| Computers, Materials & Continua DOI:10.32604/cmc.2022.024713 | ![]() |
| Article |
Conflict Resolution Strategy in Handover Management for 4G and 5G Networks
1Communication Systems and Networks Research Lab, Malaysia-Japan International Institute of Technology, Universiti Teknologi Malaysia, 54100, Kuala Lumpur, Malaysia
2College of Engineering, A'sharqiyah University (ASU), Ibra, 400, Oman
3Department of Electronics and Communication Engineering, Faculty of Electrical and Electronics Engineering, Istanbul Technical University (ITU), Istanbul, 34467, Turke
4Faculty of Engineering and Built Environment, Universiti Sains Islam Malaysia, Bandar Baru Nilai, 71800, Malaysia
5Department of Computer Engineering and Networks, College of Engineering at Wadi Addawasir, Prince Sattam Bin Abdulaziz University, Al Kharj, 11991, KSA
*Corresponding Author: Abdulraqeb Alhammadi. Email: abdulraqeb.alhammadi@utm.my
Received: 28 October 2021; Accepted: 03 December 2021
Abstract: Fifth-generation (5G) cellular networks offer high transmission rates in dense urban environments. However, a massive deployment of small cells will be required to provide wide-area coverage, which leads to an increase in the number of handovers (HOs). Mobility management is an important issue that requires considerable attention in heterogeneous networks, where 5G ultra-dense small cells coexist with current fourth-generation (4G) networks. Although mobility robustness optimization (MRO) and load balancing optimization (LBO) functions have been introduced in the 3GPP standard to address HO problems, non-robust and nonoptimal algorithms for selecting appropriate HO control parameters (HCPs) still exist, and an optimal solution is subjected to compromise between LBO and MRO functions. Thus, HO decision algorithms become inefficient. This paper proposes a conflict resolution technique to address the contradiction between MRO and LBO functions. The proposed technique exploits received signal reference power (RSRP), cell load and user speed to adapt HO margin (HM) and time to trigger (TTT). Estimated HM and TTT depend on a weighting function and HO type which is represented by user status during mobility. The proposed technique is validated with other existing algorithms from the literature. Simulation results demonstrate that the proposed technique outperforms existing algorithms overall performance metrics. The proposed technique reduces the overall average HO ping-pong probability, HO failure rate and interruption time by more than 90%, 46% and 58%, respectively, compared with the other schemes overall speed scenarios and simulation time.
Keywords: Mobility management; handover; 5G; heterogeneous networks
Wireless communication systems have become an integral part of modern life. The rapid growth of mobile wireless services drives the future development of new mobile wireless technologies that can offer higher data rates and wider bandwidths. The evolution of mobile wireless communication generation series gradually changes. Several services are initially supported in third-generation (3G) networks and then improved further to support internet streaming with high data rates in 4G of cellular networks [1]. Despite the fast speed and various capabilities given by 4G, the next 5G network represents a significant technological breakthrough, particularly in mobile wireless communication. Long term evolution-advanced (LTE-A) and LTE-A Pro are significant enhancements of the LTE standard in 4G. The major advances achieved with the development of these technologies include data rate enhancements, small cell dual connectivity, carrier aggregation enhancements, and work on latency reduction [2]. Mobile broadband heterogeneous networks (HetNets) are the most common communication networks that provide wireless services in wide-area coverage. The HetNets comprise various types of cells, such as macrocells, microcells, picocells, and femtocells. HetNets with multiple deployment scenarios have played an important role in enhancing network performance in terms of system capacity and network coverage. However, because of the deployment of ultra-dense cells within macrocells, HetNets have grown complicated. The deployment of a large number of ultra-dense cells in 5G networks is intended to improve overall system performance by increasing coverage and user experience. However, from a technological standpoint, this manner of deployment increases HO overhead [3].
Non-standalone (NSA) and standalone (SA) and are the two stages that have been introduced as standard-based paths to 5G network deployment. In the NSA stage, 5G is deployed along with LTE mainly for increasing data rate, enhancing mobile broadband, and ensuring reliable connectivity. The SA stage is deployed once the technology matures and all third generation partnership project (3GPP) specifications are ratified [4]. Communication performance in 5G systems and future HetNets is dramatically affected by the introduction of new radio (NR) bands. The full-scale development of 5G NR has been introduced in Release 15. The major rising issue in 4G/5G HetNet deployment is user mobility, which produces a high rate of HO, such as high HO probability (HOP), radio link failure (RLF), and unnecessary HO [5]. These conditions directly affect communication quality in terms of high drop calls, long interruption time, and high-throughput degradation. This issue must be solved to guarantee that next-generation networks will provide seamless communication during user movement among different deployment scenarios. The HO refers to an exchange process that occurs in a radio link of a user from a source cell to a target cell to maintain the user's connection while moving from one cell to another. With the advent of massive ultra-dense networks in multi-tiers, the HO scenario takes place when a user link is exchanged between different types of cells in the system. This HO scenario is performed to maintain the user signal quality and connectivity, where the HO scheme may increase the HOP in the system, resulting in higher unnecessary HO and RLF probabilities. The self-optimization network has been standardized as a fundamental feature of the 4G system. It plays an important role in maintaining system quality and execution with minimal administrator mediation. It also reduces the administrative requirements of network operators and the complexity of network maintenance and management. The self-optimization operation contentiously adjusts the HO parameters in accordance with the measurements and performance of user and cell.
Self-optimization is part of the operational state, which is responsible for switching the radio frequency interface. Several functions are introduced in the self-optimization network, such as MRO and LBO [6]. These functions have been initially introduced in LTE-A as part of a self-organizing network (SON). Each function performs optimization to achieve different objectives during user mobility. Both functions aim to optimize HCPs in order to improve the HO performance. For example, the MRO adjust the HCPs according to the user mobility while the LBO function adjusts HCP values to balance load among cells with minimal human intervention. Therefore, MRO and LBO adjust the same HCPs to solve different issues, which introduce a conflict issue between these functions. This conflict issue must be solved by coordinating between MRO-LBO functions and producing optimal HCPs [7].
In this paper, we propose a conflict resolution technique to address contraction between MRO and LBO functions. This conflict leads to a prediction of nonoptimal values for HCPs which degrades the network performance. The proposed technique utilizes user speed, cell load, and RSRP level of serving and target cells to find the optimal estimation of HCPs. This technique performs optimization by obtaining the weight function for each input parameter (RSRP, traffic load and user speed) and then monitoring the HO types occurring during HO performance. The rest of the paper is organized as follows: Section 2 provides several related works on mobility management. Section 3 discusses the mechanisms of HO optimization. Details of the proposed technique are described in Section 4. Then, the simulation model and performance metrics are explained in Section 5. Section 6 discusses the performance evaluations of the proposed technique. Finally, the paper concludes in Section 7.
Ferng et al. [8] introduced a pre-selection and parameter self-optimization scheme, which depend on user mobility, to enhance the system performance. The high-speed user was handled by macro-cells, whereas the user of low speed and low quality of service was assigned to pico-cells (load sharing with macro-cells). A dynamic HO parameter adjustment mechanism that considered ping pong ratio, HO failure (HOF) ratio, mobility history, and speed was proposed. Alhabo et al. [9] proposed an HO optimization algorithm based on load balancing to improve system throughput in HetNets. TTT and HM were assigned to proper values based on the user speeds. However, only three values of HM were selected in accordance with low, medium, and high user speeds. In [10], the authors proposed a mobility load-balancing algorithm to adapt network load status in small cell networks. The proposed algorithm adjusts HCPs on the basis of adjacent and overloaded cells.
In our previous works [5,11], several HO algorithms were proposed to improve the HO performance. The proposed algorithm adaptive the HCPs in accordance with various input data such as RSRP and user velocity. The proposed algorithm aimed to dynamically tune the HCPs values in accordance with RSRP and the user's speed. In addition, the works in [12,13] investigated the performance fixed and dynamic HCPs values. Setting the HCPs to high values can cause too-late HO, which causes a delay in the HO decision. In contrast, setting the HCPs to small values leads to too-early HO. Therefore, the setting HCPs is very important to minimize HOF during user mobility.
Other studies by [14,15] proposed an HCPs optimization algorithm based on weight performance function. The proposed algorithm dynamically estimates the HCPs values in accordance with signal-to-interference-plus-noise ratio (SINR), user speed and cell load. It performed well compared with other algorithms in terms of HOP, HO ping-pong (HOPP), spectral efficiency and outage probability. However, the proposed is not valid for massive deployment of small cells in next-generation HetNets, where the number of HO increases due to the limited coverage of small cells.
In [16,17], the authors proposed fuzzy logic-based schemes to adjust HM according to reference signal received quality, RSRP and user speed. These schemes aim to address increasing HO and HOF rates during user mobility in small cell networks. The simulation results showed that the proposed schemes achieved a reduction in the HOF rate. However, the proposed schemes are insufficiently robust to achieve seamless HO due to fixed value TTT and the same adjusted HM values assigned to all users. The authors in [18] proposed a multiple-attribute decision-making approach to reduce signaling overhead and minimize unnecessary HO in HetNets. The proposed approach used the “technique for order of preference by similarity to ideal solution (TOPSIS)” to make a proposer HO decision from serving to target cells. Two methods were used to obtain score the HO metric: standard deviation and entropy. The simulation results demonstrated that the proposed approach achieved a reduction in HO rate and enhanced network's throughput. Similar approach introduced by [19], the authors proposed an intelligent scheme for optimal cell selection based on the analytic hierarchy process-TOPSIS technique. Q-learning approach was also adopted to optimize the HCPs after selecting the optimal cell [20].
In [21], an intelligent computing technique known as fuzzy logic is proposed to make HO decisions. Fuzzy logic enhances network selection capability in three wireless technologies: cellular, WiMAX, and WLAN. The best candidate network selection strategy depends on the required parameters, such as data rate, system load, and receive signal strength. However, the usage of the multiple parameters could result in an increased execution time. In [22], a multi-criteria fuzzy-based algorithm is proposed to enhance the vertical HO decision by choosing the best network. Selecting an optimal network leads to minimizing the false HO probability. In addition, work in [23] proposed a fuzzy HO decision system based on user travel history to control HOPP in HetNets. The decision parameters depend on the fuzzy decision system, which uses fuzzy logic to quantify the different HO parameters. The fuzzy logic system is fed with three inputs: user's prediction path, receive signal strength and user's speed to decide the target cell.
The self-optimization network has been standardized as a fundamental feature in LTE/LTE-A systems from Release 9 to Release 15. The main focus of the self-optimization network is to preserve the quality of system performance and execution with the least manual mediation from the administrator. This network also decreases the administrative tasks a mobile network operator requires and the complexity in network maintenance and management. The self-optimization operation is defined as a process capable of adjusting the network parameters according to the measurements and performance of a mobile user and base station. In self-optimization (operational state), several functions are introduced to optimize the network parameters. Each function performs optimization to achieve different objectives. Some functions may optimize the same parameters used for different purposes. Fig. 1 illustrates the SON functions related to radio-frequency (RF) and radio resource management (RRM) [24]. The HO self-optimization is related to the RRM, which consist of two functions, namely MRO and LBO. The MRO and LBO functions optimize the same HCPs, but they also individually perform different purposes of optimization. The MRO function aims to resolve the HO issue during user mobility by adjusting the HCPs in accordance with the HO issues. Optimization of HCPs is important to void link disconnection between user and serving cell. Besides, the LBO function also aims to optimize cell traffic load and distribute the load equally among cells to avoid congestion cells. Controlling the traffic load of each cell is also accomplished by adjusting the HCPs to perform HO actions. Here, MRO and LBO adjust the same HCPs to solve different issues, which introduce a conflict issue between these functions. Therefore, this conflict issue must be solved by coordinating between MRO-LBO functions and producing optimal HCPs.

Figure 1: SON functions with RF and RRM related [24]
The HM is also considered sensitive for taking a robust HO decision, which contributes to the enhancement of throughput and outage probability. Thus, the HO decision algorithm taken according to the level of receive signal strength with HM is the adopted and conventional HO decision algorithm in the LTE/LTE-A system. This HO decision is given mathematically as:
where
Too-early HO: The HOF due to early HO occurs after the target cell completes the HO process. Subsequently, the active users attempt to re-establish their radio links in the serving cell, as shown in Fig. 2. Alternatively, RLF occurs in the target cell during the HO procedure. The users attempt to re-establish their radio links in the serving cell where the users have successfully been handed over from serving cell A to target cell B. However, given that the HO is triggered too early, the connection will drop almost immediately due to poor radio conditions in the target cell B.

Figure 2: Too-early HO
Too-Late HO: RLF occurs in the source cell before initiating the HO. Then, the user attempts to re-establish its radio link in another neighbor cell, as shown in Fig. 3. As a result, the neighbor cell informs the source cell about RLF to adjust HO parameters. Alternatively, RLF occurs in the source cell during the HO procedure, and then the user attempts to re-establish its radio link in the target cell. These types of failures (too early and too late HO) occur when the HO procedure is triggered at an incorrect time. Therefore, target cell selection during the HO decision process is effective, and the user needs to re-establish its radio link in the previous or another target cell.

Figure 3: Too-late HO
Wrong Target HO: Wrong target HO is a failure wherein a user is handed off to a wrong cell rather than a target cell. This failure occurs when the user is located at the serving cell edge and within the overlapping area of neighbor cells, as shown in Fig. 4. In this case, the HOF occurs when a user attempts to make a connection with the target cell. Then, the user re-establishes a connection with another neighbor cell. The wrong neighbor cell sends an RLF message to the target cell for the occurred wrong connection. As a result, the target cell informs the serving cell through HO, which reports a message that wrong cell selection has occurred.

Figure 4: Wrong cell HO
4 Proposed Conflict Resolution Technique
This section presents the proposed technique to resolve the conflict between MRO and LBO functions. The technique utilizes user speed, cell load, and RSRP level of serving and target cells to find the optimal estimation of HCPs. Fig. 5 displays the framework of the proposed conflict resolution technique. This technique performs optimization by obtaining the weight function for each input parameter (RSRP, traffic load and user speed) and then monitoring the HO types occurring during HO performance.

Figure 5: Framework of proposed conflict resolution technique
In the first stage, the weighting function determines weight based on three bounded functions: RSRP
where
where
where
The second function is the cell load
where
The third function is user speed
This function is improved further to fit the proposed technique and bounded between (−1, 1) and can be expressed as [15]:
where
The adapted HM determines in accordance with the weighting function and it can be given by the following expression:
where
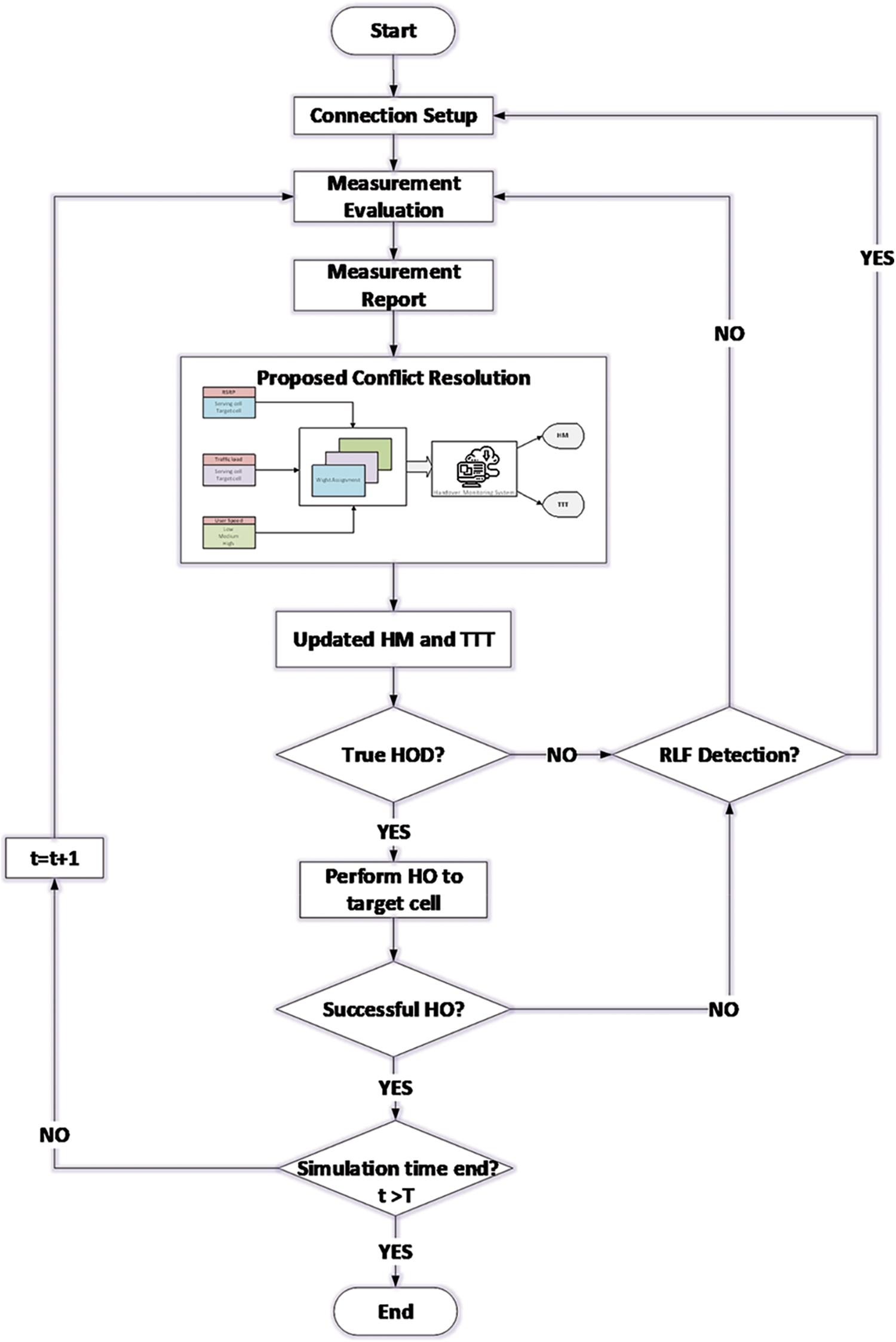
In the second stage, the HM and TTT adjust with respect to HOF type if it occurs during user mobility. The range values of HCPs are based on the 3GPP standardization with HM level [0, 1, 2, 3, 4, 5, 6, 7, 8, 9, 10] dB and TTT interval [0, 40, 64, 80, 100, 128, 160, 256, 320, 480, 512, 640, 1024, 1280, 2560, 5120] ms. Algorithm 1 demonstrates the proposed algorithm that adjusts the values of HCPs (HM and TTT) with respect to HOF types. ΔHM and ΔTTT represent the adaptive values of HM and TTT, respectively. The three types of HOF that disrupt the link between mobile users and cells, namely, too early, too late and wrong cell HO, are considered. These types of HOs usually occur when mobile users move with different speed levels. For example, when a user moves at a high-speed scenario, the too late HO may occur due to the crossing of a user over many cells. In this case, low values of HCPs are required to avoid RLF. In contrast, when a user moves at a low-speed scenario, the user experiences a short distance and a good quality signal. Early HO may occur due to low values of HCPs and then require adjusting at high values. Thus, high values of HCPs are necessary to avoid HOPP and RLF. The goal of the proposed algorithm is to detect and minimize occurrences of these HOF types and optimize the HCPs accordingly. Fig. 6 displays the overall flowchart of the proposed conflict resolution technique.

Figure 6: Flowchart of the proposed conflict resolution technique

5 Simulation Model and Performance Metrics
In this work, a simulation model comprises two-tier radio access technologies (RAT) which allows a user to associate with a specific serving 4G or 5G cell. The model consists of 4G tri-sectorized hexagonal macrocells and 5G small cells uniformly distributed overlaid on the macrocells. Non-overlapping coverage is assumed for all small cells [26]. Each sector of macrocell and small cell equips with directional and omnidirectional antennas, respectively. The performance of the proposed technique is evaluated in a realistic cellular communication environment using MATLAB. The simulation network allows a user to connect to one cell at the medium access control layer over either 4G or 5G band. The simulation parameters of this research are listed in Tab. 1. The 4G and 5G systems operate at sub-bands frequencies below 5-GHz. Numerous users are randomly generated and distributed in the network, and they move in a random direction with line-of-sight link communications inside the coverage area. Three-speed levels were considered (slow, moderate and fast). These considered speeds represent typical vehicle speeds in urban and suburban areas. During each simulation cycle, the number of users is changed randomly for each cell to imitate scenarios of a random traffic generation of a real cellular network. The traffic load demonstrates three random levels of traffic loads: low, medium and high. However, a fully-loaded cell experiences a high rate of traffic load at peak time. Hence, it affects the HO mechanism and degrades the network performance. There are no restrictive assumptions about any obstacles are considered (i.e., trees, buildings and mountains) in this work. The X2 interface allows cells to communicate directly with each other, exchanging parameter configurations, operational reports and HO status. The HO procedure executes when a user moves from serving cell to target cell. The serving cell decides to switch the radio link connection to the target cell based on measurement reports.

In this work, various key performance indicators (KPIs) were used to evaluate the performance of the proposed technique, such as HOP, HOPP and HOF. These KPIs display the status of radio link connection between users and serving cells during user mobility and can be defined as follows:
HOP indicates the probability of a user to HO from a serving cell to a target cell based on a predetermined HO decision. The serving cell switches the radio link connection of a user to a target cell when the serving signal quality goes below the threshold. The HOP can be expressed as follows:
where
where N is the total number of users in the entire simulation.
HOPP determines the unnecessary HO between two adjacent cells, especially when a user is allocated at the cell edge. This unnecessary HO increases the authentication signalling overhead during the HO process, which degrades network performance. The HOPP is counted if the following condition is fulfilled:
where
HOF may occur at any time during the HO process due to too-early HO or too-late HO actions; thus, the target cell rejects the HO, and then the serving cell cancels the HO initialization. Two different cases may cause a HOF during the HO process. First, a lack of available target resources occurs when the HO procedure is initiated, but the HO procedure remains incomplete due to insufficient resources available for the target cell. Second, the HOF occurs when a user moves out of the target cell coverage before completing the HO procedure. The average HOF probability is determined in every measurement time interval (40 ms) over all users in the simulation network. The average HOF ratio per user is expressed as:
where
This section analyzes and discusses the performance of the proposed technique compared with other algorithms: MRO-based, LBO-based and MRO-LBO-based. The MRO-based adjusts the HCPs according to the user speed (MRO function) without considering the cell load. LBO-based also adjusts the HCPs according to the cell load (LBO function) without considering the user speed. However, MRO-LBO-based independently adjusts the HCPs for each function which produces a conflict issue. Same simulation parameters were used for the proposed technique and other algorithms for a fair comparison. The results represent average values computed overall monitoring users in the network throughout the simulation time and various user speeds. Fig. 7 shows the adaptive HM and TTT of the proposed technique over various user speeds. This figure displays how the mechanism of the proposed technique adapts HM and TTT values in accordance with RSRP, traffic load and user speed. It can be observed that the ΔHM and ΔTTT are dynamically adjusted over time for each user individually. This adjustment of these parameters is based on the considered functions that affect the user experience. From both figures, the values of ΔHM and ΔTTT are assigned a very high value when the user experiences a strong RSRP, low or medium speed and low traffic load on the serving cell.

Figure 7: Adaptive HCPs vs. time (a) HM and (b) TTT
Fig. 8 displays the average HOPP probability of the proposed technique compared with other algorithms vs. time for one user. These results are taken overall monitored users three different mobile speeds. It can be observed that the proposed technique reduces the HOPP rate at a speed of medium and high speeds. The MRO-based reduces the HOPP rate only at low speeds, whereas it achieves a high HOPP rate at medium and high speeds. LBO-based obtains the highest HOPP rate at high mobile speed because it aims to optimize the HCPs in accordance with the traffic cell load regales the mobile speed. This is attributed to the proposed technique set a high margin to avoid early HO that causes HOPP. However, an assignment very low values of HM when the user experiences poor RSRP regardless of cell and user speed. In this case, the proposed scheme processes a seamless HO to the target cell and avoid late HO.

Figure 8: Average HOPP of various optimization algorithms vs. time
Fig. 9 illustrates the average probability of HOPP of the proposed technique compared with other algorithms vs. user speed scenarios. The proposed technique archives an average probability of HOPP of 0.0015, whereas the MRO-based, LBO-based and MRO-LBO-based obtain 0.0248, 0.0148 and 0.0143 overall mobile speeds, respectively. This demonstrates that the proposed technique achieves the lowest HOPP rate compared with other algorithms because the other algorithms do not effectively optimize the HCPs according to user experience, especially when users move near the cell edge. The proposed technique outperforms the other algorithms due to the coordination of MRO-LBO functions and optimized HCPs. The significant reduction is mainly attributed to the effective control of the HO operation by avoiding conflict between LBO and MRO. Thus, a correct HO decision assists users to have seamless communication with full use of all wireless network resources. The proposed technique reduces the HOPP probability and achieves low waste network resources from the round-trip switching of user data due to low overhead signaling.
Fig. 10 depicts the total average of HOF ratio vs. the other optimization algorithms over the entire simulation time. The proposed technique achieves a low HOF rate, whereas the MRO-based algorithm achieves the highest HOF overall mobile speed scenarios. The HOF occurs immediately after a successful HO, resulting in a failure link connection between the mobile user and the target cell, and eventually, call drops. The proposed technique reduces the overall average HOF probability by more than 46% compared with the other algorithms overall the mobile speed scenarios and simulation time.

Figure 9: Average HOPP of various optimization algorithms vs. mobile speeds

Figure 10: Average HOF vs. optimization algorithms overall mobile speeds
Fig. 11 demonstrates average interruption time vs. mobile speeds for all optimization algorithms. The interruption time indicates the interruption in the data transmission for a user, which also relates to HOF. The increase in HOF leads to a long interruption time and then interrupts the data transmission. From Fig. 11, it is obvious that the proposed technique obtains a remarkable reduction in interruption time compared with other algorithms. This is because efficient HCP values are optimized according to conflict resolution between MRO and LBO functions. Consequently, this leads to avoiding the interruption in the transmission of several packets is disabled during HO. The proposed technique obtains total average interruption time overall mobile speeds is 1.23 ms, whereas MRO-based, LBO-based and MRO-LBO-based algorithms 2.99, 2.91 and 4.04 ms, respectively. Overall, the proposed technique reduces interruption time by more than 58% compared with the other algorithms overall mobile speed scenarios and simulation time. Tab. 2 lists the comparison summary of performance metrics for all schemes.

Figure 11: Average interruption time vs. mobile speeds

This paper proposed a conflict resolution technique to address the contradiction between MRO and LBO functions. The lack of coordination between the MRO and LBO functions leads to the prediction of nonoptimal values for HCPs. In the proposed technique, the system can coordinate and adjust HCPs in accordance with the RSRP, cell loads, and user speed. The proposed technique monitors these input parameters and then estimates HCP values. It has achieved remarkable network performance in terms of HOPP, HOF and interruption time. The proposed technique reduced the overall average HOPP probability, HOF rate and interruption time by more than 90%, 46% and 58%, respectively, compared with the other algorithms. These results have important implications for the appropriate optimization of HCPs, which is intended to be useful for telecommunication operators. Therefore, the proposed technique is a practical and suitable approach for the real-world environment. It is recommended for operators who intend to optimize network performance, particularly in dense urban areas with a concentrated demand for data services. Self-optimizing mobility management in HetNets is an important issue and challenge for future research. Several highlights and potential future directions can be considered an extension of this work such as the HO skipping scheme: this HO management scheme that allows the user to skip establishing a radio link with some BS (either macro or small cells) to mitigate the HO effect and maintain longer connection duration while moving in HetNets.
Acknowledgement: This research study was sponsored by the Universiti Teknologi Malaysia through the Professional Development Research University Grant (No. 05E92). Also, this research has been produced benefiting from the 2232 International Fellowship for Outstanding Researchers Program of TÜBİTAK (Project No: 118C276) conducted at Istanbul Technical University (ITU).
Funding Statement: The research leading to these results has received funding from The Research Council (TRC) of the Sultanate of Oman under the Block Funding Program with agreement no. TRC/BFP/ASU/01/2019, and it was also supported in part by the Universiti Sains Islam Malaysia (USIM), Malaysia.
Conflicts of Interest: The authors declare that they have no conflicts of interest to report regarding the present study.
1. 3GPP, “Evolved universal terrestrial radio access (e-utra); relay architectures for e-utra (lte-advancedTech. Rep. No. TS 36.133,” 2018. [Google Scholar]
2. 3GPP, “Requirements for further advancements for evolved universal terrestrial radio access (e-utra) (lte-advanced) (Tech. Rep. No. TR 36.913),” 2018. [Google Scholar]
3. A. Rafiq, M. Afaq, K. Abbas and W. -C. Song, “Mobility management in small cell cluster of cellular network,” Computers, Materials & Continua, vol. 69, no. 1, pp. 627–645, 2021. [Google Scholar]
4. 3GPP, “Nr; user equipment (ue) radio transmission and reception; part 1: Range 1, standalone (Tech. Rep. No. TS 38.101-1),” 2019. [Google Scholar]
5. A. Alhammadi, M. Roslee, M. Y. Alias, I. Shayea, S. Alraih et al., “Auto tuning self-optimization algorithm for mobility management in LTE-A and 5G HetNets,” IEEE Access, vol. 8, pp. 294–304, 2019. [Google Scholar]
6. 3GPP, “Self-organizing networks (son) policy network resource model (nrm) integration reference point (irp); requirements release 15 (Tech. Rep. No. TS 28.627),” 2018. [Google Scholar]
7. M. Huang and J. Chen, “A conflict avoidance scheme between mobility load balancing and mobility robustness optimization in self-organizing networks,” Wireless Networks, vol. 24, no. 1, pp. 271–281, 2018. [Google Scholar]
8. H. -W. Ferng and Y. -Y. Huang, “Handover scheme with enode-B pre-selection and parameter self-optimization for LTE-A heterogeneous networks,” in Int. Conf. on Machine Learning and Cybernetics (ICMLC), Jeju, South Korea, 2016, pp. 594–599. [Google Scholar]
9. M. Alhabo and L. Zhang, “Load-dependent handover margin for throughput enhancement and load balancing in HetNets,” IEEE Access, vol. 6, pp. 67718–67731, 2018. [Google Scholar]
10. M. M. Hasan, S. Kwon and J. -H. Na, “Adaptive mobility load balancing algorithm for LTE small-cell networks,” IEEE Transactions on Wireless Communications, vol. 17, no. 4, pp. 2205–2217, 2018. [Google Scholar]
11. A. Alhammadi, M. Roslee, M. Y. Alias, I. Shayea and A. Alquhali, “Velocity-aware handover self-optimization management for next generation networks,” Applied Sciences, vol. 10, no. 4, pp. 1354, 2020. [Google Scholar]
12. A. Alhammadi, M. Roslee, M. Y. Alias, I. Shayea and S. Alraih, “Dynamic handover control parameters for LTE-A/5G mobile communications,” in Advances in Wireless and Optical Communications (RTUWO), Riga, Latvia, 2018, pp. 39–44. [Google Scholar]
13. A. Abdulraqeb, R. Mardeni, A. Yusoff, S. Ibraheem and A. Saddam, “Self-optimization of handover control parameters for mobility management in 4G/5G heterogeneous networks,” Automatic Control and Computer Sciences, vol. 53, no. 5, pp. 441–451, 2019. [Google Scholar]
14. I. Shayea, M. Ergen, A. Azizan, M. Ismail and Y. I. Daradkeh, “Individualistic dynamic handover parameter self-optimization algorithm for 5G networks based on automatic weight function,” IEEE Access, vol. 8, pp. 214392–214412, 2020. [Google Scholar]
15. I. Shayea, M. Ismail, R. Nordin, M. Ergen, N. Ahmad et al., “New weight function for adapting handover margin level over contiguous carrier aggregation deployment scenarios in LTE-advanced system,” Wireless Personal Communications, vol. 108, no. 2, pp. 1179–1199, 2019. [Google Scholar]
16. D. D. S. Souza, R. F. Vieira, M. C. D. R. Seruffo and D. L. Cardoso, “A novel heuristic for handover priority in mobile heterogeneous networks,” IEEE Access, vol. 8, pp. 4043–4050, 2019. [Google Scholar]
17. K. D. C. Silva, Z. Becvar and C. R. L. Frances, “Adaptive hysteresis margin based on fuzzy logic for handover in mobile networks with dense small cells,” IEEE Access, vol. 6, pp. 17178–17189, 2018. [Google Scholar]
18. M. Alhabo and L. Zhang, “Multi-criteria handover using modified weighted TOPSIS methods for heterogeneous networks,” IEEE Access, vol. 6, pp. 40547–40558, 2018. [Google Scholar]
19. T. Goyal and S. Kaushal, “Handover optimization scheme for LTE-advance networks based on AHP-TOPSIS and Q-learning,” Computer Communications, vol. 133, pp. 67–76, 2019. [Google Scholar]
20. R. D. Hegazy, O. A. Nasr and H. A. Kamal, “Optimization of user behavior based handover using fuzzy Q-learning for LTE networks,” Wireless Networks, vol. 24, no. 2, pp. 481–495, 2018. [Google Scholar]
21. T. Thumthawatworn, P. Tillapart and P. Santiprabhob, “Adaptive multi-fuzzy engines for handover decision in heterogeneous wireless networks,” Wireless Personal Communications, vol. 93, no. 4, pp. 1005–1026, 2017. [Google Scholar]
22. A. Prithiviraj, A. Maheswari, D. Balamurugan, V. Ravi, M. Krichen et al., “Multi-criteria fuzzy-based decision making algorithm to optimize the VHO performance in HetNets,” Computers, Materials & Continua, vol. 70, no. 1, pp. 323–341, 2021. [Google Scholar]
23. B. Naeem, R. Ngah and S. Z. M. Hashim, “Reduction in ping-pong effect in heterogeneous networks using fuzzy logic,” Soft Computing, vol. 23, no. 1, pp. 269–283, 2019. [Google Scholar]
24. 3GPP, “Self-organizing networks (son) policy network resource model (nrm) integration reference point (irp); requirements,” Tech. Rep. No. TS 28.628, 2020. [Google Scholar]
25. 3GPP, “Self-organizing networks (son) policy network resource model (nrm) integration reference point (irp); requirement,” Tech. Rep. No. TR 32.521, 2012. [Google Scholar]
26. X. Ge, S. Tu, G. Mao, C. -X. Wang and T. Han, “5G Ultra-dense cellular networks,” IEEE Wireless Communications, vol. 23, no. 1, pp. 72–79, 2016. [Google Scholar]
27. G. T. 36.814, “Evolved universal terrestrial radio access (E-UTRA); further advancements for E-UTRA physical layer aspects,” 2017. [Google Scholar]
28. 3GPP, “Study on channel model for frequencies from 0.5 to 100 GHz,” Tech. Rep., TR 38.901, 2020. [Google Scholar]
![]() | This work is licensed under a Creative Commons Attribution 4.0 International License, which permits unrestricted use, distribution, and reproduction in any medium, provided the original work is properly cited. |