Open Access
ARTICLE
A Novel Hybrid Ensemble Learning Approach for Enhancing Accuracy and Sustainability in Wind Power Forecasting
1 School of Electrical Engineering, Southwest Jiaotong University, Chengdu, 611756, China
2 College of Intelligent Manufacturing and Control Engineering, Qilu Institute of Technology, Jinan, 250200, China
3 College of Aerospace and Civil Engineering, Harbin Engineering University, Harbin, 150001, China
4 Research Centre, Future University in Egypt, New Cairo, 11835, Egypt
* Corresponding Authors: Xuexia Zhang. Email: ; Muhammad Abid. Email:
(This article belongs to the Special Issue: Metaheuristic-Driven Optimization Algorithms: Methods and Applications)
Computers, Materials & Continua 2024, 79(2), 3373-3395. https://doi.org/10.32604/cmc.2024.048656
Received 14 December 2023; Accepted 17 January 2024; Issue published 15 May 2024
Abstract
Accurate wind power forecasting is critical for system integration and stability as renewable energy reliance grows. Traditional approaches frequently struggle with complex data and non-linear connections. This article presents a novel approach for hybrid ensemble learning that is based on rigorous requirements engineering concepts. The approach finds significant parameters influencing forecasting accuracy by evaluating real-time Modern-Era Retrospective Analysis for Research and Applications (MERRA2) data from several European Wind farms using in-depth stakeholder research and requirements elicitation. Ensemble learning is used to develop a robust model, while a temporal convolutional network handles time-series complexities and data gaps. The ensemble-temporal neural network is enhanced by providing different input parameters including training layers, hidden and dropout layers along with activation and loss functions. The proposed framework is further analyzed by comparing state-of-the-art forecasting models in terms of Root Mean Squared Error (RMSE) and Mean Absolute Error (MAE), respectively. The energy efficiency performance indicators showed that the proposed model demonstrates error reduction percentages of approximately 16.67%, 28.57%, and 81.92% for MAE, and 38.46%, 17.65%, and 90.78% for RMSE for MERRA Wind farms 1, 2, and 3, respectively, compared to other existing methods. These quantitative results show the effectiveness of our proposed model with MAE values ranging from 0.0010 to 0.0156 and RMSE values ranging from 0.0014 to 0.0174. This work highlights the effectiveness of requirements engineering in wind power forecasting, leading to enhanced forecast accuracy and grid stability, ultimately paving the way for more sustainable energy solutions.Keywords
Wind power forecasting models have traditionally focused on technical elements such as data analysis and algorithm development. However, providing well-defined requirements that correlate with the model’s intended aims and operational environment is an important step that is sometimes overlooked. To define the functional and non-functional needs for the forecasting model, this article takes a rigorous requirement engineering approach, actively incorporating stakeholders in the process. In addition to offering precise forecasts, this assures that the model satisfies the practical requirements and limitations associated with Wind farm operations and grid stability. According to a study proposed [1], game-based methods present a viable way to improve novices’ requirements for engineering learning. This research suggested Log analysis is useful for evaluating service performance and capturing changing user needs [2].
Energy is an essential component of socio-economic growth in all countries and enhances economic expansion, however, if it is not handled properly, it poses a severe threat to the ecosystem and could have adverse environmental effects [3]. This is because energy production, transmission, and utilization contribute to global warming, in addition to other environmental issues like depletion of the ozone layer, destruction of forests, air pollution, and the release of toxic and other hazardous gases and solid pollutants into the environment [4,5]. The reduction of Carbon dioxide emissions, the transition to renewable energies from fossil fuels, and the increase in energy efficiency are the key developments that need to be made to achieve a long-term energy transition [6]. The ability to obtain advanced, renewable sources of energy can help with human welfare, healthcare, and poverty eradication. The use of sustainable power will minimize global warming. In comparison to traditional and non-renewable power sources, renewable sources are supposed to be cleaner since they generate less waste and have a minimal impact on the environment [7].
One of the energy industries with the greatest growth is a renewable source of energy, which would produce 29% of the world’s electricity in 2020. Furthermore, between 2010 and 2040, energy usage will rise by 56% globally [8]. The use of sustainable power to generate power has gained a great deal of attention on a worldwide platform. The growth of renewable energy in the past has been influenced by many issues, such as global warming, environmental effects, supplies of energy, cost reductions, and decreased carbon emissions. In the term, this is expected that the trend toward RE transformation will only expand. Therefore, in this regard, RESs, such as wind and solar energy, are suggested to generate 50% of the globe’s total electricity by 2050 [9]. Due to advancements in technology and concerns about environmental impacts from traditional fossil-fueled production, the production of electricity from sustainable sources, like wind energy, significantly surged annualized [10].
Every country around the globe is seeing reasonably rapid growth in the wind power sector. The globe can be provided with 100% sustainable energy by 2050, with 40 percent of that coming from Wind farms [11,12]. The installation of approximately 94 GW of new capacity made 2021 the second-best year ever for the global wind sector, according to a statement from the Global Wind Energy Council (GWEC). The overall global Wind farm capacity has expanded by 94 GW, reaching 837 GW. With an installed capacity of 837 GW, wind energy globally contributes to an annual reduction in carbon emissions of more than 1.2 billion tonnes, which is approximately equivalent to Latin America’s total CO2 emissions. Furthermore, this expansion should quadruple through the end of this decade to remain on course for a 1.5 C route and net zero by 2050. The world needs to implement wind energy three times quicker over the next 10 years in addition to maintaining a net-zero route and preventing the worst impacts of global warming [13]. This suggests that in the coming, wind power could gradually replace other renewable energy sources as the primary source. Although wind energy technologies are very advanced now, it is still somewhat unpredictable because climatic factors such as temperatures and wind fluctuations have a big impact on wind speed. Additional wind energy being connected to the network creates issues for the operations of the wind turbines as well as the management and control of the electricity network [14,15].
Due to its unpredictable features and poor controllability, wind energy brings up the issue of instability and fluctuations in an electrical network. However, apart from that, the potential for risky behaviors and postures may also have an impact on wind. Furthermore, for transmission purposes and to address the need for electricity production, an efficient electricity management system is essential. To analyze and evaluate renewable wind energy, a variety of estimation strategies have been developed and categorized [16]. The four basic techniques for predicting wind energy are statistical techniques, physical techniques, intelligent techniques, and hybrid techniques. While every individual approach does have inherent problems (e.g., statistical techniques struggle with non-linear issues, several important parameters in optimization techniques are challenging to select, and physical techniques require further computational power), hybrid approaches that combine the best features of individual models are increasingly popular.
In the growing field of renewable energy, the increasing integration of wind power into the global energy system presents a critical challenge, how to reliably forecast wind power for effective grid management and stability. Wind energy production is essential for meeting global energy needs, but its inherent variability presents challenges for efficient utilization. Precise wind power forecasting is critical for realizing wind energy’s maximum potential and limiting the impact of its unpredictability on power output. This research article is motivated by the significance of wind power forecasting and the necessity for innovative methods to enhance its accuracy.
This article introduces a new hybrid approach incorporating ensemble learning with a temporal neural network to improve wind power forecasting efficiency, based on the identification of limitations in existing models. The study assesses and processes data from Modern-Era Retrospective Analysis for Research and Applications (MERRA2) devices, highlighting the importance of enhancing input quality for reliable forecasting by identifying key factors that impact wind power output. The purpose of enhancing the ensemble-temporal neural network is to explore alternative input parameters, recognizing the multidimensional nature of wind power forecasting and the necessity for an adaptable model that captures various influencing variables related to wind energy. The collection and classification of wind turbine data from across Europe aim to assess the proposed approach across diverse terrains, ensuring its applicability and resilience by identifying variations in wind patterns. Evaluating the proposed model with state-of-the-art techniques using Root Mean Squared Error (RMSE) and Mean Absolute Error (MAE) demonstrates its superiority, with a significant reduction in error values demonstrating the hybrid model’s potential to enhance wind power forecasting performance. The quantitative results, illustrating error reduction percentages for different MERRA2 Wind farms, enhance the research motivation and highlight significant improvements in forecasting accuracy, confirming the proposed model’s efficacy as a solution to challenges in wind power forecasting. This research article is driven by the goal of improving the accuracy of wind power forecasting, thereby global wind energy resources can be used more efficiently and precisely.
1.2 Key Contributions and Novelties
The contribution and novelty of this article is the utilization of a novel hybrid Temporal Convolutional Ensemble learning strategy for forecasting wind power data. The wind data characteristics are obtained using an ensemble learning technique, thereafter a temporal convolutional network is suggested to analyze wind power forecast probability. Such probabilities are quite useful in predicting important aspects of wind speed’s unpredictable dynamic characteristics.
The following are this article’s key contributions and novelties:
• Hybrid Ensemble learning is used to combine multiple models to improve the forecasting accuracy and robustness of the proposed model on a large scale of real-time-series data. It is also utilized to aggregate the actual wind characteristics
• Temporal Convolution Network is employed to improve time-series analysis by capturing the missing information and has the ability to handle complex data, has the ability to train data at different time horizon which make it adaptable to existing techniques.
• The proposed approach leads to improved accuracy, and increased robustness and performs more accurately than other methods.
• The MAE and RMSE performance indicators used to assess the forecasting precisions and reliability of the hybrid Temporal Convolutional Ensemble learning model.
This paper is organized in the following order: Latest reviews of the literature are presented in Section 2. The Hybrid Ensemble-Temporal Convolution Network Framework is discussed in Section 3. The results of the suggested approach are presented in Section 4, and a brief overall discussion is in Section 5. Finally, in Section 6, the conclusion and further research are presented.
In the field of requirements engineering, there is a growing interest in comprehending various needs and aspects of machine learning application systems. Research areas are focused on non-functional requirements elicitation and quality assurance for machine learning models and applications, especially those differing from conventional information systems development. For instance, crucial acceptance criteria for the viability of specific machine learning algorithms in particular contexts involve performance metrics like precision, recall, F-measure, and receiver operating characteristic (ROC) curve. These metrics also guide the ongoing optimization of machine learning models. Additionally, other extensively discussed topics include the interpretability of machine learning models [17], the equity and impartiality of predictive analysis results [18], and the legal and ethical compliance requirements of machine learning-intensive systems.
Wind power, as a renewable energy source, has enormous potential for generating sustainable electricity. However, its inherent fluctuation brings significant risks to the stability of power systems. Accurate forecasting emerges as a critical solution, ensuring that the unpredictability of wind power does not impede its smooth integration into the power system [19,20].
The greatest obstacle to using wind power as a dependable, independent source of electricity is its fluctuating nature. Large-scale wind integration needs solutions to multiple issues, including competitive business strategies, real-time network functions, regulations of interconnections, additional customer requirements and expenses, the performance of electricity, the capability of the transmission network and its future improvements, safety, and reliability of the network, and optimum decreases in carbon dioxide emissions of the overall power network, generally determined by the optimum quantity of wind integration into the network [19,20]. Addressing these challenges requires effective solutions, and enhanced wind forecasting emerges as a promising method. Beyond its role in competitive energy markets, precise wind forecasts contribute to the development of hourly or daily markets, enhancing overall system efficiency [21].
Power forecast techniques are classified fall into two categories: Data-driven artificial intelligence (AI) methods, strong in learning complex patterns, but weak in interpretability; and time-series approach, strong in interpretability, but limited in a learning capacity. Previous studies have proposed various wind power forecasting techniques [22–24]. However, wind energy forecasting is a complex nonlinear issue influenced by environmental factors like temperature, wind speed, and direction. Data-driven forecast approaches have emerged as a primary focus in short-term wind energy forecasting due to their inherent complexity [25–28]. Deep learning models using a combination of convolutional neural networks (CNN) and long-short-term memory (LSTM) neural networks techniques have been proposed to improve wind power forecast ability [29]. Other studies have explored multi-scale assessments of historical wind data and the use of LSTMs for wind speed forecasting [30]. To address the impact of climate conditions on wind turbines, a short-term wind energy forecasting method based on wave division (WD)- improved grey wolf optimizer based on fuzzy C-means clusters (IGFCM)-LSTM has also been proposed [31]. Accurate wind power forecasts (WPFs) are crucial for mitigating adverse effects. Researchers have developed various techniques to improve WPFs, including artificial neural networks (ANNs) [32,33], quantile regression [34,35], and methods that consider geographical and temporal complexities [36–38]. However, enhancing the stability of probabilistic wind power forecasting (PWPF) and wind power forecasts (WPF) techniques remains essential due to the challenges posed by fluctuating wind speeds and geographical variations. Short-term wind power forecasting (WPF) techniques have received significant attention [39,40]. However, these methods fall short of addressing the increased operational needs of wind-reliant systems [41–43] and capturing geographical correlations between Wind farms. Various approaches have been proposed to address these limitations, including random forests [44], the authors propose effective Temporal-spatial convolutional residual network architectures for decoding electroencephalogram (EEG) signals in spinal cord injury individuals [45]. Hybrid clustering-based probabilistic decision trees [46], temporal convolutional networks (TCNs) [47], and hybrid wind energy forecasting strategies utilizing gated recurrent units (GRUs) and TCNs [48]. The article presents an intelligent vehicular node using a Deep Q-Network (DQN) algorithm for dynamic Multiple-Choice Decision (MCW) prediction in IEEE 802.11-based V2I communications, demonstrating improved age fairness [49].
Convolution Neural Network (CNNs) and their advancements, like TCN, have shown promise in time series forecasting due to their ability to handle large amounts of historical data [50–52]. CNNs benefit from parallel processing and an expansive receptive field, allowing them to extract more information from historical data compared to traditional Recurrent neural networks (RNNs). This paper introduces a novel gated temporal-separable attention network for EEG-based depression recognition [53]. TCN, a specific type of CNN, has demonstrated superior time series forecasting capabilities due to its ability to extract historical data using expanded temporal convolution. Despite the effectiveness of TCNs, their limitations in capturing local data remain an unaddressed issue [54,55]. This limitation stems from the inherent nature of CNNs, which focus more on global patterns and less on local details. As a result, TCNs may struggle to capture nuanced changes in time series data that are important for accurate forecasting. However, these enhancements primarily focus on improving computational efficiency and dispersing the weighting of historical data, while the fundamental issue of local data capture remains largely unexplored. Further research is needed to develop TCN variants that can effectively capture both global patterns and local details in time series data. This would significantly enhance the capabilities of TCNs in time series forecasting and make them even more valuable for various applications.
The challenges in wind power forecasting, stemming from the ambiguous nature and weak controllability of wind characteristics, necessitate a reliable strategy for steady energy production and cost reduction [16]. Three main categories of wind power forecast approaches exist: Numeric Weather Predictions (NWP), statistical-based, and hybrids [56,57]. Mathematical methods aim to accurately forecast genuine NWP over longer time frames, but their precision relies on thorough examination of materials research and the environment. Statistical-based approaches, employing past wind data and descriptive components, are effective for forecasting relationships between different aspects [58]. Among statistical methods, machine learning techniques like Artificial Neural Network (ANN), CNN, Support Vector Regression (SVR), and Back Propagation Neural Network (BPNN) are commonly used [59–61]. ANN processes complex data through input samples and specific operations as output, CNN uses a perceptron in supervised learning, and BPNN employs the chain rule to determine gradient values in a multilayer neural network’s feed-forward approach. The Hybrid Temporal Convolutional Ensemble Learning model is crucial for Wind Power Forecasting, combining elements of different algorithms to address challenges posed by wind power’s characteristics and uncertainties. Key aspects of this model are detailed in Table 1, offering insights into the methodology and components utilized in the forecasting process.

3 Hybrid Ensemble-Temporal Convolution Network Framework
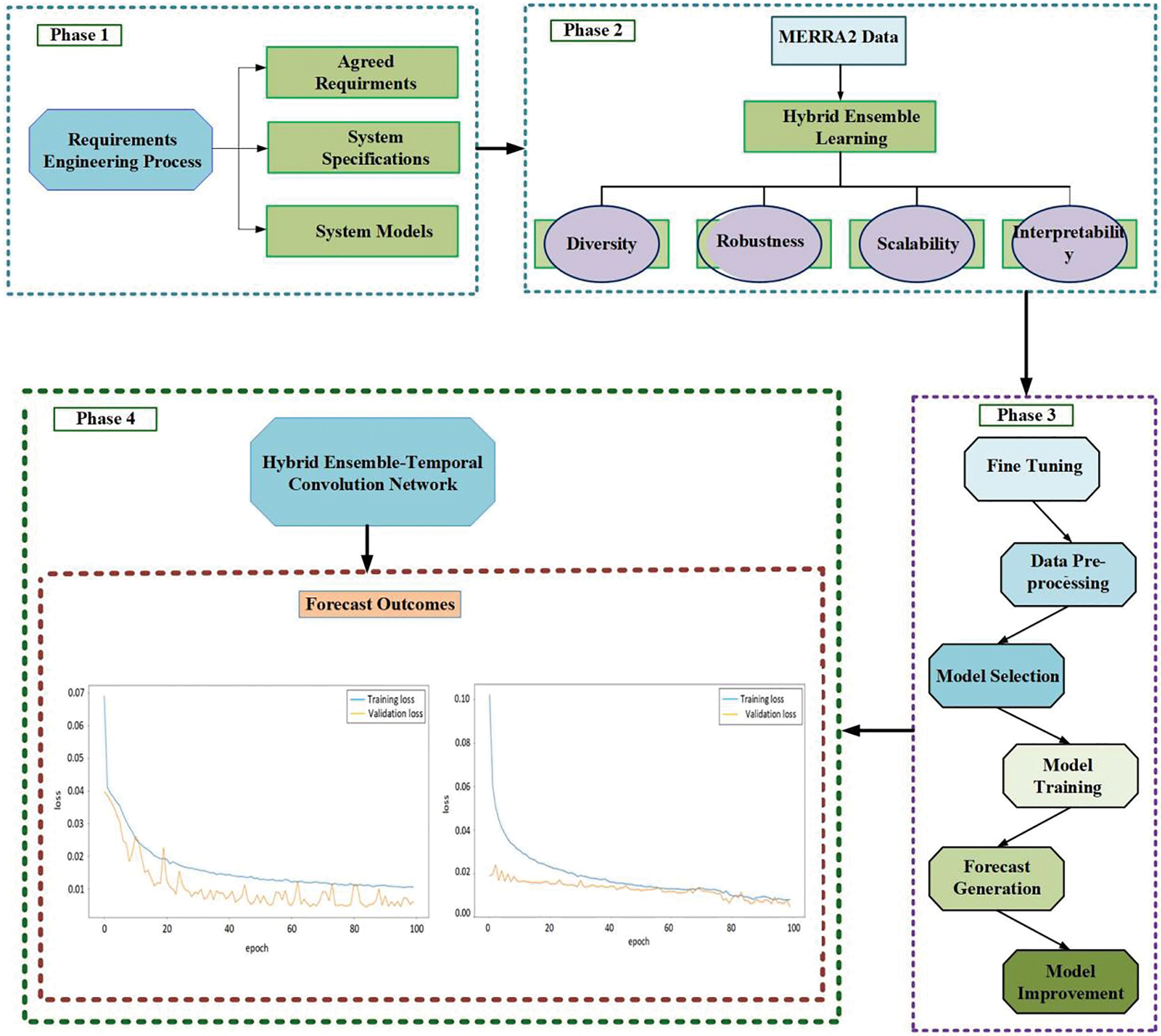
The overall methodological behavior of the proposed hybrid ensemble-TCN model for enhancing accurate wind power forecasting for large-scale wind data is represented in Fig. 1. The data is gathered from different Wind farms located in multiple locations in European territory (MERRA2). The database Modern-Era Retrospective Analysis for Research and Applications (MERRA2) is used in the study, which covers windfarm data from many European countries. This database has an abundance of information for the analysis. The MERRA2 database is used to build three actual datasets. These datasets cover wind power generation by region for European countries.

Figure 1: The suggested approach framework’s basic flow of procedures
The wind power production data is generated from MERRA2 reanalysis records spanning the years 1980 to 2018. The dataset’s Wind farm selection is intended to represent the state of the wind energy industry as of 2017. First, ensemble learning is employed to extract the best features from complex wind power data and create robust forecasts for a wider range of factors. The data is then fine-tuned to filter out noisy information in trying to find significant features of the hybrid ensemble-TCN model. In order to assess a series of historical wind power measurements, the TCN model is employed, which captures both short- and long-term fluctuations, and uses this information to produce accurate predictions of oncoming wind power. Finally, the calculation of the prediction errors, such as MAE and RMSE, for all three kinds of MERRA2 Wind farms demonstrates the validity of the proposed model in comparison to existing methods in terms of accurate wind power predictions.
3.1 Temporal Convolutional Network (TCN)
To increase the effectiveness of CNNs, TCN was initially suggested for time series modeling and forecasting [52]. Temporal Convolutional Networks (TCN) are a customized model that outperforms recurrent systems for forecasting applications. TCNs can capture long-term patterns utilizing dilated causal convolutions and residual blocks, and they are additionally more effective in the sense of processing time. The design of TCN includes three key features: Zero padding ensures that the output duration is equal to the duration of the inputs; causal convolutions prevent data from leaking from the future to the past; and dilated causal convolutions search deeply into the past to do forecasting. TCN also consists of two primary components: Stack residual blocks for establishing the routing protocols of TCN and dilated causal convolutions for extracting historical information.
3.1.1 Dilated Causal Convolution
According to the term causal relationship, only data from the past and present should have an impact on the outcome. In Fig. 2, an illustration of dilated causal convolution is shown, with the filter size defined as 3 as an example. For example,

Figure 2: A schematic diagram of the dilated casual convolution
Because causal convolution has no recurrent connections, it can be trained more quickly than RNNs. To solve this problem, dilated convolution is added to casual convolution to create dilated causal convolution, which can enhance the dynamic range with a negligibly increased network level and variable count. Additionally, the relationship between the receptive field of dilated causal convolution and causal convolution is described using the following formulation:
where
where
The initial feature data in the input can be kept because the residual block only permits a partial modification of the input. Fig. 3 depicts the structure of the residual block. The outcome o of a transition

Figure 3: Residual block structure diagram
The activation function is represented by Activation (·).
The residual block used in TCN has two layers of dilated causal convolutions [52], employs weight normalization to make the weights uniform [62], and utilizes ReLU as an activation function [63]. Additionally, a spatial dropout is used for regularization after each activation function [64]. After performing a 1 × 1 convolution operation, the outcome of the second dilated causal convolution is given to the input, and the function of 1 × 1 convolutions is employed to assure a smooth tensor shape.
3.2 Ensemble Learning Approach
Ensemble learning is a method of machine learning which includes combines several models to enhance the reliability and resiliency of forecasts. The fundamental idea behind the ensemble approach is to develop different base learners to be members of an ensemble and combine their forecasts to a single outcome that, on average, should produce better outcomes than any other ensemble members with statistically independent errors on the specified datasets. By utilizing the strengths of various models that capture multiple aspects of the challenging wind energy framework, ensemble learning can be utilized to improve the forecast’s precision in the context of wind power generation. First, the data is pre-processed to eliminate the outliers and extreme values to solve the overfitting issues. An additional objective of pre-processing is to reduce bias by eliminating sensitive features, eliminating high variance of data, and executing sequential classification for accurate Wind farm forecasts. then the data can perform the sequential classification subsequently, the data is fed into an ensemble model that combines a diverse set of models, selects the variables with high probability, and discards the variables with low probability. The final probability will be selected based on voting criteria, to acquire the best wind power forecasts. The ensemble learning technique is depicted in Fig. 4.

Figure 4: Ensemble learning the basic flow of procedures
To assess the inaccuracy and robustness of the suggested model, the two most widely used statistical indices, Mean Absolute Error (MAE) and Root Mean Square Error (RMSE) are utilized. A collection of forecast values’ MAE represents the mean value of the forecasted errors. This value represents the absolute variation in weight comparing expected and actual findings. The MAE defined in Eq. (5).
where
Further comparisons were made between the suggested algorithms’ forecast MAE and RMSE errors and many of the modern methods are shown in Table 1. In terms of overall effectiveness, the suggested technique performed better than the alternative techniques.
The suggested hybrid strategy is thoroughly examined on several datasets for accurate forecasting of wind energy. The primary data is gathered from various Wind farms and arranged on an hourly, monthly, and annual basis. The valuable parameter was chosen from the enormous amount of wind data that contains valuable information. Because the datasets are of various magnitudes, large-magnitude parameters may overwhelm smaller-magnitude ones. As a result, it could impact the reliability of all predictions. The ensemble learning approach is employed to ensure equal opportunity by transforming all parameters. The standardized characteristics are then utilized to make forecasts. subsequently utilized a temporal convolutional network to categorize the associated standardized wind data characteristics.
The Modern-Era Retrospective Analysis for Research and Applications (MERRA2) database, which includes different Wind farm data from European countries shown in Fig. 5, is used to gather three actual datasets. The region-aggregated wind power production for European nations has been calculated using MERRA2 reanalysis records (1980–2018) using a distribution of Wind farms that are thought to be reflective of the current situation (2017). An associated daily time series of the total electrical consumption across the nations is also given. The data sets were created to look into how the three weather-related electricity grid components varied between years.

Figure 5: Average wind speed in the European continent [65]
The performance of the suggested forecasting approach was evaluated using three Wind farm datasets. For testing and training purposes for every dataset of a Wind farm, data were divided based on a specific distribution. The data is divided into two categories: Training data for the forecasting approach that is being suggested and testing data for confirming accuracy and dependability. This suggested framework contains three phases.
The raw data is gathered and arranged from various Wind farms in European terrain. The suggested forecasting approach was developed for every windmill farm. For all data sets, the comparability of actual and forecast Wind power for all three separate European Wind farms is shown in Figs. 6–8. The actual Wind power is presented by the blue curve, while the predicted wind power is depicted by the red curve. All three Wind farms have minor variations among their actual and predicted power, as demonstrated by these figures, although Wind farm 1 has a slightly better forecasting accuracy than the other two Wind farms. Consequently, the prediction evaluation showed that the suggested forecast algorithm is fairly efficient for predicting wind energy. Overall, the evaluations of the predictions demonstrated that the suggested hybrid ensemble-TCN model is more effective at enhancing forecasting results by using less training on challenging wind data. In order to deeper evaluate the forecast’s reliability, forecast errors like MAE and RMSE were employed. The suggested approach that has a reduced rate of error can accurately estimate wind energy, whereas an approach with larger error rates is inefficient in its present state. The minimal RMSE value was around 0.08 and 0.20, and the minimal MAE value for wind power plants was around 0.01 and 0.10. The approaches suggested in this article are quite accurate for local Wind farms, according to the MAE and RMSE analyses. A smaller error percentage represents better precision and reliability.

Figure 6: Actual and forecast wind power output at dataset Wind farm 1

Figure 7: Actual and forecast wind power output at dataset Wind farm 2

Figure 8: Actual and forecast wind power output at dataset Wind farm 3
Table 2 utilizes various training data ratios, such as 20%, 40%, 60%, and 80%, to analyze the MAE and RMSE in all three Wind farms. The residual ratio for each period is the testing ratio needed to complete 100% of the overall. For illustration, 20%, 40%, 60%, and 80% of the testing ratio are, correspondingly, 80%, 60%, 40%, and 20%. While a better training ratio yields improved prediction scores, a minimal training ratio yields inferior forecasting scores. For instance, with a 20% training ratio, all three windfarm datasets possess the lowest MAE and RMSE values, however when we raise the training data, these attributes rise. It is demonstrated that the MAE and RMSE scores are significantly higher with the maximum training ratio, such as 80%, than with the lowest training ratio. This indicates that the training ratio should be at the optimal level, which is 80%, for implementing the predictive model.

In Table 2, the suggested model is contrasted with cutting-edge methods for three windfarms utilizing MAE and RMSE. Because Wind farm 2 has a larger dataset, it produces better results. Big data is where the proposed model shines; for all three Wind farms, it produces forecasts with reduced forecasting errors and higher accuracy when it comes to wind power estimation. The proposed model is further evaluated in two scenarios: Comparing it with the most recent deep learning algorithms and examining error ratios between actual and forecast wind power. In adherence to previous research, the proposed model utilized RMSE and MAE to assess performance in the present study.
Table 3 shows a neural network with layers for handling sequential data—Temporal Convolutional Network (TCN)—and then dense layers for prediction. Dropout layers are inserted across the TCN layers to avoid overfitting, and dilated causal convolutions are used to capture temporal patterns. Finally, the network uses ReLU activation to create a sequence of dense layers that get smaller. Each layer’s number of trainable weights is shown in the parameter’s column. Using the advantages of dense layers for decision-making and TCNs for temporal understanding, this configuration is made to analyze sequence data efficiently.

The adaptive forecasting plotting for the three Wind farms is illustrated in Figs. 9–11 in the context of training and validations lost. For all three Wind farms, the epoch is given on the x-axis, while the loss is indicated on the y-axis. The blue curve represents the training loss, whereas the red curve reflects the validation loss. In Wind farm 1, the training and validation loss curves begin from various ranges on the y-axis; however, by epoch 25, both curves exhibit the same behavior on the x-axis without any overfitting or underfitting issues. Therefore, the lowest train and test MAE values for Wind farm 1 are 0.012 and 0.011, respectively.

Figure 9: Training and validations loss for dataset Wind farm 1

Figure 10: Training and validations loss for dataset Wind farm 2

Figure 11: Training and validations loss for dataset Wind farm 3
Additionally, the validation loss begins at 0.02 in Wind farm 2, whereas the training loss curve commences with a significant span on the y-axis. Both curves are in a linear direction with the least and most reliable loss after around 40 epochs. However, for Wind farm 2, the minimal train MAE and test MAE are 0.005 and 0.004, accordingly.
Moreover, for Wind farm 3, the train and validation loss curves originate with identical ranges on the y-axis, and after around 5 epochs, both curves begin to behave linearly toward the x-axis with negligible loss. As a result, Wind farm 3 has a test MAE score of 0.027 and a train MAE value of 0.026. The proposed model’s performance on the dataset utilized for both training and testing sets is indicated by the linear variation among these curves with reduced error losses. Minimal training and validation losses imply that the foresting model is more robust over various epoch spans.
Table 4 represents the comparison between our suggested approach and other well-known existing algorithms, which include random forest, M5P, random tree, REP tree, MLP regression, and linear regression, based on the MAE and RMSE scores for three Wind farms. In Wind farm 1, The MAE and RMSE outperform other contemporary techniques. Employing our approach, random forest produced effective MAE and RMSE values for Wind farm 1. Correspondingly, the MAE and RMSE deliver better outcomes than other approaches for the Wind farm 2. Implementing our suggested strategy, random forest achieved superior MAE and M5P provided effective RMSE scores for Wind farm 2. Additionally, in comparison to other classifiers, our suggested model demonstrated greater for the Wind farm 3. Similarly, The MAE and RMSE scores of the MPL regressor are enhanced in Wind farm 3 as a result of our suggested methodology. Overall, it is demonstrated that our suggested strategy is more precise than existing methods for anticipating loss.

The Table 5 represents the estimated Training Time, Prediction Time, and Total Computational Time for a Hybrid Ensemble Temporal Convolutional Network using an AMD Ryzen 6000 Series 8-core 5 GHz Processor, 32 GB RAM, and Nvidia RTX3060 6 GB GPU:

This research paper addresses the critical issue of wind power forecasting accuracy in the context of the growing importance of renewable energy sources. Also demonstrates the efficacy of using a rigorous requirements engineering methodology to design an innovative wind power forecasting model. The proposed effort ensures that the solution is in line with the unique requirements and limits of Wind farm operations by actively incorporating stakeholders in identifying key requirements and directing the model development process. It introduces a novel hybrid approach that combines ensemble learning and temporal convolution networks to improve the precision of wind power forecasting. The proposed approach begins with rigorous data pre-processing, including the elimination of outliers and extreme values, ensuring that the data used for forecasting is of high quality. The identification of significant features further enhances the model’s predictive power. By incorporating ensemble learning, the proposed approach effectively combines multiple models to boost accuracy and the model’s robustness, especially when dealing with real-time-series data. The use of temporal convolution networks strengthens time-series analysis, allowing the model to handle complex data and fill gaps in the time-series effectively.
A standout aspect of this research is the thorough comparative analysis with state-of-the-art forecasting models, which conclusively demonstrates that the proposed approach outperforms existing methods in terms of accuracy and error reduction. Moreover, our research extends beyond empirical findings, as the proposed work outlined future research directions, such as the application of the hybrid approach to Wind farm clusters and the exploration of different prediction interval assessment criteria for optimization. These suggestions set a clear path for further research, showing a commitment to refining and expanding this research in the future. In summary, this paper provides a valuable and innovative contribution to the field of wind power forecasting, offering a potential solution to the challenges associated with the integration of wind power into the energy grid while significantly enhancing accuracy and sustainability. Also sets the basis for future solutions that will be more sustainable and successful by bridging the gap between theoretical research and practical implementation.
This study illustrates how to develop a robust and precise wind power forecasting model by using a comprehensive requirements engineering hybrid ensemble learning method. The suggested framework makes sure the model is in line with the particular requirements and operating environment of wind farms by carefully gathering and outlining stakeholder requirements. In ultimately, this results in a more sustainable energy future by significantly reducing errors and improving grid stability. This work further highlights the need of requirements engineering in creating accurate and useful forecasting solutions for the renewable energy industry. In addition, both the MAE and RMSE have been determined, and their related error ratios are assessed by comparing them to the comprehensively investigated advanced technology wind energy forecast methods. The approach effectively reduces forecasting errors and demonstrates superior performance compared to existing methods. This study underscores the importance of incorporating human-centered approaches into wind power forecasting, paving the way for more accurate, reliable, and sustainable energy predictions.
Although the suggested hybrid technique offers encouraging results for data from actual wind turbines, A few concerns remain to be addressed in future studies. In the future, our major research focus will be on how the suggested approach is utilized in Wind farm clusters. Furthermore, to further sustainable energy prediction and management, future research can investigate expanding this method to other renewable energy forecasting difficulties and examining the integration of requirements engineering with cutting-edge AI and machine learning technology.
Acknowledgement: The authors would like to express their gratitude to the Future University in Egypt (FUE) for their partial support of this research.
Funding Statement: The authors received no specific funding for this study.
Author Contributions: Farhan Ullah: Conceptualization, Methodology, Data curation, Formal analysis, Software, Validation, Writing-Original Draft, review & editing. Xuexia Zhang: Supervision, Conceptualization, Methodology, Data curation, Review and editing, Validation, Resources. Mansoor Khan: Visualization, Data curation, Review & editing. Muhammad Abid: Formal analysis. Abdullah Mohamed: Review & editing.
Availability of Data and Materials: The data presented in this study are available on request from the corresponding author.
Conflicts of Interest: The authors declare that they have no conflicts of interest to report regarding the present study.
References
1. A. Yasin, R. Fatima, J. B. Zheng, J. Ali Khan, and A. Ali Khan, “Gamifying requirements: An empirical analysis of game-based technique for novices,” J. Softw. Evol. Process., vol. 6, no. 1, pp. e2617, 2023. doi: 10.1002/smr.2617. [Google Scholar] [CrossRef]
2. A. Yasin, L. Liu, Z. Cao, J. Wang, Y. Liu, and T. S. Ling, “Big data services requirements analysis,” in Requi. Eng. Int. Things: 4th Asia-Pacific Symp., Melaka, Malaysia, 2018, pp. 3–14. [Google Scholar]
3. M. J. B. Kabeyi and O. A. Olanrewaju, “Managing sustainability in electricity generation,” in 2020 IEEE Int. Conf. Ind, Eng. Eng. Manag. (IEEM), Singapore, 2020, pp. 530–536. [Google Scholar]
4. M. A. Rosen, “Energy sustainability: A pragmatic approach and illustrations,” Sustainability, vol. 1, no. 1, pp. 55–80, 2009. doi: 10.3390/su1010055. [Google Scholar] [CrossRef]
5. M. J. B. Kabeyi, “Geothermal electricity generation, challenges, opportunities and recommendations,” Int. J. Adv. Sci. Res. Eng., vol. 5, no. 8, pp. 53–95, 2019. [Google Scholar]
6. P. A. Østergaard, N. Duic, Y. Noorollahi, H. Mikulcic, and S. Kalogirou, “Sustainable development using renewable energy technology,” Renew. Energy, vol. 146, pp. 2430–2437, 2020. [Google Scholar]
7. H. K. H. Wang, Climate Change and Clean Energy Management: Challenges and Growth Strategies. Routledge, 2019. [Google Scholar]
8. U. S. EIA, “EIA projects world energy consumption will increase 56% by 2040,” US Energy Information Administration, Washington DC, USA, 2013. [Google Scholar]
9. A. Q. Al-Shetwi, “Sustainable development of renewable energy integrated power sector: Trends, environmental impacts, and recent challenges,” Sci. Total Environ., vol. 822, no. 5, pp. 153645, 2022. doi: 10.1016/j.scitotenv.2022.153645. [Google Scholar] [PubMed] [CrossRef]
10. H. E. Murdock et al., “Renewable energy policies in a time of transition,” International Renewable Energy Agency (IRENA2018. [Google Scholar]
11. J. Dong, G. Xue, M. Dong, and X. Xu, “Energy-saving power generation dispatching in China: Regulations, pilot projects and policy recommendations—A review,” Renew. Sustain. Energy Rev., vol. 43, pp. 1285–1300, 2015. doi: 10.1016/j.rser.2014.11.037. [Google Scholar] [CrossRef]
12. R. Saidur, N. A. Rahim, M. R. Islam, and K. H. Solangi, “Environmental impact of wind energy,” Renew. Sustain. Energy Rev., vol. 15, no. 5, pp. 2423–2430, 2011. doi: 10.1016/j.rser.2011.02.024. [Google Scholar] [CrossRef]
13. F. Z. Joyce Lee, “GWEC global wind report 2021,” Global Wind Energy Council, 2021. Accessed: Dec. 01 2023. https://gwec.net/wp-content/uploads/2021/03/GWEC-Global-Wind-Report-2021.pdf. [Google Scholar]
14. G. Lalor, A. Mullane, and M. O’Malley, “Frequency control and wind turbine technologies,” IEEE Trans. Power Syst., vol. 20, no. 4, pp. 1905–1913, 2005. doi: 10.1109/TPWRS.2005.857393. [Google Scholar] [CrossRef]
15. J. Ekanayake and N. Jenkins, “Comparison of the response of doubly fed and fixed-speed induction generator wind turbines to changes in network frequency,” IEEE Trans. Energy Convers., vol. 19, no. 4, pp. 800–802, 2004. doi: 10.1109/TEC.2004.827712. [Google Scholar] [CrossRef]
16. H. Quan, A. Khosravi, D. Yang, and D. Srinivasan, “A survey of computational intelligence techniques for wind power uncertainty quantification in smart grids,” IEEE Trans. Neural Netw. Learn. Syst., vol. 31, no. 11, pp. 4582–4599, 2019. doi: 10.1109/TNNLS.2019.2956195. [Google Scholar] [PubMed] [CrossRef]
17. S. Mohseni, N. Zarei, and E. D. Ragan, “A multidisciplinary survey and framework for design and evaluation of explainable AI systems,” ACM Trans. Interact. Intell. Syst., vol. 11, no. 3–4, pp. 1–45, 2021. doi: 10.1145/3387166. [Google Scholar] [CrossRef]
18. N. Mehrabi, F. Morstatter, N. Saxena, K. Lerman, and A. Galstyan, “A survey on bias and fairness in machine learning,” ACM Comput. Surv., vol. 54, no. 6, pp. 1–35, 2021. [Google Scholar]
19. Y. K. Wu and J. S. Hong, “A literature review of wind forecasting technology in the world,” in 2007 IEEE Lausanne Power Tech., 2007, pp. 504–509. [Google Scholar]
20. W. Liu, H. Lund, and B. V. Mathiesen, “Large-scale integration of wind power into the existing Chinese energy system,” Energy, vol. 36, no. 8, pp. 4753–4760, 2011. doi: 10.1016/j.energy.2011.05.007. [Google Scholar] [CrossRef]
21. M. Negnevitsky, P. L. Johnson, and S. Santoso, “Short term wind power forecasting using hybrid intelligent systems,” in 2007 IEEE Power Engineering Society General Meeting, Tampa, FL, USA, 2007. doi: 10.1109/PES.2007.385453. [Google Scholar] [CrossRef]
22. Y. Dong, H. Zhang, C. Wang, and X. Zhou, “Wind power forecasting based on stacking ensemble model, decomposition and intelligent optimization algorithm,” Neurocomputing, vol. 462, pp. 169–184, 2021. doi: 10.1016/j.neucom.2021.07.084. [Google Scholar] [CrossRef]
23. A. Kisvari, Z. Lin, and X. Liu, “Wind power forecasting–A data-driven method along with gated recurrent neural network,” Renew. Energy, vol. 163, pp. 1895–1909, 2021. doi: 10.1016/j.renene.2020.10.119. [Google Scholar] [CrossRef]
24. Z. Guo, B. Yu, M. Hao, W. Wang, Y. Jiang and F. Zong, “A novel hybrid method for flight departure delay prediction using Random Forest Regression and Maximal Information Coefficient,” Aerosp. Sci. Technol., vol. 116, no. 334, pp. 106822, 2021. doi: 10.1016/j.ast.2021.106822. [Google Scholar] [CrossRef]
25. H. Jahangir, M. A. Golkar, F. Alhameli, A. Mazouz, A. Ahmadian and A. Elkamel, “Short-term wind speed forecasting framework based on stacked denoising auto-encoders with rough ANN,” Sustain. Energy Technol. Assessments., vol. 38, pp. 100601, 2020. doi: 10.1016/j.seta.2019.100601. [Google Scholar] [CrossRef]
26. H. Jahangir, H. Tayarani, S. S. Gougheri, M. A. Golkar, A. Ahmadian and A. Elkamel, “Deep learning-based forecasting approach in smart grids with microclustering and bidirectional LSTM network,” IEEE Trans. Ind. Electron., vol. 68, no. 9, pp. 8298–8309, 2020. doi: 10.1109/TIE.2020.3009604. [Google Scholar] [CrossRef]
27. J. Duan, P. Wang, W. Ma, S. Fang, and Z. Hou, “A novel hybrid model based on nonlinear weighted combination for short-term wind power forecasting,” Int. J. Electr. Power Energy Syst., vol. 134, no. 11, pp. 107452, 2022. doi: 10.1016/j.ijepes.2021.107452. [Google Scholar] [CrossRef]
28. P. Scarabaggio, S. Grammatico, R. Carli, and M. Dotoli, “Distributed demand side management with stochastic wind power forecasting,” IEEE Trans. Control Syst. Technol., vol. 30, no. 1, pp. 97–112, 2021. doi: 10.1109/TCST.2021.3056751. [Google Scholar] [CrossRef]
29. M. Khan, E. A. Al-Ammar, M. R. Naeem, W. Ko, H. J. Choi, and H. K. Kang, “Forecasting renewable energy for environmental resilience through computational intelligence,” PLoS One, vol. 16, no. 8, pp. e0256381, 2021. doi: 10.1371/journal.pone.0256381. [Google Scholar] [PubMed] [CrossRef]
30. G. Memarzadeh and F. Keynia, “A new short-term wind speed forecasting method based on fine-tuned LSTM neural network and optimal input sets,” Energy Convers. Manag., vol. 213, pp. 112824, 2020. doi: 10.1016/j.enconman.2020.112824. [Google Scholar] [CrossRef]
31. L. Ye et al., “Combined approach for short-term wind power forecasting based on wave division and Seq2Seq model using deep learning,” IEEE Trans. Ind. Appl., vol. 58, no. 2, pp. 2586–2596, 2022. doi: 10.1109/TIA.2022.3146224. [Google Scholar] [CrossRef]
32. M. C. Mabel and E. Fernandez, “Analysis of wind power generation and prediction using ANN: A case study,” Renew. Energy., vol. 33, no. 5, pp. 986–992, 2008. doi: 10.1016/j.renene.2007.06.013. [Google Scholar] [CrossRef]
33. E. Cadenas and W. Rivera, “Short term wind speed forecasting in La Venta, Oaxaca, México, using artificial neural networks,” Renew. Energy, vol. 34, no. 1, pp. 274–278, 2009. doi: 10.1016/j.renene.2008.03.014. [Google Scholar] [CrossRef]
34. Y. Liu, J. Yan, S. Han, and Y. Peng, “Uncertainty analysis of wind power prediction based on quantile regression,” in 2012 Asia-Pacific Power Energy Eng. Conf., Shanghai, China, 2012, pp. 1–4. [Google Scholar]
35. H. A. Nielsen, H. Madsen, and T. S. Nielsen, “Using quantile regression to extend an existing wind power forecasting system with probabilistic forecasts,” Wind Energy, vol. 9, no. 1–2, pp. 95–108, 2006. [Google Scholar]
36. B. Drake and K. Hubacek, “What to expect from a greater geographic dispersion of wind farms?—A risk portfolio approach,” Energ. Pol., vol. 35, no. 8, pp. 3999–4008, 2007. doi: 10.1016/j.enpol.2007.01.026. [Google Scholar] [CrossRef]
37. Y. Degeilh and C. Singh, “A quantitative approach to wind farm diversification and reliability,” Int. J. Electr. Power Energy Syst., vol. 33, no. 2, pp. 303–314, 2011. doi: 10.1016/j.ijepes.2010.08.027. [Google Scholar] [CrossRef]
38. J. Yan, Y. Liu, S. Han, and M. Qiu, “Wind power grouping forecasts and its uncertainty analysis using optimized relevance vector machine,” Renew. Sustain. Energy Rev., vol. 27, no. 2, pp. 613–621, 2013. doi: 10.1016/j.rser.2013.07.026. [Google Scholar] [CrossRef]
39. L. Ma, S. Y. Luan, C. W. Jiang, H. L. Liu, and Y. Zhang, “A review on the forecasting of wind speed and generated power,” Renew. Sustain. Energy Rev., vol. 13, no. 4, pp. 915–920, 2009. doi: 10.1016/j.rser.2008.02.002. [Google Scholar] [CrossRef]
40. J. Yan, Y. Liu, S. Han, Y. Wang, and S. Feng, “Reviews on uncertainty analysis of wind power forecasting,” Renew. Sustain. Energy Rev., vol. 52, no. 3, pp. 1322–1330, 2015. doi: 10.1016/j.rser.2015.07.197. [Google Scholar] [CrossRef]
41. X. Peng et al., “A summary of the state of the art for short-term and ultra-short-term wind power prediction of regions,” (in ChineseProc. CSEE., vol. 36, no. 23, pp. 6315–6326, 2016. [Google Scholar]
42. M. Pei et al., “Short-term regional wind power forecasting based on spatial-temporal correlation and dynamic clustering model,” Energy Rep., vol. 8, no. 22, pp. 10786–10802, 2022. doi: 10.1016/j.egyr.2022.08.204. [Google Scholar] [CrossRef]
43. Z. Wang, W. Wang, C. Liu, Z. Wang, and Y. Hou, “Probabilistic forecast for multiple wind farms based on regular vine copulas,” IEEE Trans. Power Syst., vol. 33, no. 1, pp. 578–589, 2017. doi: 10.1109/TPWRS.2017.2690297. [Google Scholar] [CrossRef]
44. J. Liu and Y. Li, “Study on environment-concerned short-term load forecasting model for wind power based on feature extraction and tree regression,” J. Clean. Prod., vol. 264, no. 8, pp. 121505, 2020. doi: 10.1016/j.jclepro.2020.121505. [Google Scholar] [CrossRef]
45. H. Mirzabagherian, M. B. Menhaj, A. A. Suratgar, N. Talebi, M. R. A. Sardari and A. Sajedin, “Temporal-spatial convolutional residual network for decoding attempted movement related EEG signals of subjects with spinal cord injury,” Comput. Biol. Med., vol. 164, no. 1, pp. 107159, 2023. doi: 10.1016/j.compbiomed.2023.107159. [Google Scholar] [PubMed] [CrossRef]
46. M. Khan, C. He, T. Liu, and F. Ullah, “A new hybrid approach of clustering based probabilistic decision tree to forecast wind power on large scales,” J. Electr. Eng. Technol., vol. 16, no. 2, pp. 697–710, 2021. doi: 10.1007/s42835-020-00616-1. [Google Scholar] [CrossRef]
47. J. Tang and Y. R. Chien, “Research on wind power short-term forecasting method based on temporal convolutional neural network and variational modal decomposition,” Sensors, vol. 22, no. 19, pp. 7414, 2022. doi: 10.3390/s22197414. [Google Scholar] [PubMed] [CrossRef]
48. C. Cai, Y. Li, Z. Su, T. Zhu, and Y. He, “Short-term electrical load forecasting based on VMD and GRU-TCN hybrid network,” Appl. Sci., vol. 12, no. 13, pp. 6647, 2022. doi: 10.3390/app12136647. [Google Scholar] [CrossRef]
49. Q. Wu, S. Shi, Z. Y. Wan, Q. Fan, P. Y. Fan, and C. Zhang, “Towards V2I age-aware fairness access: A DQN based intelligent vehicular node training and test method,” Chinese J. Elect., vol. 32, no. 6, pp. 1230–1244, 2023. doi: 10.23919/cje.2022.00.093. [Google Scholar] [CrossRef]
50. L. Wen, X. Zhang, H. Bai, and Z. Xu, “Structured pruning of recurrent neural networks through neuron selection,” Neural Netw., vol. 123, no. 8, pp. 134–141, 2020. doi: 10.1016/j.neunet.2019.11.018. [Google Scholar] [PubMed] [CrossRef]
51. J. Struye and S. Latré, “Hierarchical temporal memory and recurrent neural networks for time series prediction: An empirical validation and reduction to multilayer perceptrons,” Neurocomputing, vol. 396, no. 2, pp. 291–301, 2020. doi: 10.1016/j.neucom.2018.09.098. [Google Scholar] [CrossRef]
52. S. Bai, J. Z. Kolter, and V. Koltun, “An empirical evaluation of generic convolutional and recurrent networks for sequence modeling,” arXiv preprint arXiv1803.01271, 2018. [Google Scholar]
53. L. Yang, Y. Wang, X. Zhu, X. Yang, and C. Zheng, “A gated temporal-separable attention network for EEG-based depression recognition,” Comput. Biol. Med., vol. 157, no. 3, pp. 106782, 2023. doi: 10.1016/j.compbiomed.2023.106782. [Google Scholar] [PubMed] [CrossRef]
54. H. Sun, M. Xia, Y. Hu, S. Lu, Y. Liu and Q. Wang, “A new sorting feature-based temporal convolutional network for remaining useful life prediction of rotating machinery,” Comput. Electr. Eng., vol. 95, pp. 107413, 2021. doi: 10.1016/j.compeleceng.2021.107413. [Google Scholar] [CrossRef]
55. Z. Gan, C. Li, J. Zhou, and G. Tang, “Temporal convolutional networks interval prediction model for wind speed forecasting,” Electr. Power Syst. Res., vol. 191, no. 4, pp. 106865, 2021. doi: 10.1016/j.epsr.2020.106865. [Google Scholar] [CrossRef]
56. J. Kehler, M. Hu, M. McMullen, and J. Blatchford, “ISO perspective and experience with integrating wind power forecasts into operations,” in IEEE PES General Meet., 2010, pp. 1–5. [Google Scholar]
57. Y. Jiang, X. Chen, K. Yu and Y. Liao, “Short-term wind power forecasting using hybrid method based on enhanced boosting algorithm,” J. Mod. Power Syst. Clean Energy, vol. 5, no. 1, pp. 126–133, 2017. doi: 10.1007/s40565-015-0171-6. [Google Scholar] [CrossRef]
58. T. Demirdelen, I. Ozge Aksu, B. Esenboga, K. Aygul, F. Ekinci and M. Bilgili, “A new method for generating short-term power forecasting based on artificial neural networks and optimization methods for solar photovoltaic power plants,” Sol. Photovolt. Power Plants Adv. Control Optim. Tech., pp. 165–189, 2019. doi: 10.1007/978-981-13-6151-7. [Google Scholar] [CrossRef]
59. O. Abedinia, N. Amjady, and N. Ghadimi, “Solar energy forecasting based on hybrid neural network and improved metaheuristic algorithm,” Comput. Intell., vol. 34, no. 1, pp. 241–260, 2018. doi: 10.1111/coin.12145. [Google Scholar] [CrossRef]
60. H. Liu, X. Mi, and Y. Li, “Wind speed forecasting method based on deep learning strategy using empirical wavelet transform, long short term memory neural network and Elman neural network,” Energy Convers. Manag., vol. 156, pp. 498–514, 2018. doi: 10.1016/j.enconman.2017.11.053. [Google Scholar] [CrossRef]
61. Y. Chen et al., “Short-term electrical load forecasting using the Support Vector Regression (SVR) model to calculate the demand response baseline for office buildings,” Appl. Energy., vol. 195, pp. 659–670, 2017. doi: 10.1016/j.apenergy.2017.03.034. [Google Scholar] [CrossRef]
62. T. Salimans and D. P. Kingma, “Weight normalization: A simple reparameterization to accelerate training of deep neural networks,” in Adv. Neural Inf. Process. Syst., vol. 29, pp. 1–9, 2016. [Google Scholar]
63. V. Nair and G. E. Hinton, “Rectified linear units improve restricted boltzmann machines,” in Proc. 27th Int. Conf. Mach. Learn. (ICML-10), Haifa, Israel, 2010, pp. 807–814. [Google Scholar]
64. N. Srivastava, G. Hinton, A. Krizhevsky, I. Sutskever, and R. Salakhutdinov, “Dropout: A simple way to prevent neural networks from overfitting,” J. Mach. Learn. Res., vol. 15, no. 1, pp. 1929–1958, 2014. [Google Scholar]
65. R. J. Swart et al., Europe’s Onshore and Offshore Wind Energy Potential: An Assessment of Environmental and Economic Constraints. Copenhagen, Denmark: European Environment Agency, 2009. [Google Scholar]
Cite This Article
Copyright © 2024 The Author(s). Published by Tech Science Press.This work is licensed under a Creative Commons Attribution 4.0 International License , which permits unrestricted use, distribution, and reproduction in any medium, provided the original work is properly cited.


Submit a Paper
Propose a Special lssue
View Full Text
Download PDF
Downloads
Citation Tools