Open Access
ARTICLE
Building a Smart Management System for the Field Training Course at the Faculty of Specific Education-Mansoura University
Department of Computer Science, Faculty of Specific Education, Mansoura University, Mansoura, 35516, Egypt
* Corresponding Author: Soha A. Shaban. Email:
Computer Systems Science and Engineering 2024, 48(5), 1213-1250. https://doi.org/10.32604/csse.2024.052603
Received 08 April 2024; Accepted 31 July 2024; Issue published 13 September 2024
Abstract
Field training is the backbone of the teacher-preparation process. Its importance stems from the goals that colleges of education aim to achieve, which include bridging the gap between theory and practice and aligning with contemporary educational trends during teacher training. Currently, trainee students attendance in field training is recorded manually through signatures on attendance sheets. However, this method is prone to impersonation, time wastage, and misplacement. Additionally, traditional methods of evaluating trainee students are often susceptible to human errors during the evaluation and scoring processes. Field training also lacks modern technology that the supervisor can use in case of his absence from school to monitor the trainee students’ implementation of the required activities and tasks. These shortcomings do not meet the needs of the digital era that universities are currently experiencing. As a result, this paper presents a smart management system for field training based on Internet of Things (IoT) and mobile technology. It includes three subsystems: attendance, monitoring, and evaluation. The attendance subsystem uses an R307 fingerprint sensor to record trainee students’ attendance. The Arduino Nano microcontroller transmits attendance data to the proposed Android application via an ESP-12F Wi-Fi module, which then forwards it to the Firebase database for storage. The monitoring subsystem utilizes Global Positioning System (GPS) technology to continually track trainee students’ locations, ensuring they remain at the school during training. It also enables remote communication between trainee students and supervisors via audio, video, or text by integrating video call and chat technologies. The evaluation subsystem is based on three items: an online exam, attendance, and implementation of required activities and tasks. Experimental results have demonstrated the accuracy and efficiency of the proposed management system in recording attendance, as well as in monitoring and evaluating trainee students during field traiing.Keywords
Education is the key to development, and the quality of education cannot be achieved without the presence of responsible, academically, and practically qualified teachers in schools [1]. Field training is an important component of preparing teachers as great teachers help create great students [2,3]. Field training is also the cornerstone of the profession to refine the personal readiness and academic preparation of the teacher in the field of job interaction and scientific practice of the profession [4]. According to the regulations of Mansoura University’s Faculty of Specific Education, the field training course must be completed for third- and fourth-level students. This training is held once a week at schools related to the Ministry of Education for 4 h. Attendance must be at least 75%; otherwise, the student is regarded as having failed the course. Field training is an important college course, if the student passes all of his courses but fails this course, he will fail the whole academic year. The principal of the host school, the internal supervisor from the college’s Scientific Department, the administrative supervisor from the college’s Educational and Psychological Sciences Department, and the external supervisor from the Educational Administration to which the school is affiliated are all responsible for the trainee students during field training.
Attendance tracking still relies on printed papers to record students’ arrival and departure times, which presents several challenges, including human error, time wastage, and the potential for fraudulent attendance, etc. [5,6]. Monitoring trainee students in field training is unbalanced and inconsistent because the supervisor may be responsible for multiple supervisory groups at the same time due to the growth in the number of trainee students vs. the decrease in the number of supervisors. Also, sometimes the supervisor is unable to attend the training because it conflicts with his other responsibilities such as seminars, conferences, community service activities, etc. Therefore, there is insufficient continuous monitoring of trainee students, resulting in the neglect of some trainee students and a corresponding lack of commitment to attendance. Furthermore, evaluating trainee students consumes a significant amount of the supervisor’s time and effort, and is affected by the trainees’ psychological and health conditions, shyness among some trainees, etc., which sometimes makes it unfair.
Higher education must digitize its services in this digital age in which the whole world lives and must adapt to technological advances to remain competitive and relevant. Integrating digital technology into every step of the educational process is known as “digital transformation” [7]. The rapid growth of internet-based technologies has supported universities and colleges in their digital transformation, leading to a change in the academic environment. This transformation has proved particularly useful in improving communication between students and teachers in higher education [8]. IoT technology has ushered in a new era of change in education, opening up new opportunities to enhance both teaching and learning processes as well as the infrastructure of educational institutions [9]. Due to its security and efficiency, IoT-based biometric attendance system offers significant value in recording and maintaining students attendance in any educational institution [10]. Lamin et al. developed a system that allowed lecturers to monitor students’ attendance more systematically, efficiently, and ethically using fingerprint biometrics [11]. Additionally, Biju et al. proposed an attendance recognition system that used face detection, feature extraction, and recognition algorithms [12]. Furthermore, Choudhari et al. presented a desktop application that leveraged Radio Frequency Identification (RFID) reader and tags, to enroll students and maintain a comprehensive database of attendance records [13]. Mobile technology plays an important role in the academic life of college students. Devices like smartphones connect users to the world, increasing access to information and enabling interaction with others [14]. The mobile application can help in monitoring students’ activity and progress, as well as in identifying students who may be at risk of academic failure at an early stage, etc. [15]. Since online-learning environments for higher education are increasingly prevalent, online assessments have become more important than ever. Online exams are now considered one of the most efficient assessment methods due to their flexibility in terms of time and space, making them highly suitable for educators and students [16,17].
Given the challenges of the digital age we are currently experiencing, there is an urgent need to adopt a system for field training course to address and overcome existing problems. Therefore, this paper proposes to build a smart management system for the attendance, monitoring, and evaluation of trainee students in field training course, using advanced technologies such as IoT and mobile technology. For attendance, trainee student presence is recorded daily using R307 fingerprint sensor, Arduino Nano, ESP-12F Wi-Fi module, and an Android application. This data is then stored in Firebase. For monitoring, the proposed Android application integrates GPS, video call, and chat technologies, enabling supervisors to track trainees’ locations, monitor completion of required activities, and provide immediate feedback. For evaluation, the system includes an online exam accessible through the proposed Android app. The exam grade, along with attendance and monitoring data, evaluates trainee students in field training.
Recently, researchers have demonstrated increasing interest in developing innovative systems for tracking and monitoring students attendance, academic activities, and assessment. These systems are considered more effective than traditional systems, which have many disadvantages. They are built on the latest technologies such as mobile technology, IoT, recognition systems, etc. A review of some of this literature is presented in the following lines. Latha et al. [18] developed a smart attendance system based on IoT. It used a fingerprint sensor, RFID, NodeMCU, Arduino Uno, and own server. The fingerprint sensor and RFID were used to authenticate students. The NodeMCU and Arduino Uno were responsible for communicating the attendance data to the own server. The system was cost-effective and easy to use. Manjunath et al. [19] presented a smart attendance system using facial recognition and IoT. It was implemented using Raspberry Pi, Webcam, OpenCV, Haar Cascade, and Python. More than 100 images were captured in grayscale format using OpenCV. These images served as inputs to Haar Cascade, which coded them into binary code. This system could replace all other attendance systems and provide high quality performance. Bharathy et al. [20] designed a smart attendance system for students in an institution. The system included Arduino Uno, RFID, GSM, and GPS. The RFID included a unique ID to identify each student. The GSM was used to inform the parent of the student’s attendance. The GPS was used to find the student’s real location. This system saved time and was reliable. Bawazir et al. [21] developed a smart android application to track the performance of children in primary school. It enabled parents to know the academic status of their children. The UML (Unified Modelling Language) was used to design this app and the waterfall model to build it. The students’ data were saved in the school management system database. Nivetha et al. [22] designed an Android and web-based app to manage exam results, attendance, exam data, etc. Colleges benefited from this app to share learning resources with students to improve the efficiency of the educational process. This app enabled students and their parents to access results, attendance, etc. The system offered a high level of security and improved productivity. Rakshith et al. [23] suggested an Android app called “Mahithi”. It notified teaching staff, students, and parents with daily updates about attendance status, timetable, etc. It was developed using Java, while the database was created using PHP. It enabled the faculty to interact with the parent of a particular student via WhatsApp or SMS. This app was reliable and easy to control. Mhaiskey et al. [24] presented an Online Examination System (OES) that universities and institutions can use to make exam more secure and flexible. It used client-server architecture. Using a web browser, the client can connect via the internet or local host with the server. PHP and MySQL were responsible for preparing exams, saving, and returning data from the database. It was easy to use and could be used anywhere and anytime. Jain et al. [25] designed an OES and an Android app to save time for both institute and student in conducting exams. Students could easily log in to the site via their mobile phones and perform the assignments as required. Institutes entered exam questions into the website and can access the exam score to determine successful students. The literature review highlighted the use of modern technology in automating students attendance, monitoring, and evaluation. However, none of these systems has developed an integrated system that covers all aspects. Additionally, existing systems do not address field training, despite its significance. Therefore, the proposed system aims to automate the traditional manual procedures for recording trainee students attendance, monitoring, and evaluation in field training by leveraging IoT and mobile technology. Daily attendance is recorded using R307 fingerprint sensor and is uploaded to the proposed Android app via Arduino Nano and ESP-12F Wi-Fi module. Subsequently, the attendance data is stored in Firebase, effectively eliminating fake attendance. The proposed Android app also integrates GPS, video call, and chat features, enabling supervisors to monitor trainee students’ locations, track completion of required tasks, and provide timely feedback during the field training day. Moreover, an online exam available through the proposed Android app evaluates trainee students’ performance in field training.
3 The Proposed Smart Management System
The traditional method for recording trainee students’ attendance, monitoring, and evaluation in field training course still suffers from several drawbacks, including fraudulent attendance, inconsistent and intermittent monitoring, and biased evaluation. As a result, this paper presents a smart management system for field training based on modern technologies such as IoT and mobile technology. It consists of three subsystems for attendance, monitoring, and evaluation. Below is a description of these subsystems.
This is the first subsystem in the proposed management system. It is designed as an alternative to the traditional paper-based method for recording and maintaining trainee students attendance. It is an IoT based biometric fingerprint attendance system with an Android application designed to make attendance recording easier and more efficient. It also uses Firebase database to maintain trainee students attendance. It consists of software and hardware components. These components are explained in detail below. Fig. 1 shows the block diagram of the proposed attendance system.

Figure 1: The block diagram of the proposed attendance system
3.1.1 Hardware Components for the Proposed Attendance System
The following are the essential hardware components used in building the proposed attendance system:
– Fingerprint Sensor: The R307 fingerprint sensor (Fig. 2a) has a storage capacity of 1000 fingerprints. It operates at a voltage of 4.2-6V DC and has a 0.3 s scanning speed. It is equipped with an optical sensor that can capture high-resolution fingerprint images, recognize them, and match them accurately [26,27].
– Keypad: The keypad (Fig. 2b) is a button sensor device, so when a button is pressed the microcontroller can recognize it [28]. The keypad used here is a 4 × 4 keypad module, meaning that it has 4 columns and 4 rows.
– Arduino Nano Microcontroller: The Arduino Nano (Fig. 2c) is a complete, small, and breadboard-friendly board based on the ATmega328P. It has 14 digital I/O pins, 6 analog inputs, a power jack, a USB connection, an ICSP header, reset button. Clock speed of Arduino Nano is 16 MHZ [29,30].
– Wi-Fi Module: The ESP8266 module is a popular component for Wi-Fi-based IoT applications. The series available for it are ESP-01S, -07S, -12E, -12F and -12S [31,32]. The ESP-12F (Fig. 2d) is the type used in this paper.
– Liquid Crystal Display (LCD): A 16 × 2 LCD (Fig. 2e) is a very basic module used in various devices and circuits. Up to 16 characters can appear per line on two lines. It displays system status messages [33,34].
– USB Cable: The Arduino Nano microcontroller can be powered through multiple ways, such as the Mini-B USB connection and unregulated or regulated external power supply [35]. This paper utilizes the USB cable (Fig. 2f) as the chosen method to power the Arduino Nano.
– Jumper Wires: A jumper wire is an electrical wire, or a collection of wires in a cable (Fig. 2g), with a connector or pin at either end. They are crucial parts used in electrical projects to connect components. These wires are made of insulated copper or other conductive materials and come in a variety of lengths, colors, and connectors [36,37].

Figure 2: Hardware components for the proposed attendance system (a) Fingerprint Sensor (b) Keypad (c) Arduino Nano (d) ESP-12F Wi-Fi Module (e) LCD (f) USB Cable (g) Jumper Wires
3.1.2 Software Components for the Proposed Attendance System
The following are the software requirements for the proposed attendance system:
– Arduino Software: It is the only platform for programming Arduino boards. It comes with different libraries for coding different types of sensors [38]. The version “2.1.0” is used for this paper.
– Firebase Database: It is a real-time database service that allows users to create many applications such as web, mobile app (iOS, Android), etc. All Firebase database data is saved as a JavaScript Object Notation (JSON) format. Unlike SQL databases, Firebase does not have tables [39,40].
– Android Studio: It is the official IDE for developing Android applications [41]. The proposed Android app is built with version “2023.1.1”, and its name is “Field Training”.
– Proteus Software: It is a design software used to simulate nearly every circuit in the electrical field [42]. Fig. 3 shows the schematic diagram of the proposed attendance system in Proteus software.

Figure 3: The schematic diagram of the proposed attendance system in Proteus software
3.1.3 The Proposed Attendance System Operating Principles
Because fingerprints are unique, only trainee students who scan their fingerprints during attendance time are recorded as present, avoiding fake attendance. Fig. 4 shows connecting all components to the microcontroller using jumper wires. The “Adafruit Fingerprint”, “Keypad”, “Wi-Fi”, and “LiquidCrystal_ I2C” libraries are installed in the Arduino IDE. The ESP-12F Wi-Fi module connects to a Wi-Fi network, with its IP address linking the module to the proposed Android app. Fig. 5 displays the daily attendance recording of a trainee student. Below is a detailed analysis of the stages of the proposed attendance system, which consists of two stages:

Figure 4: Connecting all components to the microcontroller using jumper wires

Figure 5: The daily attendance recording of a trainee student
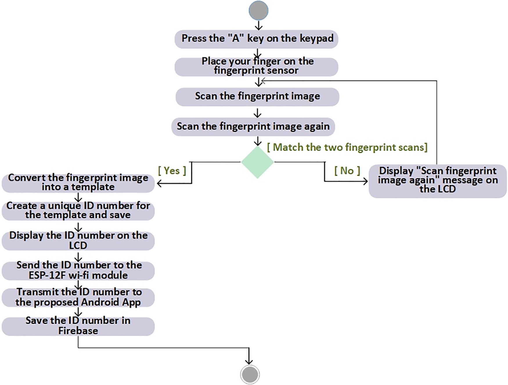
– Fingerprint Enrollment Stage: The enrollment stage is a one-time event. Its goal is to capture new trainees’ fingerprints and save them on the fingerprint sensor’s memory for later use in verifying the trainees’ daily attendance. The activity diagram in Fig. 6 illustrates the fingerprint enrollment stage.
– Fingerprint Verification Stage: During each training day, the verification stage is initiated by pressing the “B” key on the keypad. Its aim is to ensure that the trainee’s scanned fingerprint matches his registered fingerprint. The value of the “attendance” child node in Firebase will be “no” if the trainee’s attendance is not submitted within the specified attendance time. If the trainee is absent 3 times, his parent will be notified. Fig. 7 shows the sequence diagram of the fingerprint verification stage.

Figure 6: The activity diagram of the fingerprint enrollment stage

Figure 7: The sequence diagram of the fingerprint verification stage
Fig. 8 shows the attendance and absence of one trainee over seven training days, indicating that the trainee was present for 3 days and absent for four days.

Figure 8: The attendance and absence of one trainee over seven training days
This is the second subsystem in the proposed management system. It is used to track the location of trainee students to ensure their presence at the school throughout the field training day using GPS technology. It also enables supervisors to monitor trainees’ implementation of required activities and provide remote support, as needed, using video call and chat technologies, even in their absence. The technologies used in this subsystem are explained in detail below.
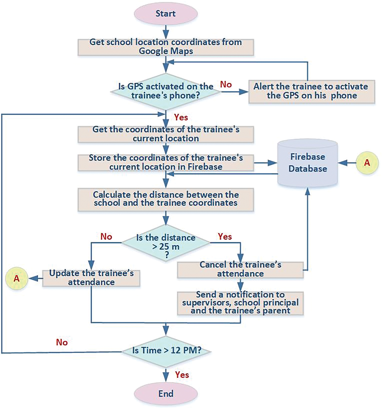
With GPS technology increasingly being integrated into new smartphones, the location of anyone holding a GPS-enabled mobile phone can be tracked at any time [43]. In this paper, GPS technology is used to continuously monitor the location of the trainee students to ensure that they do not leave the school during field training hours. The proposed GPS monitoring system includes the following steps:
– Getting the Location of the School
This is the first step in the proposed GPS monitoring system, where the fixed location of the school is determined, which is obtained only once. Google Maps is a web mapping service developed by Google, which the user can easily use to find a certain location and reach the place [44]. It is used here to get the school’s location coordinates (latitude and longitude).
– Getting the Location of the Trainee Student
This is the second step in the proposed GPS monitoring system, where the location of the trainee student is determined, which is obtained continuously during the field training hours. First, the trainee student activates the GPS service on his mobile phone. Then, a location manager has to be created which is responsible for creating a location-based service on Android [45]. Next, the requestLocationUpdates() method is used to get the location updates [46]. Its parameters are the location provider (GPS), the minimum time interval between location updates (2000 Milliseconds), the minimum change in distance between location updates (1 m), and LocationListener, which receives callbacks for location updates. Finally, the getLatitude() and getLongitude() methods are applied to the last parameter to get the trainee’s location coordinates. Fig. 9 shows the code snippet for obtaining the trainee’s location coordinates.

Figure 9: The code snippet for obtaining the trainee’s location coordinates
– Storing the Trainee’s Location Coordinates
This is the third step in the proposed GPS monitoring system. Here, the trainee’s location coordinates are saved continuously in Firebase using the setValue() method [47,48], which writes their values to the Lat and Lng child nodes, as shown in Fig. 10.

Figure 10: Storing the trainee’s location coordinates in Firebase
– Calculating the Distance between the Coordinates of the School Location and the Trainee Location
This is the fourth step in the proposed GPS monitoring system. The spherical law cosines formula [49] is used to calculate the distance (d) between the coordinates of the school location and the trainee location continuously until the end of the field training day, as shown in Eq. (1):
where lat1 is the latitude of the school location, lat2 is the latitude of the trainee location, long1 is the longitude of the school location, long2 is the longitude of the trainee location, and R is 6371 km (radius of the earth).
– Determining the Daily Attendance Based on the Calculated Distance
This is the fifth step in the proposed GPS monitoring system. If the calculated distance exceeds 25 m (as per the school where the experiment was conducted) for more than 10 min, attendance will be cancelled, and supervisors, parents, and the school principal will be notified. The code snippet for determining the daily attendance based on the calculated distance is shown in Fig. 11.

Figure 11: The code snippet for determining the daily attendance based on the calculated distance
Video call uses audio and video communications to bring people from different places together. It is an internet-based technology that provides the ability to see and hear the person at the end of the line, allowing interviews to be conducted effectively face-to-face [50,51]. It is used in the proposed Android application to allow the supervisor, in case of his absence from the school, to remotely monitor the trainee’s completion of the tasks assigned to him. The trainee also uses it to inquire about something from the supervisor, and to communicate with other trainees in the group. Below are the steps to add and use this technology in the proposed Android application.
– Creating a New Project on the Agora Platform
Agora provides audio, video, and interactive broadcast SDKs that allow to integrate interactive communications right from within mobile, desktop and web applications [52]. After registering for a free account on the Agora website, a new project is created. Agora then assigns an App ID to the new project as a unique identification and an App certificate, which is required for authentication to establish a channel for real-time data transmission as shown in Fig. 12. Finally, the App ID and App certificate are added to the proposed Android app to integrate the Agora Video SDK into it.
– Designing the User Interface for the Video Call

Figure 12: App ID and App certificate for the project created in the Agora platform
The user interface for the video call contains three controls. These controls are a “SurfaceView” where Agora usually renders its streams on Android, with one for the caller and one for the callee, a “Button” to end the call, and a “FrameLayout” which contains the two SurfaceViews and the Button. Fig. 13 shows the user interface for the video call.

Figure 13: The user interface for the video call
– Selecting the Callee from the Training Group
A video call icon is displayed next to each training group member (trainee student or supervisor). The member (the caller) clicks on the video call icon next to the other member of the group he wants to communicate with (the callee).
– Establishing a Communication Channel
The caller ID is used as the name of the communication channel that connects the caller to the callee. It is stored in the “ch” child node of the callee’s Firebase. Also, the status of the communication channel becomes “on” in the “stat” child node as shown in Fig. 14.

Figure 14: The name and status of the communication channel in the callee’s Firebase
– Starting the Video Call
Once the “stat” becomes “on”, the callee is notified that there is a video call. The setupRemoteVideo() method [53] is used to initialize remote user’s video view on the local device. It is called on an rtcEngine instance, which is the Agora SDK core interface that implements the main real-time communication functions [54]. It generates a VideoCanvas object that parameters are: SurfaceView to display the remote user’s video, Fit Mode, which ensures that the video is adjusted to fit the display window, and the remote user’s ID [55]. Similarly, the setupLocalVideo() method [53] is used to initialize the local video view on the local device. Fig. 15 shows the code snippet for displaying the remote user’s video on the local device.

Figure 15: The code snippet for displaying the remote user’s video on the local device
– Ending the Video Call
To end the video call, the “Close” button is clicked. As a result, the “stat” child node is set to “off”, and the video call is terminated.
Chat app allows users to send and receive real-time messages with people from anywhere. When face-to-face connection is unavailable, it is used to provide alternatives for learning [56,57]. In this paper, the proposed chat complements the video call by providing a text channel for communication. The data storage medium for chat history, etc. is Firebase, which stores and syncs real-time data between users and devices [58,59]. The user interface for the proposed chat (as shown in Fig. 16) contains a “ListView” to display a set of vertically scrollable views, where each view is placed directly below the previous view in the list, an “EditText” to type a new message, and an “ImageButton” to send the message.

Figure 16: The user interface for the proposed chat
There are two cases of chat between two training group members, whether they are supervisors, trainees, or a supervisor with a trainee: First-time chat and non-first-time chat.
– First-time Chat between Two Training Group Members
The following are first-time chat steps to be followed between two training group members:
1. Selecting the Recipient from the Training Group
A chat icon appears next to each member in the training group, whether he is a supervisor or a trainee. The member (the sender) clicks on the chat icon next to the other member in the group whom he wishes to message (the recipient). Consequently, a blank chat screen opens up.
2. Sending a New Message
The sender types the new message in the “EditText” and presses the “ImageButton” to send it. The time and date of the message in milliseconds are saved in Firebase. The message text, sender ID, and recipient ID are also saved in the “msg”, “sender”, and “to” child nodes. Additionally, the “New Messages” text is saved in the “msgs” child node, as shown in Fig. 17.

Figure 17: Saving the new message data in Firebase
3. Displaying the New Message Data on the Sender’s Device
Once the sender presses the “ImageButton”, a custom view is created to display the new message data on the sender’s device. The custom view components are defined in a static layout file called “mymsg” which includes two “TextView” for the message text, and the time and date of the message. After that, the inflate() method [60] is used to call the layout file dynamically. The message text is obtained from the “EditText”, and the time and date of the message are obtained using the Calendar class methods. Finally, the custom view is added to the “ListView” using the addView() method [61], which is used to add additional views to the root view. Fig. 18 shows the code snippet for displaying the new message data on the sender’s device.

Figure 18: The code snippet for displaying the new message data on the sender’s device
4. Displaying the New Message Data on the Recipient’s Device
Once the text “New Messages” is present in the “msgs” child node in Firebase, the recipient receives an alert notification of the new message. Next, a custom view is created to display the sender’s message data on the recipient’s device. Here, the name of the layout file is “othersmsg” which contains three “TextView” for sender name, message text, and the time and date of the message. After that, the inflate() method is used to call the layout file dynamically. The sender name, message text, and the time and date of the message are all obtained from Firebase. Finally, the addView() method is used to add the custom view to the “ListView”. The recipient can reply with a new message and become the sender, and the previous steps are repeated.
– Non-First-Time Chat between Two Training Group Members
If the chat is not the first time between the sender and the recipient, their chat history will be retrieved from Firebase and then displayed on each other’s device. After that, the previous steps are repeated to send a new message. Figs. 19–21 illustrate the flowcharts of the proposed monitoring system using GPS, video call, and chat technologies.

Figure 19: Flowchart of the proposed monitoring system using GPS technology

Figure 20: Flow chart of the proposed monitoring system using video call technology

Figure 21: Flow chart of the proposed monitoring system using chat technology
This is the third subsystem in the proposed management system. It is designed as an alternative to the traditional manual methods of evaluating trainee students. It depends on three items: an online exam, attendance, and carrying out the required activities and tasks as described in Table 1. This makes the evaluation fair, unbiased, and comprehensive.

The items of the proposed evaluation system for the field training course are detailed as follows.
3.3.1 Online Exam in the Proposed Evaluation System
This is the first item in the proposed evaluation system. Online exam is a technology that simplifies exam activities such as defining exam patterns with question banks, assigning exam scores, and taking exams using computers or mobile devices. The proposed Android app allows trainees to access the exam from anywhere and at any time, saving them time and effort in traveling to the exam site. Also, it saves supervisors’ time and effort, which is especially important as the number of trainees grows. Below is a detailed analysis of the steps for preparing the exam, displaying it, correcting it, and recording its score.
– Preparing the Exam Questions
Each of the three supervisors has a 10-point exam. Through the proposed Android app, each supervisor enters a set of multiple-choice questions, their answers, and their model answers, all of which are then kept in Firebase. The supervisor also has the ability to delete or modify any of the questions or add additional questions. Fig. 22 displays a question from an external supervisor, along with its answers and its model answer, all recorded in Firebase.

Figure 22: A question from an external supervisor, its answers, and its model answer in Firebase
– Displaying the Exam Questions
During the exam, all questions, answers, and model answers are imported from Firebase and then stored in an array list in the proposed Android app. The system randomly displays 10 questions to the trainee, and the trainee’s answers to these questions are also added to the array list. The trainee can review or change his answers using the “Back” and “Next” buttons. Fig. 23 displays a sample of the exam questions presented to the trainee student via the proposed Android app.

Figure 23: A sample of the exam questions presented to the trainee student via the proposed Android app
– Correcting the Exam Questions
The system compares the trainee’s answer to each question with the question model answer. If the two answers are the same, the trainee’s answer is correct, and vice versa. The exam grade is calculated based on the number of correct answers. It is then saved in Firebase as shown in Fig. 24. After calculating the exam grade for each supervisor, the total exam score is 30 points.

Figure 24: Saving grades for all evaluation items and total score for a trainee in Firebase
3.3.2 Attendance in the Proposed Evaluation System
This is the second item in the proposed evaluation system. Since manual calculation of attendance grades is prone to errors and time-consuming, the grades are calculated automatically here. This is achieved by dividing the number of days the trainee attends training by the total number of training days, multiplying the result by ten, and rounding it to the nearest integer. This grade is then saved in Firebase as shown in Fig. 24. It is considered as the trainee’s attendance grade by each of the three supervisors and the school principal. As a result, the total attendance score is 40 points.
3.3.3 Activities and Tasks in the Proposed Evaluation System
This is the third item in the proposed evaluation system. Each supervisor assigns 10 points for the trainee’s implementation of the required activities and tasks during the field training period. This grade is called the trainee’s monitoring grade and it is saved in Firebase as shown in Fig. 24. Therefore, the total monitoring score is 30 points. Finally, the total score for the trainee in the field training course is saved in Firebase, as shown in Fig. 24, and then sent to the college’s student affairs. Fig. 25 shows the use case diagram for the proposed management system.

Figure 25: The use case diagram for the proposed management system
4 Application and Experimental Results
This section focuses on the implementation and evaluation of the proposed management system. It is divided into two main parts as follows.
4.1 Implementation of the Proposed Management System
The proposed management system is an Android application compatible with Android 8.1 Oreo (API level 27) and above. Its main features are that it is easy to install on mobile phone and requires little storage space. In addition, its user interface is very easy to use and convenient. It provides a reliable, secure, and highly effective solution to meet the demands of higher education institutions in today’s digital age. Table 2 shows screenshots of the proposed management system.

4.2 Evaluation of the Proposed Management System
The results derived from this paper are organized into four distinct sections. The first section displays the outcomes of the proposed attendance system. The second section deals with the results related to the proposed monitoring system. The third section discusses findings from the proposed evaluation system. Finally, the fourth section presents an overview of the results for the proposed management system as a whole. The study sample consisted of 30 third-year students from the Computer Science Department at the Faculty of Specific Education at Mansoura University, during the academic year 2023–2024.
4.2.1 Results for the Proposed Attendance System
The proposed attendance system was tested on the study sample 15 times to calculate its accuracy using Eq. (2), and the results are presented in Table 3.

According to the data in Table 3, six fingerprints were not identified, as indicated by “×”. These cases resulted from various issues, such as incorrect finger placement, fingers being wet or oily, or a thin finger surface. Successful identifications are marked with “✓”. Consequently, the accuracy of the proposed attendance system is 98.67%.
4.2.2 Results for the Proposed Monitoring System
To evaluate the accuracy of the proposed monitoring system using GPS, it was used to measure the distance between each trainee student in the study sample and the center of the school on a training day. The measured distances were then compared to the actual distances, as detailed in Table 4.

Table 4 reveals that the proposed monitoring system using GPS provides accurate results, with an average distance error of 1.08 m. To further evaluate the accuracy of the proposed monitoring system, the video call functionality was tested on the study sample on a training day. This test measured video latency, which referring to the duration it took for a video signal to travel from the supervisors to the study sample, with the results displayed in Table 5.

As illustrated in Table 5, the average video latency was less than a second. This result indicates that the proposed monitoring system using video call effectively reduces data transmission delays and supports high-quality video streaming.
To evaluate the performance of the proposed monitoring system using chat, a questionnaire was developed and initially reviewed by a group of ten arbitrators from the Department of Educational and Psychological Sciences at the college. This was to verify its validity and reliability. Some statements were modified, and others were removed to finalize the questionnaire. This version underwent arbitrator validation, and its reliability was confirmed with a Cronbach’s alpha coefficient of 0.96. Subsequently, it was presented to the study sample to gather their opinions. Their responses were recorded using a five-point Likert scale (Strongly agree = 5, Agree = 4, Neutral/Uncertain = 3, Disagree = 2, Strongly disagree = 1). Table 6 shows the response rates of the study sample to the field training students’ satisfaction questionnaire regarding the proposed monitoring system using chat.

As shown in Table 6, the study sample’s response rates to the questionnaire statements ranged between 94% and 98%. While the overall response rate to the questionnaire was 96.05%. This indicates that the proposed monitoring system using chat has significantly enhanced effective and convenient communication between supervisors and trainee students during the field training day.
4.2.3 Results for the Proposed Evaluation System
To measure the effectiveness of the proposed evaluation system, an online exam was conducted for the study sample. Then, the same exam was conducted on paper to an equivalent group of the study sample, comprising 30 trainee students. Table 7 displays the exam results for two groups: the first group took the exam online, while the second took it on paper.

As depicted in Table 7, the average grades of trainees in the online exam are higher than those in the paper-based exam. This suggests that trainees may perform better in online assessments.
4.2.4 Results for the Proposed Management System
To assess the effectiveness of the proposed management system in attendance, monitoring, and evaluation, a questionnaire was developed and presented to a group of fifteen arbitrators from the departments of Computer Science, Educational Technology, and Educational and Psychological Sciences at the college to survey their opinions. Their responses were recorded on a five-point Likert scale (Strongly agree = 5, Agree = 4, Neutral/Uncertain = 3, Disagree = 2, Strongly disagree = 1). Table 8 displays the results of the questionnaire evaluating the effectiveness of the proposed management system.

As shown in Table 8, the arbitrators’ response rate to the questionnaire was 96.61 %, which demonstrates the effectiveness of the proposed management system in managing attendance, monitoring, and evaluation in field training. Numerous tests were conducted also on the proposed management system, explained as follows:
– Functional testing: The proposed management system was used by several users (trainee students, supervisors, etc.) to verify that the system meets their requirements, performs the tasks for which it was designed, and that the actual outputs matched the expected outputs. The results were completely satisfactory.
– Usability testing: The proposed management system’s user interfaces, navigation, and overall user satisfaction were tested by many users. The results have verified the proposed system’s ease of use.
– Security testing: Multiple users were authenticated several times by entering the system ID and password. The results confirmed that an incorrect combination of the two parameters did not allow the user to access the system. Moreover, entering the correct ID and password granted access to the user’s account details only, ensuring no access to other accounts. This validation confirms the system’s security and its capability to store confidential user information.
– Compatibility testing: The proposed management system was tested by many users on various devices. It has been concluded that the system works correctly across different devices with different versions of Android.
– Performance testing: The response time of the proposed management system was evaluated for several users to ensure that it meets their needs quickly. The results confirmed the system’s response speed and efficiency.
– Reliability testing: The proposed management system was tested to ensure its ability to perform its required functions consistently and without failure over an extended period. The results were promising.
Based on the results of previous tests, it is clear that the proposed management system has many characteristics, including ease of use, accuracy, confidentiality, efficiency, reliability, etc. Therefore, it is considered a valuable addition to the colleges concerned with field training in Egyptian universities.
Field training is crucial in preparing trainee students for teaching roles. However, the current methods for managing field training have not kept pace with the digital transformation in higher education, which aims to integrate modern technologies into various domains, including management. In response, this paper proposes a smart management system for field training that uses IoT and mobile technology. The system features an IoT-based biometric fingerprint attendance subsystem, supported by an Android application, to ensure accurate, reliable, and fraud-free attendance recording. The Firebase database stores daily attendance, allowing for easy data access and retrieval. Additionally, the system includes a monitoring subsystem using GPS, video call, and chat technologies. GPS tracks trainee students’ locations to confirm their presence at school during training hours, while video call and chat enable remote communication between supervisors and trainee students when direct supervision is not possible. This ensures that trainee students complete their assigned tasks and achieve their educational objectives. Finally, the evaluation subsystem involves an online exam at the end of the training period, which promotes fairness. Evaluation is comprehensive, considering not only exam results but also attendance and completion of required tasks and activities. The results showed that the proposed management system effectively records attendance, continuously monitors trainees, and evaluates performance fairly through the use of modern technology. Accordingly, it can be recommended to use the proposed system in all colleges of education in the universities of Egypt to achieve more effectiveness for field training and bring trainee students’ performance to the level of mastery.
Acknowledgement: We would like to express our sincere gratitude and appreciation to Suzan Abdel Malak, Professor of Curriculum and Teaching Methods at the Faculty of Specific Education, Mansoura University, for her invaluable contribution to our paper. Her expertise, dedication, and tireless efforts were instrumental in the successful completion of this important work, where she provided the data related to field training.
Funding Statement: The authors received no specific funding for this study.
Author Contributions: The authors confirm contribution to the paper as follows: study conception and design: Soha A. Shaban and Dalia L. Elsheweikh ; data collection: Soha A. Shaban and Amira A. Atta; analysis and interpretation of results: Amira A. Atta and Dalia L. Elsheweikh; draft manuscript preparation: Soha A. Shaban, Amira A. Atta and Dalia L. Elsheweikh. All authors reviewed the results and approved the final version of the manuscript.
Availability of Data and Materials: The data that support the findings of this study are available from the corresponding author, Soha A. Shaban, upon reasonable request.
Ethics Approval: Not applicable.
Conflicts of Interest: The authors declare that they have no conflicts of interest to report regarding the present study.
References
1. A. Majali, L. Inshasi, R. Al Momani, and M. Al Smadi, “Problems facing special education students at princess alia university college during field training and its relationship with the extent of acquisition of cognitive and performance competencies,” Res. J. Int. Studies, vol. 27, pp. 135–136, Nov. 2013. [Google Scholar]
2. M. Ayasrah, “The problems which face trainee students in the specialization of special education during their field training,” J. Edu. Pract., vol. 8, no. 33, pp. 89–93, 2017. doi: 10.13140/RG.2.2.17283.45600. [Google Scholar] [CrossRef]
3. H. Aydin and D. Aslan, “Determining attitudes towards pedagogical teacher training: A scale development study,” J. Educ. Learn., vol. 5, no. 3, pp. 1–9, 2016. doi: 10.5539/jel.v5n3p1. [Google Scholar] [CrossRef]
4. M. AL-Momani and E. Rababa, “The difficulties of field training from the point of view of students at Al-Balqa Applied University under the Corona pandemic,” Int. J. Learn. Teach., vol. 14, no. 3, pp. 140–152, 2022. doi: 10.18844/ijlt.v14i3.7261. [Google Scholar] [CrossRef]
5. R. Kariapper, “Attendance system using RFID, IoT and machine learning: A two-factor verification approach,” Syst. Rev. Pharm., vol. 12, no. 3, pp. 314–321, 2021. doi: 10.5373/JARDCS/V12I6/20202653. [Google Scholar] [CrossRef]
6. A. Talele et al., “IoT based smart attendance system using RFID and google sheet,” Int. Res. J. Eng. Technol., vol. 9, no. 12, pp. 980–982, Dec. 2022. doi: 10.48550/arXiv.2308.02591. [Google Scholar] [CrossRef]
7. M. Alenezi and M. Akour, “Digital transformation blueprint in higher education: A case study of PSU,” Sustainability, vol. 15, no. 10, pp. 2–14, 2023. doi: 10.3390/su15108204. [Google Scholar] [CrossRef]
8. M. Akour and M. Alenezi, “Higher education future in the era of digital transformation,” Educ. Sci., vol. 12, no. 11, pp. 2–13, 2022. doi: 10.3390/educsci12110784. [Google Scholar] [CrossRef]
9. S. P. Remya, “Internet of Things (IoT) and the role of iot in education,” Int. J. Creative Res. Thoughts (IJCRT), vol. 9, no. 5, pp. a212–a216, 2021. doi: 10.3390/su152115656. [Google Scholar] [CrossRef]
10. K. B. Sreelakshmi and T. V. Sindhu, “Student’s attendance monitoring system using fingerprint module,” Int. J. Innov. Res. Elect., Electronics, Instrument. Control Eng., vol. 9, no. 6, pp. 69–75, 2021. doi: 10.17148/IJIREEICE.2021.9617. [Google Scholar] [CrossRef]
11. N. Lamin, W. Jusoh, J. Zainudin, and H. Samad, “Implementing student attendance system using fingerprint biometrics for Kolej Universiti poly-tech mara,” IOP Conf. Ser.: Mater. Sci. Eng., vol. 2020, no. 1, pp. 1–10, 2021. doi: 10.1088/1757-899X/1062/1/012037. [Google Scholar] [CrossRef]
12. J. Biju, S. Sairam, K. Kumar, and M. Surendran, “Enhancing attendance management systems using facial recognition,” Int. J. Eng. Res. & Technol., vol. 13, no. 1, pp. 1–6, 2024. doi: 10.17577/IJERTV13IS010022. [Google Scholar] [CrossRef]
13. A. Choudhari et al., “Attendance management system using RFID,” Int. Research J. Modern. in Eng. Technol. and Sci., vol. 6, no. 3, pp. 634–639, 2024. doi: 10.56726/IRJMETS50131. [Google Scholar] [CrossRef]
14. F. Mary, “Use of mobile technology in education,” Iaetsd J. Adv. Res in Appl. Sci., vol. 4, no. 7, pp. 89–94, 2017. doi: 10.1016/j.cedpsych.2019.101827. [Google Scholar] [CrossRef]
15. R. Doneva, S. Gaftandzhieva, and S. Bandeva, “Data analytics tools in higher education,” presented at the Conf. Educ. and Res. Inform. Soc., Plovdiv, Bulgaria, Sep. 27–28, 2021, pp. 91–97. [Google Scholar]
16. A. Waheeda, F. Muna, A. Shina, and F. Shaheeda, “Benefits of online assessments in higher education institutions: Lessons from COVID-19 pandemic,” J. Business Soc. Sci., vol. 2023, no. 3, pp. 1–18, 2023. doi: 10.54517/esp.v9i3.1907. [Google Scholar] [CrossRef]
17. G. Adanır, R. İsmailova, A. Omuraliev, and G. Muhametjanova, “Learners’ perceptions of online exams: A comparative study in Turkey and Kyrgyzstan,” Int. Review Res. Open Distrib. Learn., vol. 21, no. 3, pp. 1–17, 2020. doi: 10.19173/irrodl.v21i3.4679. [Google Scholar] [CrossRef]
18. P. Latha, S. Prabu, K. Pravennkumar, and R. Muthukrishnan, “IoT based smart attendance tracking system,” Int. J. Creative Res. Thoughts (IJCRT), vol. 11, no. 4, pp. b276–b279, Apr. 2023. doi: 10.1109/LISAT.2019.8817339. [Google Scholar] [CrossRef]
19. B. E. Manjunath, S. Rao, and K. Rambabu, “IoT based smart attendance monitoring system using raspberry pi-based face recognition,” J. Cardiovasc. Dis. Res., vol. 13, no. 6, pp. 149–157, 2022. doi: 10.1109/ISS1.2019.8908092. [Google Scholar] [CrossRef]
20. G. Bharathy, S. Bhavanisankari, and T. Tamilselvi, “Smart attendance monitoring system using IoT and RFID,” Int. J. Adv. Eng. Manag. (IJAEM), vol. 3, no. 6, pp. 1307–1313, 2021. doi: 10.1109/ICACCS57279.2023.10112850. [Google Scholar] [CrossRef]
21. M. Bawazir and A. Nugorho, “P-EYE the android application to track studensts’ academic performance,” Int. J. Comput., Netw. Secur. Inform. Syst., vol. 4, no. 1, pp. 17–22, 2022. doi: 10.33005/ijconsist.v4i1.77. [Google Scholar] [CrossRef]
22. S. Nivetha, S. Pooja, N. Preethykrishnna, K. Priyadharsini, and M. Duraipandian, “Student management system using android studio,” Int. J. Eng. Sci. Invent. (IJESI), vol. 9, no. 6, pp. 1–5, 2020. doi: 10.35629/6734-0906010105. [Google Scholar] [CrossRef]
23. M. Rakshith, N. Harshavardhan, and D. Nayak, “MAHITHI: An android application to monitor student’s academic activities,” Int. J. Eng. Res. & Technol. (IJERT), vol. 6, no. 15, pp. 1–5, 2018. doi: 10.17577/IJERTCONV6IS15117. [Google Scholar] [CrossRef]
24. S. P. Mhaiskey, M. R.Thombare, N. M. Patle, K. S. Gujarkar, and A. Rewatkar, “Android APP for online examination and results systems,” Int. J. Scient. Res. & Eng. Trends, vol. 7, no. 3, pp. 1914–1917, 2021. doi: 10.18178/ijiet.2017.7.8.944. [Google Scholar] [CrossRef]
25. P. Jain, M. Kumdesh, A. Goel, and H. Malviya, “Design and implementation of E-Exam using android platform,” Int. J. Eng. Res. & Manag. Technol., vol. 3, no. 2, pp. 149–151, Mar. 2016. doi: 10.1109/PCi.2012.76. [Google Scholar] [CrossRef]
26. K. Sahil, C. Rahul, M. Karan, I. Vinayak, and F. Nazish, “Fingerprint based attendance system by IoT,” Int. Res. J. Eng. Technol. (IRJET), vol. 9, no. 5, pp. 238–241, 2022. doi: 10.1109/ACMI53878.2021.9528092. [Google Scholar] [CrossRef]
27. M. Vasudevan, K. Suriyan, S. Prasanth, and K. Vignesh, “Smart bank security system using embedded system and IoT,” Int. J. Creative Res. Thoughts (IJCRT), vol. 11, no. 4, pp. b138–b157, Apr. 2023. doi: 10.35940/ijrte.B1261.0982S1119. [Google Scholar] [CrossRef]
28. H. Abdulshaheed, H. Abbas, W. Hashim, and I. Al Barazanchi, “Control and alert mechanism of rfid door access control system using IoT,” in 7th Int. Conf. Recent Trends Comput. Sci. Elect., Honolulu, Hi, USA, Jan. 5–7, 2022, pp. 274–276. [Google Scholar]
29. V. Shaikh, P. Dhanwani, M. Deshmukh, and N. Joshi, “Office automation using arduino nano controlled via an android application,” Int. J. Curr. Eng. Technol., vol. 10, no. 2, pp. 228–232, 2020. doi: 10.14741/ijcet/v.10.2.6. [Google Scholar] [CrossRef]
30. A. Dhanshetti, M. Bidave, P. Kumri, P. Deshmukh, R. Kupnoor and S. Namkar, “Home automation for controlling home appliances using bluetooth,” Int. J. Adv. Res. Sci., Commun. Technol. (IJARSCT), vol. 3, no. 4, pp. 358–360, May 2023. doi: 10.1016/j.sciaf.2021.e00711. [Google Scholar] [CrossRef]
31. V. Nalawade, A. Vankudre, V. Mane, T. Madane, and M. Choudhuri, “ESP8266-based IoT-based patient health monitoring,” Int. Res. J. Modern. Eng. Technol. Sci., vol. 3, no. 12, pp. 179–184, Dec. 2021. doi: 10.34256/ijcci2127. [Google Scholar] [CrossRef]
32. N. Azmi et al., “Design and development of multi-transceiver lorafi board consisting LoRa and ESP8266-Wifi communication module,” IOP Conf. Series: Mat. Sci. Eng., vol. 318, pp. 1–10, 2018. doi: 10.1088/1757-899X/318/1/012051. [Google Scholar] [CrossRef]
33. K. Aparna and G. Murhty, “Smart attendance system using IoT,” J. Eng. Sci., vol. 9, no. 1, pp. 61–64, 2018. doi: 10.1109/ICACCS57279.2023.10112850. [Google Scholar] [CrossRef]
34. P. Thapa, B. Rai, A. Chettri, S. Sarki, and A. Pradhan, “IoT based health monitoring system using Arduino UNO,” Int. Adv. Res. J. Sci, Eng. Technol., vol. 10, no. 6, pp. 257–261, 2023. doi: 10.17148/IARJSET.2023.10638. [Google Scholar] [CrossRef]
35. O. Horyachyy, “Comparison of wireless communication technologies used in a smart home: Analysis of wireless sensor node based on Arduino in home automation scenario,” M.S. thesis, Faculty of Computing at Blekinge Institute of Technology, Sweden, 2017. [Google Scholar]
36. S. A. Shaban, “A smart system for the university chemical laboratory using IoT,” J. Adv. Inf. Technol., vol. 15, no. 1, pp. 104–115, 2024. doi: 10.12720/jait.15.1.104-117. [Google Scholar] [CrossRef]
37. M. Shukla, A. Sugumaran, P. Sharmila, S. Saudagar, S. Karigar and A. Sachin, “IoT home automation controlled using android APP,” European Chem. Bullet., vol. 11, no. 12, pp. 561–565, 2022. doi: 10.1109/SCOPES.2016.7955836. [Google Scholar] [CrossRef]
38. A. Jadhav, S. Dutonde, A. Todarmal, and A. Patil, “IoT based biometric attendance system for smart classroom,” Int. J. Scient. Res. Comput. Sci. Eng., vol. 8, no. 4, pp. 58–67, Aug. 2020. doi: 10.11591/ijeecs.v23.i3.pp1432-1439. [Google Scholar] [CrossRef]
39. G. Le, T. Tran, and W. Chung, “IoT system for monitoring a lagre-aare environment sensors and control aactuators using real-time firebase database,” in The Intelligent Human Computer Interaction, 2021, pp. 3–20. [Google Scholar]
40. V. Angelo, B. Hardjono, F. Panduwinata, A. Widjaja, and A. R. Mitra, “Android based chatting application using firebase for facilitating the communication among indonesian police force members,” Int. J. Adv. Trends Comput. Sci. Eng., vol. 8, no. 1, pp. 347–354, 2019. doi: 10.30534/ijatcse/2019/5781.52019. [Google Scholar] [CrossRef]
41. M. Upagade, J. Dongare, A. Ajapuje, U. Panse, and R. Kamble, “IoT based home security system,” Int. J. Eng. Res. & Technol., vol. 12, no. 3, pp. 73–80, Mar. 2023. doi: 10.1088/1742-6596/1140/1/012006. [Google Scholar] [CrossRef]
42. A. Agarwal and S. Shekhawat, “Home patient monitoring system using IoT and RAS,” Int. J. Creative Res. Thoughts, vol. 6, no. 1, pp. 2489–2497, 2018. doi: 10.3390/healthcare10101993. [Google Scholar] [CrossRef]
43. S. Patel and G. Rathod, “IoT based 3-dimensional GPS tracking system,” J. Phy.: Conf. Series, vol. 2007, pp. 1–9, 2021. doi: 10.1088/1742-6596/2007/1/012024. [Google Scholar] [CrossRef]
44. M. Sholeh, N. Widyastuti, and M. Pratama, “Google map for implementation of geographic information system development search location SMEs,” Int. J. Eng. Res. & Technol. (IJERT), vol. 6, no. 2, pp. 501–504, Feb. 2017. doi: 10.17577/IJERTV6IS020283. [Google Scholar] [CrossRef]
45. A. Ramalingam, P. Dorairaj, and S. Ramamoorthy, “Personal safety triggering system on android mobile platform,” Int. J. Netw. Secur. Appl., vol. 4, no. 4, pp. 1–19, Jul. 2012. doi: 10.48550/arXiv.1208.3138. [Google Scholar] [CrossRef]
46. S. Narain and G. Noubir, “Mitigating location privacy attacks on mobile devices using dynamic app sandboxing,” Proc Privacy Enhanc. Technol., vol. 2019, no. 2, pp. 66–87, Apr. 2019. doi: 10.2478/popets-2019-0020. [Google Scholar] [CrossRef]
47. M. Gawande, S. Nasare, S. Meshram, S. Bhoyar, and S. Bachchaw, “Application of firebase in windows and android applications,” Int. J. Res. Pub. and Rev., vol. 3, no. 6, pp. 528–536, 2022. doi: 10.5120/ijca2018917200. [Google Scholar] [CrossRef]
48. M. Ohyver, J. Moniaga, I. Sungkawa, B. Subagyo, and I. Chandra, “The comparison firebase realtime database and MySQL database performance using Wilcoxon signed-rank test,” Procedia Comput. Sci., vol. 157, pp. 396–405, 2019. doi: 10.1016/j.procs.2019.08.231. [Google Scholar] [CrossRef]
49. V. Bhat, A. Vashishtha, N. Goel, and L. Sisode, “Real time GPS tracking system for transport operations,” Int. J. Soft Comput. Eng., vol. 3, no. 2, pp. 48–50, 2013. doi: 10.1007/978-981-97-0515-3_11. [Google Scholar] [CrossRef]
50. A. Shaikh, V. Chintale, S. Mustafa, A. Vasnik, and N. Parmar, “An android based video calling application,” Int. J. Res. Eng. Sci., vol. 10, no. 5, pp. 26–40, 2022. doi: 10.56726/IRJMETS40778. [Google Scholar] [CrossRef]
51. M. Krouwel, K. Jolly, and S. Greenfield, “Comparing Skype (video calling) and inperson qualitative interview modes in a study of people with irritable bowel syndrome–An exploratory comparative analysis,” BMC Med. Res. Methodol., vol. 19, no. 219, pp. 2–9, Nov. 2019. doi: 10.1186/s12874-019-0867-9. [Google Scholar] [PubMed] [CrossRef]
52. L. Dewi, A. Noertjahyana, J. Andjarwirawan, and N. Gufron, “Utilization of the agora video broadcasting library to support remote live streaming,” presented at the 2nd Int. Conf. Sci. Inform. Technol. in Smart Admin., Balikpapan, Indonesia, Oct. 20–21, 2021. [Google Scholar]
53. Agora Java API Reference for Android. Accessed: Sep. 9, 2023. [Online]. Available: https://api-ref.agora.io/en/video-sdk/android/3.x/classio_1_1agora_1_1rtc_1_1_rtc_engine.html#a1fa43a5ce24196e840bcb1062cadbf23 [Google Scholar]
54. D. Manohar, “Roundtable a social networking android mobile application for drop-in audio chat,” M.S. thesis, Dept. Computer Science, California State Univ., Sacramento, CA, USA, pp. 24–31, 2021. [Google Scholar]
55. Agora Java API Reference for Android. Accessed: Sep. 11, 2023. [Online]. Available: https://api-ref.agora.io/en/video-sdk/android/3.x/classio_1_1agora_1_1rtc_1_1video_1_1_video_canvas.html [Google Scholar]
56. S. Singh, S. Singh, and A. Sharma, “Real-time web-based secure chat application using django,” Int. J. Adv. Eng. Manag., vol. 5, no. 4, pp. 1445–1452, 2023. doi: 10.1109/ICAC3N60023.2023.10541532. [Google Scholar] [CrossRef]
57. B. Reynolds and T. Anderson, “Extra-dimensional in-class communications: Action research exploring text chat support of face-to-face writing,” Comput. Compos., vol. 35, no. 1, pp. 52–64, 2015. doi: 10.1016/j.compcom.2014.12.002. [Google Scholar] [CrossRef]
58. G. Joshi, J. Bisht, Anurag, “Chatting application with profanity detection,” Int. Res. J. Modernization Eng. Technol. Sci., vol. 4, no. 5, pp. 4387–4390, 2022. doi: 10.22214/ijraset.2023.51410. [Google Scholar] [CrossRef]
59. P. Chougale, V. Yadav, and A. Gaikwad, “Firebase-overview and usage,” Int. Res. J. Modernization Eng. Technol. Sci., vol. 3, no. 12, pp. 1178–1183, Dec. 2021. [Google Scholar]
60. S. Chen et al., “StoryDroid: Automated generation of storyboard for android apps,” presented at the 2019 IEEE/ACM 41st Int. Conf. Software Eng. (ICSEMontreal, QC, Canada, May 25–31, 2019, pp. 596–607. [Google Scholar]
61. N. Smyth, “Android Studio 3.0 development essentials–Android 8 edition,” India: CreateSpace Independent Publishing Platform, 2017, pp. 234–246. [Google Scholar]
Cite This Article
Copyright © 2024 The Author(s). Published by Tech Science Press.This work is licensed under a Creative Commons Attribution 4.0 International License , which permits unrestricted use, distribution, and reproduction in any medium, provided the original work is properly cited.


Submit a Paper
Propose a Special lssue
View Full Text
Download PDF
Downloads
Citation Tools