Open Access
ARTICLE
AI-Augmented Smart Irrigation System Using IoT and Solar Power for Sustainable Water and Energy Management
Department of Information Technology Management, Faculty of Information Technology and Digital Innovation, King Mongkut’s University of Technology North Bangkok, Bangkok, 10800, Thailand
* Corresponding Author: Mahasak Ketcham. Email:
Energy Engineering 2025, 122(10), 4261-4296. https://doi.org/10.32604/ee.2025.068422
Received 28 May 2025; Accepted 15 July 2025; Issue published 30 September 2025
Abstract
Traditional agricultural irrigation systems waste significant amounts of water and energy due to inefficient scheduling and the absence of real-time monitoring capabilities. This research developed a comprehensive IoT-based smart irrigation control system to optimize water and energy management in agricultural greenhouses while enhancing crop productivity. The system employs a sophisticated four-layer Internet of Things (IoT) architecture based on an ESP32 microcontroller, integrated with multiple environmental sensors, including soil moisture, temperature, humidity, and light intensity sensors, for comprehensive environmental monitoring. The system utilizes the Message Queuing Telemetry Transport (MQTT) communication protocol for reliable data transmission and incorporates a Random Forest machine learning algorithm for automated irrigation decision-making processes. The Random Forest model achieved exceptional performance with 99.3% overall accuracy, demonstrating high model reliability. Six operational modules were developed and implemented with three distinct control methods: manual operation, condition-based automatic control, and AI-driven intelligent control systems. A comprehensive one-month comparative analysis demonstrated remarkable improvements across multiple performance metrics: a 50% reduction in both water consumption (from 140 to 70 L/day) and energy usage (from 7.00 to 3.50 kWh/day), a substantial 130% increase in water use efficiency, and a significant 50% decrease in CO2 emissions. Furthermore, detailed factor importance analysis revealed soil moisture as the primary decision factor (38.6%), followed by temporal factors (20.3%) and light intensity (18.4%). The system demonstrates exceptional potential for annual energy conservation of 1277.5 kWh and CO2 emission reduction of 638.75 kg, contributing substantially to sustainable development goals and advancing smart agriculture technologies.Keywords
The world is currently facing multiple challenges in the global agricultural sector, including climate change, water scarcity, and intensifying demand for food due to rapid global population growth [1]. In parallel, agricultural energy use is increasing, particularly in irrigation systems that consume megawatts worth of electricity and fossil fuels. FAO (2021) explains that agricultural consumption accounts for 30% of total food system energy consumption, with irrigation systems using up to 20% of agriculture’s total electricity use [2]. Therefore, the introduction of smart agricultural technology is a key direction for solving these problems, especially the use of IoT (Internet of Things) technology with sensor systems and data processing to optimize water and energy resource efficiency.
Smart greenhouses represent one of the fastest-growing agricultural technologies, enabling farmers to maintain precise environmental control, mitigate weather-related risks, and optimize yield per unit area. However, these systems face significant operational challenges, particularly elevated water and energy expenditures. Conventional greenhouse irrigation systems employ fixed-schedule programming that fails to respond to real-time plant water requirements. This temporal mismatch results in systematic overwatering and energy inefficiencies, with water pumps operating at 40%–60% excess duty cycles relative to actual irrigation demand [3]. The integration of solar energy systems with intelligent control architectures presents a viable pathway to reduce both operational costs and environmental impact.
One viable approach to addressing these challenges involves the development of intelligent irrigation control systems capable of adapting to real-time weather conditions and soil moisture variations. Research demonstrates that irrigation control systems utilizing real-time soil moisture data can achieve water consumption reductions of 30%–50% compared to conventional irrigation methods [4]. Additionally, these systems significantly reduce energy demands associated with water pumping operations and pump maintenance activities [4]. Furthermore, studies focusing on IoT-enabled smart irrigation systems have revealed that the integration of multiple sensor types, including soil moisture sensors, temperature sensors, and air humidity sensors [5], substantially enhances both water and energy utilization efficiency. The implementation of these multi-sensor approaches enables precision irrigation management that responds dynamically to environmental conditions, thereby optimizing resource allocation while maintaining optimal crop growth conditions.
In the realm of sensor technology, researchers have developed cost-effective smart irrigation sensors utilizing capacitive soil moisture measurement principles powered by solar cells [6]. These sensors demonstrate high measurement accuracy while maintaining minimal power consumption requirements, making them particularly suitable for deployment in smart irrigation applications. Additionally, comprehensive research has detailed the design and implementation of IoT systems specifically engineered for intelligent energy consumption management and precision irrigation control through real-time soil moisture monitoring sensors in controlled tunnel farming environments [7]. These implementations have successfully demonstrated optimal power reduction in irrigation operations through the strategic application of data-driven irrigation methodologies, thereby achieving enhanced resource efficiency in agricultural production systems.
Development of sustainable agriculture with Clean Energy and Smart Farming Systems (Green Energy-Powered Smart Farming) is another emerging trend of interest. A solar-powered smart irrigation system can save up to 80% of fossil fuel energy and decrease ongoing operational costs [8]. IoT technology with a renewable energy system can bring forth sustainable farming systems that will reduce greenhouse gas emissions of agriculture prominently [9].
Nevertheless, there are many challenges in IoT technology and sensor systems implementation for smart greenhouses, including technical implementation level, high cost at the initial stage, and deployment system reliability over a long period. Creating systems that are robust and easy to use is a key driver for increasing the take-up of this technology among farmers [10]. Furthermore, the necessity of effective data management in smart irrigation systems, such as edge data collection, lower energy consumption in data transmission, and faster response [11].
Another popular greenhouse cultivation in practice is the case of areas where the weather is unpredictable and water resources are limited, like Thailand. Unfortunately, the vast majority of farmers still utilize antiquated irrigation schemes, which are wasteful and inefficient [12–14]. Therefore, it is important that the cost-effective solutions for IoT-based water management systems, fit for the water context in Thailand, must be developed.
This research develops a four-layer IoT-enabled smart irrigation system that integrates ESP32 microcontrollers, multi-sensor fusion technology (incorporating soil moisture, temperature, humidity, and light intensity sensors), Message Queuing Telemetry Transport (MQTT) communication protocols, and Random Forest-based Artificial Intelligence (AI) algorithms for greenhouse irrigation optimization [15,16].
The primary contributions of this research are threefold: (1) Development of a novel four-layer IoT architecture that integrates ESP32 microcontrollers with multi-sensor fusion technology and MQTT protocols for real-time greenhouse monitoring; (2) Implementation of Random Forest-based AI algorithms for predictive irrigation scheduling that dynamically adapts to changing environmental conditions; and (3) Comprehensive experimental validation demonstrating a 50% reduction in water and energy consumption while maintaining optimal crop yield performance in controlled greenhouse environments.
The proposed system addresses the inherent limitations of conventional fixed-schedule irrigation through intelligent automation and real-time environmental monitoring [17]. The scope of this research encompasses greenhouse-based smart irrigation systems for small to medium-scale agricultural operations, with a specific focus on IoT sensor integration, AI-driven decision-making, and solar energy optimization. Experimental validation was conducted through a one-month comparative study within a controlled greenhouse environment, with systematic measurements of water use efficiency, energy consumption, and CO2 emissions. The research demonstrates substantial reductions in resource utilization; however, the study scope is constrained to greenhouse farming applications and does not encompass large-scale field agriculture or comprehensive economic analysis [18].
In summary, the establishment of intelligent irrigation control systems that integrate weather condition monitoring and soil moisture assessment, powered by renewable energy sources, represents a comprehensive solution for sustainable agricultural practices. The convergence of Internet of Things (IoT) technologies, advanced sensor networks, and clean energy systems enables the development of highly efficient and cost-effective irrigation management platforms that directly align with the United Nations Sustainable Development Goals. This integrated approach not only optimizes water resource utilization and reduces operational costs but also contributes to environmental sustainability through the implementation of renewable energy-powered precision agriculture technologies, thereby supporting global efforts toward sustainable food production systems.
Technology has become fundamental to agricultural advancement, with smart greenhouses demonstrating significant promise in developing intelligent irrigation control systems. Climate change and increasing global population have intensified demand for food production while simultaneously increasing pressure on water and energy resources in agriculture [19]. Over the past decade, smart agriculture has undergone profound transformation through strategic implementation of IoT technologies for energy and resource-efficient management, enabling real-time monitoring and control of agricultural parameters that provide farmers with unprecedented precision in resource management and decision-making capabilities [20,21].
Solar-powered smart irrigation systems have emerged as one of the most significant innovations in sustainable agriculture technology, operating efficiently in diverse agricultural environments by utilizing soil moisture sensors and automatic control systems to precisely adjust water quantities according to specific plant requirements [15]. The integration of single-axis solar tracking systems significantly increases energy harvesting efficiency compared to fixed installations [16], while precision agriculture technologies including IoT sensors, GPS, and big data analytics enable farmers to manage cultivation areas with unprecedented accuracy. Variable Rate Application (VRA) technology exemplifies this approach by measuring specific crop requirements in each management zone, enabling targeted resource applications that reduce operational costs while increasing production output through optimized utilization [22,23].
The combination of renewable energy systems with smart agriculture and precision farming technologies provides a comprehensive solution for sustainable agricultural transformation, with infrastructure development supporting rural electrification and electric-powered agricultural machinery representing primary driving factors [19]. The implementation of advanced technologies including drones, sensors, and GPS systems in precision farming has demonstrated considerable improvements in operational efficiency while minimizing environmental impact, positioning smart agriculture as a critical option for sustainable development. However, significant gaps remain including limited integration between renewable energy systems and intelligent irrigation control, insufficient research on long-term system performance under diverse climatic conditions, and scalability challenges for small-scale farmers due to high initial costs and technical complexity, indicating the need for future research focused on developing cost-effective solutions that maintain technological sophistication while remaining accessible to farmers with varying technical expertise and financial resources [24].
Based on Table 1, the comparative analysis of ten smart irrigation system research studies demonstrates that IoT-integrated AI systems predominate the market with a 91% share and achieve water conservation rates of 25%–40%, significantly outperforming traditional IoT systems that attain only 20% water savings. This substantial difference underscores the superiority of integrating artificial intelligence and machine learning technologies with IoT infrastructure. Communication protocol trends indicate a transition from conventional Wi-Fi/cellular networks toward multi-protocol architectures incorporating Wi-Fi/cloud integration and real-time connectivity solutions to enhance system stability and extend coverage areas. Furthermore, the deployment of multi-environmental sensors combined with intelligent sensing technologies delivers optimal operational performance.
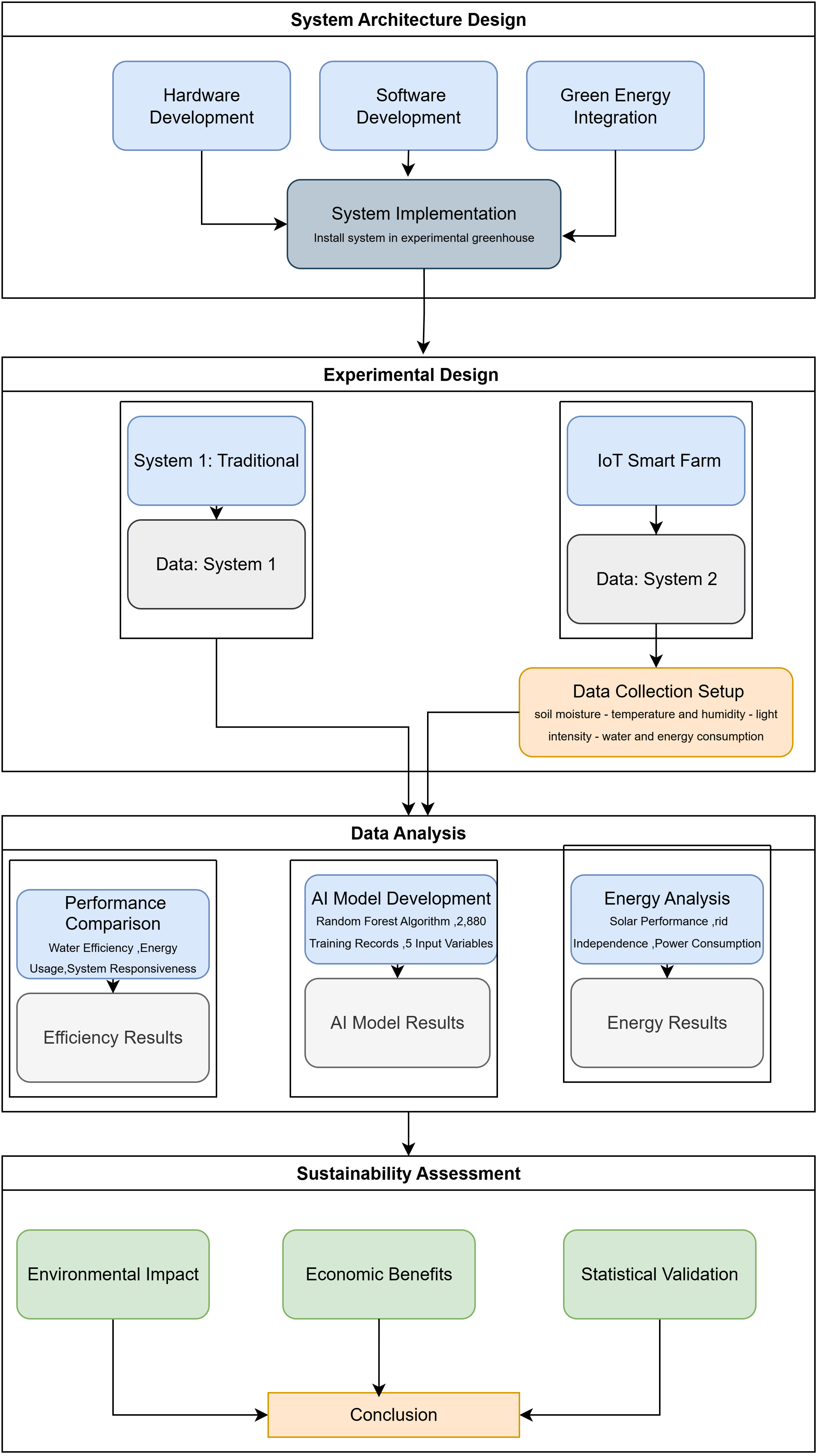
3 Methodology and System Architecture
This research presents a comprehensive framework for IoT systems that facilitate efficient water and energy management in agricultural greenhouses. The proposed framework addresses inefficiencies in agricultural practices through the integration of IoT technology, renewable energy generation, and artificial intelligence algorithms, thereby establishing a more sustainable and highly efficient agricultural system.
The research framework starts with the detection of problematic agricultural greenhouses for inefficient usage of water and energy, proposing the construction of a 4-layer IoT system architecture. The system development is based on three fundamental parts: Hardware (ESP32, many kinds sensors and solar panels) Software (MQTT, dashboards and AI algorithms) [29] Green energy with solar cell system integration. This energy-efficient system architecture is in line with Haseeb’s research which gave an IoT-enabled WSN framework for smart agriculture that assures energy efficient-and security [30]. It also provides a combined framework of renewable energy sources & IoT for the management of energy along with precision agriculture that is in harmony with the realization of smart agricultural systems based on renewable energy [31].
The experimental procedure commenced with the design of a comprehensive system architecture encompassing hardware development, software development, and renewable energy system integration, followed by system installation within the experimental greenhouse facility. Subsequently, an experimental design was implemented to compare traditional farming systems with IoT-enabled smart farm systems, facilitating the collection of diverse datasets including soil moisture levels, ambient temperature and humidity measurements, light intensity readings, and water and energy consumption metrics. The collected data underwent comprehensive analysis to evaluate water efficiency, energy utilization patterns, and system responsiveness characteristics. Additionally, an artificial intelligence model was developed utilizing the Random Forest algorithm, trained with 2880 data points across five input variables. Furthermore, the integration of sensor data and advanced data analytics systems enables agricultural practitioners to develop cultivation strategies that align sustainably with prevailing environmental conditions [32,33].
This study emphasizes the development of a hybrid renewable energy IoT Smart Farm system incorporating solar photovoltaic arrays, small-scale wind turbines, and energy storage systems to achieve sustainable energy security. The integration of multiple renewable energy sources reduces fossil fuel dependence and establishes an environmentally sustainable agricultural system.
The artificial intelligence component within the system facilitates the deployment of real-time energy consumption sensors and an AI-driven Energy Management System, enabling direct regulation of renewable energy consumption based on meteorological conditions and plant physiological requirements [25,26,28].
The renewable energy production dynamics from solar and wind sources are analyzed through an AI-driven decision-making system that directs and supplies energy at optimal intervals for agricultural activities based on temporal requirements [27]. Renewable energy production efficiency testing evaluates the performance of the renewable energy system under adverse environmental conditions, as well as automated energy management capabilities and weather adaptability. Furthermore, the study verifies the quality of renewable energy produced, quantifies greenhouse gas emission reductions, and assesses ecosystem benefits to agricultural systems. The research methodology for this investigation follows the systematic approach illustrated in the flowchart presented in Fig. 1.

Figure 1: System design [34,35]
3.1 The Four Layers of IoT Approach
The development of an intelligent irrigation control system that responds to meteorological conditions and soil moisture levels represents a significant approach to addressing suboptimal water and energy consumption patterns within agricultural contexts, particularly for enhancing energy efficiency in smart greenhouse environments [34]. Through the implementation of IoT technology, wireless sensor networks, and AI-driven data processing capabilities, agricultural practitioners can achieve more efficient management of water and energy resources [35]. This study proposes an IoT framework for smart agricultural systems designed to manage energy consumption through real-time data analytics. The system utilizes ESP32 microcontroller boards with MQTT protocol integration, where the IoT architectural framework comprises four distinct layers: the Perception Layer, Network Layer, Middleware Layer, and Application Layer, as illustrated in Fig. 2.

Figure 2: Shows the four layers of IoT approach
Perception Layer: The perception layer comprises an energy-efficient smart irrigation control system that utilizes various sensor devices to collect environmental data within the designated scope. This layer incorporates multiple sensors operating concurrently to provide comprehensive monitoring capabilities. Soil Moisture Sensors are strategically positioned at soil depths ranging from 5 to 15 cm to measure available water content, which is essential for determining optimal irrigation timing. These sensors function based on resistance or capacitance measurements that fluctuate in response to variations in soil moisture levels. Temperature and Humidity Sensors, such as the DHT22 model, are deployed to monitor ambient temperature and humidity conditions in the vicinity of plants. This data is primarily utilized to calculate plant transpiration rates and determine water requirements accordingly. Light Intensity Sensors measure the amount of solar radiation received by plants, as light intensity significantly affects photosynthesis processes and subsequently influences plant water demands. Water Level Sensors monitor the available water supply in storage tanks or other water sources to ensure adequate water availability for irrigation operations. Control Devices for Irrigation include solenoid valves and water pumps, which are actuated based on system commands to regulate water distribution throughout the irrigation network. Various smart irrigation systems utilizing ESP32 microcontrollers have been developed, incorporating combinations of DHT22 sensors for temperature and humidity monitoring, soil moisture sensors, and water level sensors [36–38]. These systems provide continuous real-time data collection [39], which is essential for supporting efficient irrigation decision-making processes. The ESP32 board performs all primary processing functions at the Perception Layer level, where it receives data through GPIO (General Purpose Input/Output) ports from various sensors and converts analog signals to digital format using its integrated ADC (Analog-to-Digital Converter). The ESP32 microcontroller demonstrates particular suitability for IoT systems due to its dual-core processor architecture operating at frequencies up to 240 MHz, enabling rapid data processing from multiple sensors simultaneously. The device supports both Wi-Fi and Bluetooth connectivity options, providing flexible communication capabilities. Additionally, the ESP32 features multiple sleep modes designed for ultra-low power consumption, making it ideal for energy-efficient applications. The microcontroller incorporates numerous GPIO ports to accommodate diverse sensor configurations. The proposed adaptive irrigation system architecture utilizes the ESP32 as the primary processing unit within an IoT framework. This system operates through continuous collection of real-time soil moisture data, which is subsequently processed using ARIMA (Autoregressive Integrated Moving Average) model forecasting techniques. The irrigation scheduling is determined based on predicted plant water requirements, thereby achieving both water conservation and energy efficiency objective [40].
Network Layer: This layer facilitates data transmission from the Perception Layer to both the Middleware Layer and Application Layer. The Network Layer focuses on establishing communication among multiple IoT system devices through appropriate communication protocols. The MQTT (Message Queuing Telemetry Transport) protocol demonstrates particular suitability for smart irrigation control systems in remote agricultural areas due to its energy-efficient characteristics and lightweight architecture, which requires minimal bandwidth for effective data transmission when network connectivity is available. The smart farm microcontroller system is based on the ESP32 platform and utilizes the MQTT protocol for data communication [40]. This system integrates multiple sensors connected to the ESP32 microcontroller for environmental data acquisition and system control. The ESP32 employs an MQTT broker as an intermediary communication interface between the microcontroller and mobile applications [41] enabling users to monitor system status and execute remote control operations effectively.
Middleware Layer: The middleware layer functions as an intermediary between the network layer and application layer, serving as a cloud-based platform for data processing, storage, and analysis. This layer plays a crucial role in transforming raw sensor data into meaningful information that can be utilized for informed decision-making processes. For example, research conducted by Jali Yagoda demonstrated the implementation of a middleware layer within an IoT system architecture designed for smart agriculture applications, specifically focusing on energy-efficient irrigation systems. In this study, the middleware layer manages sensor data processing and utilizes the MQTT protocol to publish control commands to field devices. The sensor nodes incorporate ESP32 microcontrollers that facilitate efficient data sampling and comprehensive node control throughout the entire system. The middleware layer performs several essential functions, including data aggregation, real-time processing, protocol translation, and device management. This centralized approach ensures seamless integration between heterogeneous IoT devices and higher-level applications while maintaining system scalability and reliability. Additionally, the middleware layer implements caching mechanisms to reduce latency and improve system responsiveness, which is particularly important for time-sensitive irrigation decisions based on dynamic environmental conditions [42].
Application Layer: The application layer represents the topmost component of IoT system architecture and is responsible for data visualization and user system control. This layer provides the user-facing interface that enables interaction with the underlying IoT infrastructure. In smart irrigation systems designed for energy efficiency, the application layer serves as a comprehensive user interface that allows users to monitor various types of real-time system data, including soil moisture levels, ambient temperature, air humidity, and device operational status. This layer incorporates several critical functionalities: user alert systems for critical events such as low soil moisture conditions, elevated temperatures, or device connectivity failures; configuration settings that enable users to modify system parameters, including soil moisture thresholds for irrigation activation and watering duration; and analytical systems that examine historical water and energy consumption data to provide optimization recommendations for enhanced system efficiency. Previous research in smart agriculture technologies within the Cyber-Physical Systems (CPS) framework has demonstrated the implementation of smart irrigation systems utilizing Node MCU (ESP32) microcontrollers, which provide cost-effective and lightweight solutions for agricultural IoT systems [41]. These studies have incorporated MQTT and CoAP protocols for IoT system communication, emphasizing that the application layer delivers user-friendly data presentation and interfaces accessible to farmers without extensive technical expertise. Furthermore, research has explored the development of open-source IoT dashboards for farm monitoring applications, utilizing available software platforms and MQTT brokers managed by ESP8266/ESP32 microcontrollers for comprehensive device control [43]. The application layer in these implementations consists of real-time dashboards that stream data continuously while enabling users to manipulate farm devices remotely, thereby facilitating more efficient farm monitoring and management practices.
3.2 Artificial Intelligence and IoT Smart Farm
Real-time data processing and AI analytics are of paramount importance for providing resource optimization and decision-oriented functions in smart agricultural systems. These systems must be capable of collecting extensive datasets from various sensor types, interpreting the data into actionable insights in real-time, while maintaining sufficient agility to adapt to rapidly changing climatic and environmental conditions on agricultural lands. In smart farm systems, the Middleware Layer functions as the central processing unit for real-time data processing, serving as the primary interface that receives sensor data through the Network Layer and generates valuable insights after analyzing raw data. AI processing in smart farm systems enhances the accuracy of complex processes and decision-making through advanced data analysis capabilities. Alaba’s research on IoT Architecture for Advanced Data Analytics and Predictive Modeling examined the critical importance of the Middleware Layer in connecting devices and applications, while exploring AI applications in energy management and smart agriculture [44,45]. This research demonstrated that the integration of AI with IoT systems not only provides supporting functionality at the middleware level but also significantly improves data analysis quality and decision automation, proving particularly beneficial for resource management in the agricultural sector. One significant AI application for maximizing benefits involves automatic irrigation adjustment in smart farming systems, which optimizes irrigation strategies based on plant requirements and varying environmental conditions. Furthermore, Afzal developed an adaptive irrigation device utilizing ESP32 as the core processing unit within an IoT system model. This IoT system operates based on plant requirements and real-time soil moisture data analysis using the ARIMA model to automate irrigation according to specific plant needs [46]. The development of IoT frameworks for smart farms is essential for improving resource utilization, reducing costs, and increasing yields through real-time data processing combined with AI analysis. The seamless integration of these technologies enables the creation of more sustainable and environmentally friendly agricultural systems, addressing significant global food security challenges and climate change impacts in the future.
Fig. 3 illustrates the comprehensive smart farm system architecture, which is partitioned into three principal components: hardware, artificial intelligence, and application sections. The system operates through a sequential data processing workflow that begins with raw data acquisition from distributed sensor networks. Initially, raw sensor data is collected and stored in the sensor database, where it undergoes preprocessing to generate clean, validated datasets. Subsequently, the processed data is fed into z-score normalization algorithms for machine learning analysis, with computed results stored in a cache database to facilitate rapid access during predictive operations. The artificial intelligence component utilizes this normalized data to generate predictive on/off control signals for automated switching devices throughout the irrigation system. Finally, the application section manages the dynamic state changes of response status indicators and maintains comprehensive logging conditions during operational cycles, with all system activities recorded in the log switch database for performance monitoring and system optimization purposes. This integrated architecture ensures seamless coordination between data acquisition, intelligent decision-making, and automated control execution within the smart farming ecosystem.

Figure 3: Shows artificial intelligence and IoT smart farm approach
3.3 Architecture of the Proposed System
Regarding the implementation of Internet of Things (IoT) technology in agriculture, the Smart Farm system utilizes an ESP32 board as the primary microcontroller, with data communication facilitated through the MQTT protocol. The system integrates multiple sensors, including air temperature and humidity sensors, soil fertility sensors, and ammonia gas sensors. Data collected from these sensors is transmitted to the ESP32 [47], a high-performance board equipped with integrated Wi-Fi and Bluetooth modules for processing before being packaged and transmitted to the MQTT broker [48], which enables secure connection and binding between topics while maintaining compatibility with IoT systems [43]. The processed data is subsequently stored in a cloud database for comprehensive analysis and monitoring, with visualization accessible through a mobile application [49] that allows users to remotely monitor system status and control various devices, including water pumps, fans, and automated irrigation systems using proximity-based logic. This integrated system enhances agricultural productivity while simultaneously reducing resource consumption and labor requirements. Research by [50] demonstrated that the Micro Transport Protocol (MQTT) employed in Smart Farm systems provides highly efficient communication capabilities and contributes to reducing system instability while maintaining low energy consumption. Additionally, established that Smart Farm systems enable farmers to precisely control environmental conditions, resulting in enhanced plant growth and improved crop yields [51]. This methodology is applicable across diverse agricultural contexts, including greenhouse cultivation, field farming, and livestock management, encompassing the broader concept of smart agriculture, which has gained considerable prominence in contemporary agricultural practices.
Fig. 4 illustrates the electrical control cabinet of the IoT Smart Farm system, presenting both the schematic design and secure electrical infrastructure. The cabinet comprises several essential components: a main power switch located on the front panel for convenient system operation, enabling straightforward on/off control; a 220 V AC to 12 V DC power supply unit that converts the primary power source from 220 volts alternating current to 12 volts direct current for supplying all electronic components within the system; a magnetic contactor and overload relay assembly designed to control motor operation while providing overcurrent protection; and a 10-A circuit breaker that offers dual protection against short circuits and power overload conditions during system faults. Additionally, the cabinet houses the Smart Farm IoT controller board, which serves as the primary control circuit equipped with Wi-Fi functionality for cloud data transmission and remote command reception. Finally, a terminal block assembly ensures organized and systematic connection of power and signal wiring throughout the system. This electrical cabinet is constructed from safe and durable materials in accordance with high safety standards, incorporating comprehensive protection systems specifically designed for agricultural applications. The system effectively controls automated irrigation systems, ventilation systems, lighting systems, and various other agricultural machinery, enabling farmers to manage their farmland operations and optimize power consumption in the most efficient manner possible. The specific sensors employed for data collection in this research are comprehensively detailed in Table 2.

Figure 4: Microcontroller circuit board

Gauge Chart (Fig. 5) displays of Smart Farm IoT system Dashboard withe real time sensor data including soil moisture, temperature water level light intensity and several other sensors That data is collected from sensors that users use the sensor addition feature to merge new IoT devices into this system It will receive data then there are 3 ways that users manage devices: through manual control (for immediate ON/OFF if immediate response is require), automatic control system that set the operation of devices bases on sensor reading and the interface are automatic, for example the water pump will automatically operate if soil moisture is less than 10% or higher than 15%—the most advanced way is the intelligent AI system which can consider multiple factors at the same time, weather forecasts, plants types, seasons and the growth history makes decision about right water amount and time without asking any traditional conditions. Also writes a timer where it is teamed with automatic and AI working systems to get you to define precisely when device will start to work, e.g., irrigation system on daily Monday–Wednesday from 06:30 The integration of these features facilitates monitoring farm conditions, saving water and labor, and improving the production process by making it easy to farm with intelligent automated management because traditional agriculture is now under the high-tech umbrella which is called Smart Farming.

Figure 5: Application IoT smart farm
The module design offers significant advantages in management and maintenance efficiency, with each module possessing distinct functionalities while maintaining seamless integration capabilities. The system comprehensively logs all operational activities and generates detailed reports that enable farmers to monitor water and energy efficiency metrics. This functionality facilitates enhanced farm management practices for future optimization, as illustrated in Fig. 6.

Figure 6: Functional modules
1. The user management module represents a critical system component that addresses data access and security concepts for system users. This module encompasses comprehensive user management functionalities, including user registration, authentication, profile modification, and password administration. The role management component effectively segregates permissions across various access levels, such as farm owners, farm assistants, and system administrators, thereby controlling their respective abilities to operate data and execute functions according to their designated roles. Additionally, the system facilitates the management of multiple farms through a single account, which proves invaluable for farmers operating across different production areas. Furthermore, the module incorporates an audit log system that tracks user actions and enhances transparency at the data management level.
2. The Farm Management Module serves as the foundational system for managing comprehensive farm data, encompassing location coordinates, area specifications, crop varieties, and environmental parameters for each designated plot. Through this farm management system, farmers can strategically partition their agricultural areas into distinct zones and implement differentiated management strategies tailored to each zone’s specific requirements. The Device Management component defines various categories of IoT devices, including moisture sensors, temperature sensors, irrigation valves, and water pumps, along with their respective properties and application scenarios. Furthermore, the module facilitates the management of crop planting cycle data, monitors historical water and fertilizer usage patterns, and generates actionable cultivation plans based on comprehensive farm environmental data analysis.
3. The Sensor Management Module constitutes a comprehensive system that monitors and oversees all sensors deployed across agricultural facilities. This sensor management system is responsible for the deployment, configuration, calibration, and maintenance of individual sensors. Additionally, the module establishes data transmission frequencies and activates alert mechanisms when sensor malfunctions are detected. The system continuously monitors sensor connectivity status in real-time, enabling the identification of critical events such as sensor malfunctions or the transmission of erroneous data. The sensor data reporting functionality generates graphical representations and tabular displays to visualize environmental trends, including soil moisture levels, temperature variations, air humidity measurements, and light intensity readings, among other parameters. These analytical tools enable farmers to make informed decisions for optimal farm management practices.
4. The Switch Management Module constitutes a comprehensive system designed for monitoring and controlling on-off switches across agricultural operations, including pumps, valves, ventilation systems, and electrical farm infrastructure. The integrated logging system meticulously records all switch operations, documenting activation and deactivation durations along with the rationale for each switching event, whether triggered by sensor conditions, scheduled operations, or artificial intelligence commands. This operational data proves essential for performance evaluation and energy conservation assessment purposes. The module incorporates a customizable naming feature that enables farmers to assign descriptive labels to switches based on their specific applications, such as “Zone A Water Pump” or “Tomato Plot Valve”, thereby enhancing system usability and operational clarity. Furthermore, the module includes an integrated safety system that prevents potentially harmful switch operations that could result in equipment damage. Additionally, priority levels can be configured for individual switches according to operational requirements, ensuring optimal resource allocation and system protection.
5. The Energy Monitoring Module serves as the central component for achieving energy conservation objectives within agricultural systems. This real-time electricity consumption monitoring system displays comprehensive energy usage data for individual devices and the overall system infrastructure. The module calculates electricity costs and provides real-time comparative analyses of energy consumption across various time periods, enabling farmers to identify usage patterns and trends for enhanced farm management strategies. Additionally, the system incorporates configurable energy-saving thresholds and generates alerts when consumption exceeds predetermined limits. Furthermore, the module offers detailed device-level energy analysis capabilities and provides optimization recommendations to reduce overall energy consumption. The system generates comprehensive daily, monthly, and annual energy usage reports for individual devices, facilitating long-term planning and informed decision-making processes. These analytical features enable farmers to implement targeted energy conservation measures and optimize operational efficiency while maintaining agricultural productivity.
6. The Water Control Function Module with Sensor Integration constitutes an intelligent system that utilizes comprehensive sensor data to determine optimal irrigation system activation and deactivation. The configurable sensor-based water control function enables highly flexible operational conditions tailored to specific field requirements. For instance, the system can be programmed to activate irrigation when soil moisture levels fall below 30% and ambient temperature exceeds 35 degrees Celsius, while automatically deactivating water flow upon rain detection by integrated precipitation sensors. The module incorporates advanced Boolean logic operations, including AND, OR, and NOT conditional statements, allowing for sophisticated control rules that accommodate specific crop requirements and temporal variations. Additionally, the system features an integrated hysteresis mechanism that prevents excessive switching cycles caused by sensor fluctuations near threshold values. The comprehensive reporting function evaluates control efficiency under various environmental conditions, analyzing decision accuracy and irrigation effectiveness to enable farmers to optimize their operational parameters. These analytical capabilities facilitate continuous system refinement and enhance water management precision across diverse agricultural applications.
7. The Water Control Function Module with Timing. A system that will enable farmers to define a precise and equal amount watering schedule once register. The Create time (on/off) water schedule provides for different settings on the calendar as in: DMY: 06:00 and 18:00 for daily watering or only from (Monday to Wednesday/Friday) The system can be configured to have different watering periods for each point in time and combines seasonality or growth-stages to modify schedules. It also has the help of backup schedule settings when sensor systems blow out and delay schedule interruption when bad weather happens. It will present the Report system for schedule adherence including water use per cycle vs. planned cycle scheduling to inform water use planning and efficiency of set schedules.
8. The AI Water Control Function Module represents an advanced technological system that employs artificial intelligence to analyze multi-sensor data, including meteorological conditions, historical plant growth patterns, and previous irrigation records. The integrated machine learning algorithms process comprehensive sensor data and execute automated irrigation control operations by predicting real-time plant water requirements and optimizing irrigation schedules accordingly. The AI system continuously monitors plant development patterns, thereby enhancing its predictive accuracy through iterative learning processes. Furthermore, the system incorporates external variables such as weather forecasts, electricity tariffs, and water pricing to align irrigation decisions with energy conservation objectives. The comprehensive reporting system provides detailed analytical assessments, including transparent explanations for each automated decision, water usage efficiency metrics, and comparative analyses with conventional control methods. These features are designed to build farmer confidence and enhance understanding of AI-driven irrigation technology. The module’s adaptive learning capabilities enable continuous improvement in irrigation precision, resulting in optimized water resource management while maintaining crop productivity and reducing operational costs.
Smart Farm IoT (Fig. 7) combines the Internet of Things (IoT) and Artificial Intelligence (AI) in this solar-powered system for smart farm management with various sensors working on solar panels as main power source that drives temperature, sunlight, humidity, pH, sensors. The data is sent to a master microcontroller for processing and further broadcasted to an AI-powered server for diagnostics. Use mobile app to view the results and farm as well operate the system in real time as farmers Results Energy Efficiency, the system utilizes AI to predict energy consumption patterns and plans energy-related activities like watering from 05:00–07:00 and 17:00–19:00, respectively when intensity of light not high enough to reduce water evaporation by putting sensors to Sleep Mode, scheduling just when needed, channeling automated readings depending on weather states; it uses Machine Learning to predict the water demands in advance to guarantee have enough stored battery power thus more availability and utilization of solar-based energy.

Figure 7: IoT smart farm roadmap
4.1 Analysis of Relationships between Various Factors and Irrigation Decision Making
Mathematical equations and decision models are employed to establish correlations between various factors and irrigation decision-making processes. This methodology facilitates comprehensive analysis of the relationships between environmental parameters and optimal irrigation requirements.
Basic Irrigation Water Requirement (IWR) formula. This equation calculates the right amount of water:
Plant transpiration equation (Crop Evapotranspiration,
Penman-Monteith equation (for
Δ = Slope of water vapor pressure curve (kPa/°C)
G = Soil Heat Flux (MJ/m2/day)
γ = Psychrometric constant (kPa/°C)
T = Mean air temperature (°C)
Multi-Factor Irrigation Model:
Multi-Factor Irrigation Model:
α1, α2,…,α7 = Coefficients for each factor (based on experiments or calibration)
Irrigation Automation Equation:
Fig. 8 demonstrates that soil moisture constitutes the most significant factor influencing irrigation decision-making, with an impact coefficient of 0.3710. This dominance reflects the direct correlation between soil moisture levels and plant water requirements, making it the primary indicator for irrigation necessity. Time emerges as the second most influential factor with an importance value of 0.2306, followed by light intensity at 0.2032. The significance of light intensity stems from its critical role in photosynthesis and plant transpiration processes, which directly affect water consumption patterns. Temperature and air humidity exhibit relatively lower importance values of 0.0915 and 0.0793, respectively, indicating their secondary roles in immediate irrigation decisions. Soil fertility demonstrates the least importance among the analyzed factors, registering a minimal impact coefficient of 0.0245. This low significance suggests that soil fertility exerts limited direct influence on short-term irrigation decision-making processes, unlike other factors that are more closely associated with immediate plant water requirements. The hierarchical importance of these factors provides valuable insights for developing prioritized irrigation control algorithms that emphasize the most critical environmental parameters affecting plant water needs.

Figure 8: Importance of various factors in irrigation decision making
4.2 Analysis of the Relationship between Temperature and Soil Moisture
Fig. 9 illustrates the relationship between soil temperature and soil moisture, demonstrating watering decisions through color-coded visualization. The soil temperature ranges from 22°C to 32°C, with data points concentrated at 22°C, 28°C, and 32°C. The corresponding soil moisture content varies from 38% to 52%, with the highest moisture levels observed at 22°C and decreasing moisture content as temperature increases, particularly at elevated temperatures such as 32°C. The visualization employs a color-coding system to represent watering decisions: red indicates high watering probability (approaching 1.0), while blue represents non-watering conditions (approaching 0.0). Irrigation events predominantly occur when soil moisture levels decrease to 38%–42% and soil temperature reaches elevated levels (32°C), corresponding to hot and dry conditions that create increased water demand. The irrigation algorithm processes real-time soil moisture and temperature data to determine optimal watering schedules, automatically activating the irrigation system when sensor readings fall below predefined threshold values. This automated approach enhances irrigation system efficiency in agricultural applications while minimizing unnecessary water consumption. The observed trend of decreasing moisture content with increasing temperature can be quantified using the following linear regression model to establish the relationship between soil temperature and soil moisture:

Figure 9: Relationship between air humidity and soil moisture
ϵ = Error term
Parameter Calculation:
4.3 Analysis of the Relationship between Air Humidity and Soil Moisture
Fig. 10 demonstrates the positive correlation between air humidity (50%–90%) and soil moisture content (38%–52%). The experimental data have been categorized into distinct analytical groups based on environmental parameter correlations to facilitate comprehensive analysis. Air humidity measurements consistently range between 50%–52% when corresponding soil moisture values fall within the 38%–42% range. However, the relationships between these parameters manifest as step functions rather than continuous linear progressions across all measured values, as illustrated in the schematic representation. This stepwise behavior indicates discrete operational states within the irrigation system rather than gradual transitions. The irrigation control algorithm implements a binary decision model utilizing a 45% soil moisture threshold as the critical decision point. The system activates irrigation (represented graphically as red indicators with a value of 1.0) when soil moisture levels drop below this predetermined threshold. Conversely, irrigation is deactivated (represented as blue indicators with values ranging from 0.0 to 0.4) when soil moisture equals or exceeds the threshold value. This operational behavior can be attributed to the implementation of piecewise linear regression and decision rule equations, demonstrating that smart farming systems can execute efficient watering decisions based on real-time environmental conditions. The relationship between air humidity and soil moisture can be expressed through the following linear regression mode:

Figure 10: Making relationship between soil temperature and moisture
β0 = constant (intercept)
β1 = line slope (slope) which is expected to be positive
ϵ = error term (error term)
Piecewise Linear Regression:
Logistic Regression for Water Decision Making:
Correlation Analysis:
4.4 Analysis of Water Usage Comparison and Energy Usage Comparison
Fig. 11 presents a performance comparison between conventional farming systems and IoT-enabled smart farming systems, demonstrating the superior efficiency of the IoT-based approach. The analysis reveals significant resource optimization, with water consumption reduced by 50% from 140.0 to 70.0 L and energy usage decreased from 7.00 to 3.50 kWh, representing substantial savings in both water and energy resources. This enhanced efficiency stems from the implementation of precision IoT sensors that accurately monitor soil moisture and atmospheric humidity levels. Unlike conventional systems that rely on fixed irrigation schedules, the IoT-enabled system delivers water based on real-time plant requirements, ensuring optimal resource utilization. The precision monitoring capability eliminates unnecessary irrigation cycles while maintaining adequate soil moisture levels for plant growth. The adoption of IoT technology in agricultural systems yields multiple benefits beyond resource conservation. The system reduces operational costs through automated decision-making processes while promoting sustainable farming practices. This technological advancement represents a paradigm shift toward environmentally responsible agriculture, positioning IoT solutions as transformative tools in modern agricultural development. The integration of smart sensing technologies enables farmers to achieve higher productivity with reduced environmental impact, establishing a foundation for sustainable agricultural practices in contemporary farming operations.

Figure 11: Water usage comparison and energy usage comparison
4.5 Soil Moisture and Irrigation Decision-Making
Fig. 12 presents the operational data of the IoT Smart Farm system over a 24-h period, which can be analyzed as follows:

Figure 12: Soil moisture and irrigation decision-making
1. Soil moisture and irrigation (top panel) 0–6 h: Soil moisture maintains optimal levels at 50% with surface evaporation occurring before deeper infiltration. 6–8 h: Moisture rapidly declines from 50% to 40% due to evapotranspiration. 8–18 h: The automated system sustains moisture control at 40%–42%, with irrigation activation triggered at hour 17. 18–24 h: Soil moisture returns to 50% following initial irrigation activation and nighttime temperature reduction.
2. Air humidity and temperature (middle graph) Ambient Temperature = red line: Stable around 25°C all through the day, which implies it is under control Air humidity (green line): Begins at nighttime on 80%, lower to 60% during daytime (hours 8–18), goes back up in evening.
3. From the Light intensity (inner graph) during nighttime (0–6 and 18–24 h): No light (0 Lux) In the daytime 6–18 h: This is the maximum light intensity like 50,000 lux, which ideally simulates bright sunshine: light pattern is rectangular, artificial light which is controlled.
Water Use Efficiency (WUE) represents a critical performance indicator in agricultural systems that quantifies the effectiveness of water utilization for crop production. WUE is defined as the ratio of crop yield obtained to the total amount of water consumed during the growing period. This metric provides essential insights into the sustainability and economic viability of irrigation practices in modern agriculture. The mathematical expression for WUE can be formulated as presented in Eq. (13):
Environmental (temperature, humidity and solar radiation) and management factors (irrigation system and date) as well. Improvements in WUE via novel technologies like drip irrigation, moisture sensors, IoT-based implementations & use of Penman-Monteith equation:
Analysis of the water use efficiency comparison with traditional farming systems vs. IoT smart farm system from Fig. 13 showed notable improvement of smart system on water use efficiency. The current system, rated a Water Use Efficiency (WUE) of 0.7143 units/liter against an IoT Smart Farm system WUE that ranges from 1.5000 units/liter to upholding an efficiency increase of 2.1 (Two-fold) (110%) at the most.

Figure 13: Water use efficiency
4.7 Analysis and Comparison of Energy Consumption and Greenhouse Gas Emissions
As shown in Fig. 14—comparison between the traditional farming systems and IoT Smart Farm systems comparative analysis indicate that the new system can reduce energy consumption from 7.00 kWh down to only 3.50 kWh (50% reduction) and greenhouse gas emission from 3.50 kg CO2 to 1.75 kg CO2 (50% reduction), making it efficient in terms resource management and less hostile to the environment. In which an equal decrease in two factors may indicate the greatly designed system. In the long run, this system will save 1277.5 kWh of energy annually and decrease 638.75 kg CO2 emissions/year which makes the equations above represent an appropriate solution applied to saving operational costs with simultaneously reducing environmental impact with IoT Smart Farm deployment:

Figure 14: Comparison of energy consumption and greenhouse gas emissions
4.8 AI Model Performance Evaluation Report for IoT Smart Farm System
This research presents a highly effective AI-based smart irrigation system, as demonstrated in Fig. 15, that achieved exceptional performance metrics with 99.3% overall accuracy, 96.3% precision, 89.7% recall, and 92.9% F1-score, along. This research presents a highly effective AI-based smart irrigation system that achieved exceptional performance metrics, as demonstrated in Fig. 15. The system attained 99.3% overall accuracy, 96.3% precision, 89.7% recall, and 92.9% F1-score, along with a perfect ROC AUC of 1.000. The confusion matrix analysis revealed only four misclassifications out of 576 total decisions, comprising one false positive and three false negatives, thereby demonstrating the model’s reliability in irrigation decision-making processes. Feature importance analysis identified soil moisture as the most critical factor, contributing 38.6% to the decision-making process, followed by hour of day (20.3%) and light intensity (18.4%). These findings align with established agricultural science principles regarding optimal irrigation timing and environmental conditions. The system exhibited distinct temporal patterns with peak watering decisions occurring during morning hours (6–8 a.m.) and evening periods (4–6 p.m.). Soil moisture distribution analysis indicated that watering typically occurred when moisture levels dropped below 30%. Cross-validation results demonstrated high stability with a mean accuracy of 99.3% and a low standard deviation of 0.5%. Learning curves indicated no overfitting issues, suggesting robust model generalization capabilities. However, the analysis revealed class imbalance, with 547 no-watering instances compared to 29 watering instances. The perfect ROC AUC suggests that the dataset may be too easily separable, warranting further validation under diverse environmental conditions. Despite these limitations, the research successfully demonstrates artificial intelligence’s potential for sustainable agriculture applications, offering significant benefits in water conservation and labor cost reduction. Practical implementation would require adaptation to specific crop types and regional conditions, along with expanded testing across varied agricultural environments to ensure broader applicability and robustness.

Figure 15: AI model performance evaluation
The performance of ML models can be evaluated using a confusion matrix to calculate accuracy, precision, recall, and F1-score according to the following equations:
Overall accuracy represents the proportion of correct predictions made by the model, calculated as (TP + TN)/N, where TP is true positives, TN is true negatives, and N is the total number of samples.
Precision indicates the proportion of true positive predictions among all positive predictions made by the model. In other words, it measures how many of the model’s positive predictions are actually correct. The formula is TP/(TP + FP), where the denominator represents the total predicted positives.
Recall, also known as sensitivity in statistics, measures the model’s ability to identify actual positive cases of interest. It is calculated using the formula TP/(TP + FN), where the denominator represents the total actual positives.
The F1-Score represents the harmonic mean of precision and recall, rather than a simple arithmetic average. It is calculated using the formula: 2 × (precision × recall)/(precision + recall).
The implementation of the AI-augmented smart irrigation system requires a comprehensive algorithmic framework that seamlessly integrates sensor data collection, artificial intelligence decision-making, energy management optimization, and system validation processes. Algorithm 1 presents the main system algorithm, which serves as the central control mechanism that orchestrates the entire irrigation process—from initial sensor data acquisition through AI-based decision-making to final irrigation execution—while continuously monitoring system performance and updating the machine learning model based on real-world feedback. Algorithm 2 illustrates the AI prediction function that utilizes a Random Forest ensemble method with 100 decision trees, incorporating robust data validation mechanisms and confidence assessment protocols to ensure reliable irrigation decisions. The system includes a fallback rule-based approach that activates when prediction confidence falls below the established threshold. Algorithm 3 demonstrates the multi-objective optimization algorithm that employs genetic algorithms to achieve an optimal balance between water efficiency, energy consumption, and carbon footprint reduction. This approach utilizes a population-based evolutionary strategy with tournament selection, crossover, and mutation operations to identify the most sustainable irrigation strategies. Algorithm 4 presents the comprehensive data validation and sensor health monitoring algorithm that ensures data integrity through range validation, consistency checking, and sensor response time assessment. This system provides error flagging and alerts to maintain reliable operation and prevent irrigation decisions based on faulty sensor readings.




The intelligent irrigation system demonstrates significant energy conservation capabilities, achieving a 50% reduction in energy consumption. This substantial decrease directly corresponds to reduced dependency on fossil fuel-based power generation. The system conserves 3.5 kWh daily, accumulating an impressive annual conservation of 1277.5 kWh, which contributes meaningfully to greenhouse gas emission reduction.
The system’s reduced power consumption profile makes it highly compatible with renewable energy sources, particularly solar photovoltaic systems. The lower energy demand significantly reduces the required solar panel capacity, leading to decreased installation costs and accelerated return on investment. This compatibility positions the system as an ideal candidate for sustainable farming initiatives.
As a future development opportunity, the system requires optimization for seamless solar photovoltaic integration. Based on the current energy consumption of 3.5 kWh per day, the system could be effectively powered by a 2–3 kW solar panel array, making it both technically and economically viable for most agricultural applications. This integration would enable complete grid independence while potentially achieving near-zero greenhouse gas emissions.
The transition to fully renewable energy-powered agriculture represents a significant milestone in achieving environmental and economic sustainability, particularly in addressing climate change challenges and meeting global demand for clean energy solutions. This system not only addresses food production requirements but also serves as an integral component of climate change mitigation strategies, contributing to sustainable development in global agriculture.
This research demonstrates that smart irrigation control systems integrating IoT and AI technologies can achieve breakthrough performance in agricultural applications, delivering substantial improvements across multiple dimensions.
The intelligent system achieved a remarkable 50% reduction in water consumption compared to conventional methods, decreasing daily usage from 140 to 70 L/day. This significant improvement was facilitated by precise irrigation decision-making based on real-time soil moisture sensors and comprehensive environmental monitoring. Factor importance analysis revealed that soil moisture serves as the primary decision factor (37.10%), followed by temporal parameters (23.06%) and light intensity (20.32%). These findings demonstrate that effective irrigation management requires careful consideration of multiple environmental variables.
In terms of water use efficiency, the proposed system demonstrated exceptional performance with a 130% improvement over traditional methods. The system achieved 2.1-fold higher efficiency, producing 1.5 output units per liter compared to 0.714 units in conventional systems. This substantial enhancement is particularly significant given the global challenges of water scarcity and the urgent need for sustainable agricultural practices.
Energy conservation results were equally impressive, with the system reducing energy consumption by 50%—from 7.00 to 3.50 kWh/day. This energy reduction directly translated into environmental benefits, achieving a corresponding 50% decrease in CO2 emissions from 3.50 to 1.75 kg/day. The parallel reduction in both energy consumption and carbon emissions clearly demonstrates the strong correlation between energy efficiency and environmental impact mitigation.
These comprehensive improvements highlight the system’s potential for large-scale implementation, offering significant contributions to sustainable agricultural development and environmental conservation objectives. The results provide compelling evidence for the adoption of AI-enhanced irrigation systems as a viable solution for addressing contemporary agricultural challenges.
Acknowledgement: The authors would like to express sincere gratitude to the faculties and organizations that provided facility support for this research and technical assistance throughout this study. This research was successfully completed through the invaluable assistance and resources provided by laboratory staff and research centers. Furthermore, the authors extend appreciation to the anonymous reviewers for their constructive comments and suggestions that helped improve the quality of this manuscript.
Funding Statement: The authors received no specific funding for this study.
Author Contributions: Conceptualization, Siwakorn Banluesapy, Mahasak Ketcham and Montean Rattanasiriwongwut; Methodology, Siwakorn Banluesapy and Mahasak Ketcham; Software, Siwakorn Banluesapy; Validation, Siwakorn Banluesapy; Formal Analysis, Siwakorn Banluesapy; Investigation, Siwakorn Banluesapy; Resources, Mahasak Ketcham and Montean Rattanasiriwongwut; Data Curation, Siwakorn Banluesapy; Writing—Original Draft Preparation, Siwakorn Banluesapy; Writing—Review & Editing, Mahasak Ketcham and Montean Rattanasiriwongwut; Visualization, Siwakorn Banluesapy; Supervision, Mahasak Ketcham and Montean Rattanasiriwongwut; Project Administration, Mahasak Ketcham; Funding Acquisition, Mahasak Ketcham. All authors reviewed the results and approved the final version of the manuscript.
Availability of Data and Materials: The sensor datasets used and analyzed during the current study are available from the corresponding author upon reasonable request.
Ethics Approval: Not applicable.
Conflicts of Interest: The authors declare no conflicts of interest to report regarding the present study.
References
1. Morchid A, Muhammad Alblushi IG, Khalid HM, El Alami R, Sitaramanan SR, Muyeen SM. High-technology agriculture system to enhance food security: a concept of smart irrigation system using Internet of Things and cloud computing. J Saudi Soc Agric Sci. 2024;7:100425. doi:10.1016/j.jssas.2024.02.001. [Google Scholar] [CrossRef]
2. Obaideen K, Yousef BAA, AlMallahi MN, Tan YC, Mahmoud M, Jaber H, et al. An overview of smart irrigation systems using IoT. Energy Nexus. 2022;7(8):100124. doi:10.1016/j.nexus.2022.100124. [Google Scholar] [CrossRef]
3. Liao R, Zhang S, Zhang X, Wang M, Wu H, Zhangzhong L. Development of smart irrigation systems based on real-time soil moisture data in a greenhouse: proof of concept. Agric Water Manag. 2021;245:106632. doi:10.1016/j.agwat.2020.106632. [Google Scholar] [CrossRef]
4. Sánchez-Sutil F, Cano-Ortega A. Smart control and energy efficiency in irrigation systems using LoRaWAN. Sensors. 2021;21(21):7041. doi:10.3390/s21217041. [Google Scholar] [PubMed] [CrossRef]
5. García L, Parra L, Jimenez JM, Lloret J, Lorenz P. IoT-based smart irrigation systems: an overview on the recent trends on sensors and IoT systems for irrigation in precision agriculture. Sensors. 2020;20(4):1042. doi:10.3390/s20041042. [Google Scholar] [PubMed] [CrossRef]
6. Okasha AM, Ibrahim HG, Elmetwalli AH, Khedher KM, Yaseen ZM, Elsayed S. Designing low-cost capacitive-based soil moisture sensor and smart monitoring unit operated by solar cells for greenhouse irrigation management. Sensors. 2021;21(16):5387. doi:10.3390/s21165387. [Google Scholar] [PubMed] [CrossRef]
7. Munir MS, Bajwa IS, Naeem MA, Ramzan B. Design and implementation of an IoT system for smart energy consumption and smart irrigation in tunnel farming. Energies. 2018;11(12):3427. doi:10.3390/en11123427. [Google Scholar] [CrossRef]
8. Sudharshan N, Karthik AK, Kiran JS, Geetha S. Renewable energy based smart irrigation system. Procedia Comput Sci. 2019;165(2):615–23. doi:10.1016/j.procs.2020.01.055. [Google Scholar] [CrossRef]
9. Khan AI, Alsolami F, Alqurashi F, Abushark YB, Sarker IH. Novel energy management scheme in IoT enabled smart irrigation system using optimized intelligence methods. Eng Appl Artif Intell. 2022;114(1):104996. doi:10.1016/j.engappai.2022.104996. [Google Scholar] [CrossRef]
10. Peter MJ, Kalaiyarasi R, Vijayashanthi V, M. TA, Menaga D, Suresh PM. IoT based smart irrigation system for precision agriculture in greenhouse environment. In: Proceedings of the 2024 5th International Conference on Electronics and Sustainable Communication Systems (ICESC); 2024 Aug 7–9; Coimbatore, India. p. 411–6. doi:10.1109/ICESC60852.2024.10689981. [Google Scholar] [CrossRef]
11. Landaluce H, Arjona L, Perallos A, Falcone F, Angulo I, Muralter F. A review of IoT sensing applications and challenges using RFID and wireless sensor networks. Sensors. 2020;20(9):2495. doi:10.3390/s20092495. [Google Scholar] [PubMed] [CrossRef]
12. Kwanmuang K, Pongputhinan T, Jabri A, Chitchumnung P. Small-scale farmers under Thailand’s smart farming system. FFTC Agric Policy Platf. 2020;636:1–12. doi:10.56669/KSCI4478. [Google Scholar] [CrossRef]
13. Duang-Ek-Anong S, Pibulcharoensit S, Phongsatha T. Technology readiness for Internet of Things (IoT) adoption in smart farming in Thailand. Int J Simul Syst Sci Technol. 2019;20:1–6. doi:10.5013/ijssst.a.20.05.12. [Google Scholar] [CrossRef]
14. Tiammee S, Wongyai J, Udomwong P, Phaphuangwittayakul A, Saenchan L, Chanaim S. Smart farming in Thailand. In: Proceedings of the 2019 13th International Conference on Software, Knowledge, Information Management and Applications (SKIMA); 2019 Aug 26–28; Island of Ulkulhas, Maldives. p. 1–7. doi:10.1109/skima47702.2019.8982525. [Google Scholar] [CrossRef]
15. Morchid A, Elbasri A, Oughannou Z, Qjidaa H, El Alami R, Bossoufi B, et al. An innovative smart irrigation using embedded and regression-based machine learning technologies for improving water security and sustainability. IEEE Access. 2025;13(1):100731–51. doi:10.1109/access.2025.3577911. [Google Scholar] [CrossRef]
16. Roy B.P. U, Sattar KNA, Elngar AA. A smart irrigation system using the IoT and advanced machine learning model. J Smart Internet Things. 2024;2024(2):13–25. doi:10.2478/jsiot-2024-0009. [Google Scholar] [CrossRef]
17. Dhyani R, Manne N, Garg J, Motwani D, Shrivastava AK, Sharma M. A smart irrigation system powered by IoT and machine learning for optimal water management. In: Proceedings of the 2024 4th International Conference on Advance Computing and Innovative Technologies in Engineering (ICACITE); 2024 May 14–15; Greater Noida, India. p. 1801–5. doi:10.1109/ICACITE60783.2024.10617429. [Google Scholar] [CrossRef]
18. López-Morales JA, Martínez JA, Skarmeta AF. Improving energy efficiency of irrigation wells by using an IoT-based platform. Electronics. 2021;10(3):250. doi:10.3390/electronics10030250. [Google Scholar] [CrossRef]
19. Younes A, Abou Elassad ZE, El Meslouhi O, Abou Elassad DE, Abdel Majid ED. The application of machine learning techniques for smart irrigation systems: a systematic literature review. Smart Agric Technol. 2024;7(12):100425. doi:10.1016/j.atech.2024.100425. [Google Scholar] [CrossRef]
20. He L. Variable rate technologies for precision agriculture. In: Zhang Q, editor. Encyclopedia of digital agricultural technologies. Cham, Switzerland: Springer International Publishing; 2023. p. 1533–42. doi:10.1007/978-3-031-24861-0_34. [Google Scholar] [CrossRef]
21. Abdalla A, Mirzakhani Nafchi A. Development and evaluation of an affordable variable rate applicator controller for precision agriculture. Agri Eng. 2024;6(4):4639–57. doi:10.3390/agriengineering6040265. [Google Scholar] [CrossRef]
22. Monteiro A, Santos S, Gonçalves P. Precision agriculture for crop and livestock farming-brief review. Animals. 2021;11(8):2345. doi:10.3390/ani11082345. [Google Scholar] [PubMed] [CrossRef]
23. Thompson NM, Bir C, Widmar DA, Mintert JR. Farmer perceptions of precision agriculture technology benefits. J Agric Appl Econ. 2019;51(1):142–63. doi:10.1017/aae.2018.27. [Google Scholar] [CrossRef]
24. Aldossary M, Alharbi HA, Hassan CAU. Internet of Things (IoT)-enabled machine learning models for efficient monitoring of smart agriculture. IEEE Access. 2024;12(2):75718–34. doi:10.1109/access.2024.3404651. [Google Scholar] [CrossRef]
25. Del-Coco M, Leo M, Carcagnì P. Machine learning for smart irrigation in agriculture: how far along are we? Information. 2024;15(6):306. doi:10.3390/info15060306. [Google Scholar] [CrossRef]
26. Nsoh B, Katimbo A, Guo H, Heeren DM, Nakabuye HN, Qiao X, et al. Internet of Things-based automated solutions utilizing machine learning for smart and real-time irrigation management: a review. Sensors. 2024;24(23):7480. doi:10.3390/s24237480. [Google Scholar] [PubMed] [CrossRef]
27. Wang Z, Liu Z, Yuan M, Yin W, Zhang C, Zhang Z, et al. A machine learning-based irrigation prediction model for cherry tomatoes in greenhouses: leveraging optimal growth data for precision irrigation. Comput Electron Agric. 2025;237(3):110558. doi:10.1016/j.compag.2025.110558. [Google Scholar] [CrossRef]
28. Ali A, Hussain T, Zahid A. Smart irrigation technologies and prospects for enhancing water use efficiency for sustainable agriculture. Agri Eng. 2025;7(4):106. doi:10.3390/agriengineering7040106. [Google Scholar] [CrossRef]
29. Keerthi MM, Pranavan S, Kumar SS, Veena CH, Singla A. Integrating IoT and machine learning for smart irrigation systems in agriculture. In: Proceedings of the 2024 International Conference on Science Technology Engineering and Management (ICSTEM); 2024 Apr 26–27; Coimbatore, India. p. 1–5. doi:10.1109/ICSTEM61137.2024.10561002. [Google Scholar] [CrossRef]
30. Haseeb K, Din IU, Almogren A, Islam N. An energy efficient and secure IoT-based WSN framework: an application to smart agriculture. Sensors. 2020;20(7):2081. doi:10.3390/s20072081. [Google Scholar] [PubMed] [CrossRef]
31. Rehman AU, Alamoudi Y, Khalid HM, Morchid A, Muyeen SM, Abdelaziz AY. Smart agriculture technology: an integrated framework of renewable energy resources, IoT-based energy management, and precision robotics. Clean Energy Syst. 2024;9(4):100132. doi:10.1016/j.cles.2024.100132. [Google Scholar] [CrossRef]
32. Sanyaolu M, Sadowski A. The role of precision agriculture technologies in enhancing sustainable agriculture. Sustainability. 2024;16(15):6668. doi:10.3390/su16156668. [Google Scholar] [CrossRef]
33. Ali Samsu Aliar A, Yesudhasan J, Alagarsamy M, Anbalagan K, Sakkarai J, Suriyan K. A comprehensive analysis on IoT based smart farming solutions using machine learning algorithms. Bulletin EEI. 2022;11(3):1550–7. doi:10.11591/eei.v11i3.3310. [Google Scholar] [CrossRef]
34. Zhu J. Internet of Things enabled intelligent energy management and control system for heavy equipment industrial park and fuzzy assessment of its schemes. Energy Eng. 2021;118(2):379–97. doi:10.32604/ee.2021.014178. [Google Scholar] [CrossRef]
35. Uzair M, Al-Kafrawi S, Al-Janadi K, Al-Bulushi I. A low-cost, real-time rooftop IoT-based photovoltaic (PV) system for energy management and home automation. Energy Eng. 2022;119(1):83–101. doi:10.32604/ee.2022.016411. [Google Scholar] [CrossRef]
36. Yoon C, Huh M, Kang SG, Park J, Lee C. Implement smart farm with IoT technology. In: Proceedings of the 2018 20th International Conference on Advanced Communication Technology (ICACT); 2018 Feb 11–14; Chuncheon, Republic of Korea. p. 749–52. [Google Scholar]
37. Zhu X, Yang J, Pan X, Li G, Rao Y. Regional integrated energy system energy management in an industrial park considering energy stepped utilization. Energy. 2020;201(4):117589. doi:10.1016/j.energy.2020.117589. [Google Scholar] [CrossRef]
38. Li S, Xu LD, Zhao S. The Internet of Things: a survey. Inf Syst Front. 2015;17(2):243–59. doi:10.1007/s10796-014-9492-7. [Google Scholar] [CrossRef]
39. Morchid A, Et-taibi B, Oughannou Z, El Alami R, Qjidaa H, Jamil MO, et al. IoT-enabled smart agriculture for improving water management: a smart irrigation control using embedded systems and Server-Sent Events. Sci Afr. 2025;27:e02527. doi:10.1016/j.sciaf.2024.e02527. [Google Scholar] [CrossRef]
40. Morchid A, Et-taibi B, Oughannou Z, El Alami R, Qjidaa H, Jamil MO, et al. IoT-enabled adaptive watering system with ARIMA-based soil moisture prediction for smart agriculture. IEEE Access. 2025;13:27714–28. [Google Scholar]
41. Kodali RK, Valdas A. MQTT based monitoring system for urban farmers using ESP32 and raspberry pi. In: Proceedings of the 2018 Second International Conference on Green Computing and Internet of Things (ICGCIoT); 2018 Aug 16–18; Bangalore, India. p. 395–8. doi:10.1109/ICGCIoT.2018.8752995. [Google Scholar] [CrossRef]
42. Jaliyagoda N, Lokuge S, Gunathilake PMPC, Amaratunga KSP, Weerakkody WAP, Bandaranayake PCG, et al. Internet of Things (IoT) for smart agriculture: assembling and assessment of a low-cost IoT system for polytunnels. PLoS One. 2023;18(5):e0278440. doi:10.1371/journal.pone.0278440. [Google Scholar] [PubMed] [CrossRef]
43. Deepika K, Renuka Prasad B. IoT-based dashboards for monitoring connected farms using free software and open protocols. In: Jacob IJ, Kolandapalayam Shanmugam S, Izonin I, editors. Data intelligence and cognitive informatics. Singapore: Springer; 2022. p. 529–43. doi:10.1007/978-981-19-6004-8_43. [Google Scholar] [CrossRef]
44. Alaba FA. IoT architecture layers. In: Internet of Things: a case study in Africa. Cham, Switzerland: Springer Nature; 2024. p. 65–85. doi:10.1007/978-3-031-67984-1_4. [Google Scholar] [CrossRef]
45. Al-Ali AR, Al Nabulsi A, Mukhopadhyay S, Awal MS, Fernandes S, Ailabouni K. IoT-solar energy powered smart farm irrigation system. J Electron Sci Technol. 2019;17(4):100017. doi:10.1016/j.jnlest.2020.100017. [Google Scholar] [CrossRef]
46. Abioye EA, Abidin MSZ, Mahmud MSA, Buyamin S, AbdRahman MKI, Otuoze AO, et al. IoT-based monitoring and data-driven modelling of drip irrigation system for mustard leaf cultivation experiment. Inf Process Agric. 2021;8(2):270–83. doi:10.1016/j.inpa.2020.05.004. [Google Scholar] [CrossRef]
47. Kodera T. Adaptive antenna system by ESP32-PICO-D4 and its application to web radio system. HardwareX. 2018;3(11):91–9. doi:10.1016/j.ohx.2018.03.001. [Google Scholar] [CrossRef]
48. Yassein MB, Shatnawi MQ, Aljwarneh S, Al-Hatmi R. Internet of Things: survey and open issues of MQTT protocol. In: Proceedings of the 2017 International Conference on Engineering & MIS (ICEMIS); 2017 May 8–10; Monastir, Tunisia. p. 1–6. doi:10.1109/ICEMIS.2017.8273112. [Google Scholar] [CrossRef]
49. Zamora-Izquierdo MA, Santa J, Martínez JA, Martínez V, Skarmeta AF. Smart farming IoT platform based on edge and cloud computing. Biosyst Eng. 2019;177:4–17. doi:10.1016/j.biosystemseng.2018.10.014. [Google Scholar] [CrossRef]
50. Ruan J, Wang Y, Chan FTS, Hu X, Zhao M, Zhu F, et al. A life cycle framework of green IoT-based agriculture and its finance, operation, and management issues. IEEE Commun Mag. 2019;57(3):90–6. doi:10.1109/mcom.2019.1800332. [Google Scholar] [CrossRef]
51. Mekala MS, Viswanathan P. A survey: smart agriculture IoT with cloud computing. In: Proceedings of the 2017 International conference on Microelectronic Devices, Circuits and Systems (ICMDCS); 2017 Aug 10–12; Vellore, India. p. 1–7. doi:10.1109/ICMDCS.2017.8211551. [Google Scholar] [CrossRef]
Cite This Article
Copyright © 2025 The Author(s). Published by Tech Science Press.This work is licensed under a Creative Commons Attribution 4.0 International License , which permits unrestricted use, distribution, and reproduction in any medium, provided the original work is properly cited.


Submit a Paper
Propose a Special lssue
View Full Text
Download PDF
Downloads
Citation Tools