Open Access
ARTICLE
Efficient Network Selection Using Multi-Depot Routing Problem for Smart Cities
1 Department of Information Technology, Kongu Engineering College, Perundurai, 638060, India
2 Department of Architecture, Joongbu University, Goyang, 10279, Korea
3 Department of ICT Convergence, Soonchunhyang University, Korea
4 Department of Mathematics, Faculty of Science, Mansoura University, Mansoura, 35516, Egypt
5 Department of Computational Mathematics, Science, and Engineering (CMSE), Michigan State University, East Lansing, MI, 48824, USA
* Corresponding Author: Yunyoung Nam. Email:
Intelligent Automation & Soft Computing 2023, 36(2), 1991-2005. https://doi.org/10.32604/iasc.2023.033696
Received 24 June 2022; Accepted 17 August 2022; Issue published 05 January 2023
Abstract
Smart cities make use of a variety of smart technology to improve societies in better ways. Such intelligent technologies, on the other hand, pose significant concerns in terms of power usage and emission of carbons. The suggested study is focused on technological networks for big data-driven systems. With the support of software-defined technologies, a transportation-aided multicast routing system is suggested. By using public transportation as another communication platform in a smart city, network communication is enhanced. The primary objective is to use as little energy as possible while delivering as much data as possible. The Attribute Decision Making with Capacitated Vehicle (CV) Routing Problem (RP) and Half Open Multi-Depot Heterogeneous Vehicle Routing Problem is used in the proposed research. For the optimum network selection, a Multi-Attribute Decision Making (MADM) method is utilized. For the sake of reducing energy usage, the Capacitated Vehicle Routing Problem (CVRP) is employed. To reduce the transportation cost and risk, Half Open Multi-Depot Heterogeneous Vehicle Routing Problem is used. Moreover, a mixed-integer programming approach is used to deal with the problem. To produce Pareto optimal solutions, an intelligent algorithm based on the epsilon constraint approach and genetic algorithm is created. A scenario of Auckland Transport is being used to validate the concept of offloading the information onto the buses for energy-efficient and delay-tolerant data transfer. Therefore the experiments have demonstrated that the buses may be used effectively to carry out the data by customer requests while using 30% of less energy than the other systems.Keywords
With the evolution of digital technology and the ever need for end-user applications, the smart city has been outfitted with a plethora of connected phones. Energy production, on the other hand, is a current tool for the improvement of the greener city of the future. Smart cities are expected to have 40,000 million smart gadgets for 100,000 million people with increased globalization in the fields such as healthcare, travel, and banking, among others. Such smart gadgets are in charge of generating large datasets within a smart city that already has 47 percent of growth for a Compound Annual Growth Rate (CAGR) is growing of 47 percent. By 2025, it is expected that 90 ZB of data would be generated through the connected devices [1].
A vehicle routing problem is a logistical approach that finds the best path at the lowest cost while taking the capacity and customers’ requirement restrictions into account. The heterogeneous VRP, the dynamic VRP, the Multiple Depot (MD) VRP, the open VRP, and other versions of the traditional VRP have been proposed by the authors providing the complex nature of real-world traffic problems. In recent years, there has also been some research into VRP and its derivatives for hazardous transport. For example, [2] an MDVRP was developed for hazardous transport to reduce the danger in the total transportation by allowing each client to be supplied with numerous depots notwithstanding both the vehicle capacity and the supply limits.
A considerable number of information is transported through the wide-area networks by enterprises to restore their information, synchronize the search indexes among the data centers, send high-definition security footage recordings to the authorities, and monitor both the audio and the video throughout the social networking sites. As the data scale and the variety of big data [3] are so great, the existence of big data is unachievable without any of the technology architecture backings of connectivity. To address such the greatest hurdle, a new networking mechanism is necessary. The author hopes to minimize traffic jams by developing alternate data-transmission network topologies. The data offload strategies include wireless ground stations, Things to Things (T2T) systems, Wi-Fi hotspots, and vehicle systems. Bus systems in regions [4] have qualities including large coverage and set schedules, allowing them to serve as a communications foundation with the existing systems.
Vehicle-assisted networks have become increasingly important in smart cities to increase the quality of living, dependability, operating excellence, and quality of service in metropolitan areas in recent years. In network communication, vehicles are employed as data carriers. Furthermore, the information has already been offloaded from one network to the other based on certain conditions and priorities using the data-offloading method. MCO (Mobile Computation Offloading) [5] is a prominent advanced technique for offloading the computation-intensive information to websites to boost the capability of the devices and save power usage. The MDVRP, like VRP, is the non-deterministic polynomial (NP-hard) issue in terms of option approaches. The combination of the Genetic Algorithm (GA) [6,7], the adaptive large neighborhood search [8–10], and the two-phase method comprised of particle swarm optimization algorithm and tabu search algorithm [11], among many others, are some of the heuristic and meta-heuristic algorithms used to resolve this issue. Transport risks and transport cost goals are frequently at odds in real-world travel situations [12]. Disputes among the goals and unequal events arise if there are numerous goals, one ideal solution is the greatest for one but worse for everyone else. For instance, the less the cost structure, the fewer automobiles are being used.
MCO (Mobile Computation Offloading) [13] is the prominent advanced technique for offloading computation-intensive information to infrastructure and boosting the capability of the gadget and saving power usage. It is feasible to dump the data onto the cars for onward distribution through the opportunistic interactions among the passing traffic and Road-Side Units (RSUs) located on highways. The public transport system, in general, is a type of vehicle network with various distinct characteristics, including frequent and planned operations as well as consistent physical covering across all urban areas.
The main contributions of the proposed system are given:
• Inside a smart city with wireless sensing device centers, the Public Transport-Assisted Data-Dissemination (PTDD) System is built to maintain huge data via wire, wireless, and public transportation networks.
• For an optimal system based on various user requirements and diverse attributes, a Multi-Attribute Decision Making (MADM) method is used.
• Employing public transportation as a data carrier, the Capacitated Vehicle Routing Problem (CVRP) is utilized to reduce power use. Buses are used to discharge the list of requirements of each bus stop whole. The storage amount of the vehicle is used to confine the goal of the proposed model.
• The suggested task is again formulated as a bi-objective mixed-integer linear programming framework to decrease the travel cost and risk. Secondly, a new trial is given to load the transport framework that takes into account vehicle loading and category variations.
• To produce Pareto optimal solutions, a hybrid intelligent algorithm is created based on the-constraint approach and an improved Genetic Algorithm (GA).
The rest of the paper is organized in sections as shown. Section 2 consists of a brief study of the existing Smart cities, Vehicle Routing Problems, and Decision Making. Section 3 describes the working principle of the proposed model. Section 4 evaluates the result and provides a comparison of different algorithms. Section 5 concludes the research work with the future scope.An Information and Communication Technology (ICT) infrastructure is predicted to be responsible for 3% of global annual electricity usage and 2% of CO2 emissions [14]. Furthermore, it is anticipated that ICT energy usage is growing at a rate of 15%–20% each year [15]. Consumers and network equipment on portable and rural networks consume 57 percent of the energy consumed by the ICT industry [16]. The fast growth of power usage by users and system equipment has generated important difficulties [17] and the researchers are working hard to maintain customer experience, speed, and flexibility [18].
Numerous ways to co-operative data collected from various sites have been presented [19]. These methods identified [20] that automobiles are the most efficient and reasonable means of transporting big amounts of information. Conventional homogenous data transmission, hand-off techniques, and information overloading are only a few of the many techniques. That has been developed to unload the information onto multiple channels while taking the distinct features into account.
The crucial method of deciding the optimum connection in a heterogeneous environment before dumping the information onto such routes is network design. For proper decisions amongst network infrastructures, Multi-Attribute Decision-Making (MADM) algorithms can help. MADM-based network-selection methods have a larger area of research [21] devoted to them. Several of the researches are centered on the users and assist in making decisions based on interests. Several alternative strategies for resolving VHO and network-selection challenges in the networks have been developed by many scientists. Valuation methods [22], genetic programming [23], and game theory principles [24] are among the methods used. Again, for the user’s delight, utility methods are effective in processing based on the ranking of options.
The author [25] proposed a user-oriented network-selection technique in which connection selection was based on five separate modules. One was just a user-preference computation utilizing a Fuzzy Analytical Hierarchy Process (FAHP) to determine the weighting of judgment, and the other was a user-preference computation utilizing FAHP to determine the weighting of judgment. The author [26] recommended for employing multi-service multi-modal endpoints to choose the networks. For customer satisfaction, Valuation models for multi-services were employed for the satisfaction of the customers, network attributes, and service quality. The utilization of a public transportation system and distributed information into the buses as well as the other systems were created for renewable energy in the early studies. To offload the information on renewable energy, the proposed research is supplemented inside the suggested article with future networks and appropriate vehicle design [27–39].
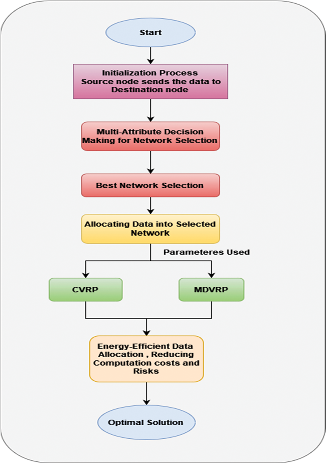
For establishing mobile ad hoc networks, automobiles are used as wireless nodes. It transfers at arbitrary and interacts with the passing traffic or the stationary infrastructure such as RSUs. The alternative network infrastructure level of the public transportation network will incorporate the public transportation traveling throughout the city. Fig. 1 shows a flowchart that depicts the entire analysis of the suggested system. MADM-MDVRP technique is used to choose the optimum networks in a heterogeneous environment, and then the information is unloaded into the chosen public vehicles to transport it to its destinations for energy-efficient transferring data.

Figure 1: Architecture of the proposed system
3.1 Multi-Attribute Decision Making
MADM has been used to choose the networks from a list of all available channels. To reduce the service disruptions and power usage, the network selection procedure finally strives for the optimum connection that can provide the needed service(s) and prevent heavy switching between the multiple networks.
Alternatives: They are made up of several various possibilities from which to choose or prioritize. It can be referred to as applicants, participants, or networks, among other terms. Decision Matrix: The matrix, L(M N), can be used to formally describe any MADM situation.
Weight of the Attribute: The calculated value by the decision-maker for every networking feature is referred to as feature strength. The attribute’s weight is determined by the value supplied to it. The pairwise comparisons matrix determines this weight. Normalization: The measuring instruments for the property used for network shares are variable. As a result, normalization is a required step in this computation.
MADM methods are highly accurate and simple to use. They collect various criteria (such as QoS, speed, latency, the volume of data, price, and so on) and choose the best coverage. MADM difficulties can be solved in a variety of ways.
The MADM process begins with the initialization stage which collects the necessary data and initiates the operation. The following alternatives should be considered in this stage:
The needs of the user are the most crucial factors. It has distinct demands and purposes for various users. The requirements of the users are divided into 3 groups in the proposed model; Service 1, Service 2, and Service 3. The sensitivity of various systems to the same connectivity feature varies. If capacity is an attribute, for instance, if it is service 1, a smaller bandwidth would be used. If the data transmission is big, a greater bandwidth would be needed. Furthermore, it is expected that a user can choose any service at any moment. Users can choose the order in which the resources are being used. Users can choose whether data delivery is urgent or non-urgent, which would be related to a data type, including such delay-tolerant or delay-sensitive, and aids the controllers in making the best channel assignment options.
Users can choose from a variety of data kinds depending on the sort of application they want to utilize. It is either delay-tolerant or responsive to disruptions. Many resources, including such videos or information, can be classified as real-time or non-real-time applications and, as a result, may be postponed for an amount of time. It’s yet another crucial piece of knowledge to examine while choosing the best networks.
The information is demonstrated offload between the network management to road systems with delay-tolerant circumstances in the proposed study. As a result, when deciding among a variety of systems, Wireless Local Area Network (WLAN), Universal Mobile Telecommunication System (UMTS), and Vehicular Networks are evaluated. Depending on user needs and type of data, the controllers will choose the appropriate optimal network from various networks. The characteristics of each of such connections are distinct. Most delay-tolerant services, including email messages, backups, video downloading, and images, are routed over the vehicle network, which contributes to power conservation while maintaining the customer pleasure. It is presumed that almost all the cars are outfitted with data-carrying On-Board Units (OBU). WLAN systems, on the other hand, are maintained for larger bandwidths and reduced delay workloads, whilst UMTS connections are the most energy-efficient, with reduced network bandwidth and huge delays.
3.2 Capacitated Vehicle Routing Problem (CVRP)
After that, it chooses the most energy-efficient network. While allocating the data to the buses at every bus terminal, it’s critical to determine which of the vehicle is the most energy efficient. A data source center collects all the information from local client devices and caches it till an optimum bus again for the destination route is not discovered, as depicted in Fig. 2.

Figure 2: Data allocation using CVRP problem
RSUs have indeed been put at every bus stop to unload the information onto the buses, which further transport the information to the correct bus stop and update it there and to its data center.
Various requests from the data center (DC) are used to assign the information onto buses based on their full capacity to transmit the information till it reaches that point while consuming the least amount of energy. Firstly, CVRP is described, which aims to reduce power usage by using public transit as a data carrier.
In this concept, the responsibility is for selecting all the requests to the relevant bus traveling on the same route. The requests are obtained from the DC and assigned to the bus that is traveling along the route of the destinations. As information offloading/uploading is feasible at every bus terminal, the transmitted signal for transferring the information onto such buses is predicted to be restricted. In 3 phases, the transmission period process and the power usage are determined by calculating:
Phase 1: Roadside unit (RSU)–Bus transmit; Information is allotted onto the buses inside the communication range whenever the bus arrives just at the primary station or original data center.
Phase 2: Steady-State; In this stage, the buses will transmit the information according to the demands on their predetermined route while consuming no additional energy and a tiny amount of power.
Phase 3: Bus–RSU transmitting; At this point, the bus has arrived at its target and is uploading the data to the bus terminal. Both the beginning and the conclusion locations of this step are l and m, respectively, and c′ is the vertical projections of RSU installed just at the target bus terminal. The amount of energy is reduced by dumping the data onto the defined bus with such preset high data rates, resulting in the best option.
A DC fulfills a variety of needs to transfer the data onto the buses, and a local stop serves as a depot to begin the bus ride and returns to the very same bus terminal when it has completed its trip. B is the number of buses, CB numbered the bus’s capability, and D is the information transmission limit that also takes into account the number of journeys performed by the bus. For various places, each DC has the distinct demands di. The problem is formulated as a graphs G (V, E), where V = 0, 1, 2,…, n is a collection of all nodes in a graph, and E is a set of edges (I,J)….,
Purpose: To mininmize the entire amount of bus energy
It reduces the entire amount of bus energy usage. This method is characterized by several conditions, which are listed below:
Involved in:
Here the binary variables X(i, j, b) identify a set of buses called B1, B2,…, Bn that cover an arc (i, j). The optimal solution, as described in Eq. (6), seeks to reduce the cost of energy use. Condition 7 is the degrees condition, which ensures that every need would be met by a vehicle that is accessible.
3.4 Half Open Multi-Depot Vehicle Routing Problem
For transportation, the half-open route and diverse vehicles provide a greater balance of risk and expenses. Three aspects are the key contributions of this study.
1. To begin, it introduces a novel MDVRP variant for hazardous transport called the half open multi-depot heterogeneous VRP, which takes into account the effect of the half open path and heterogeneity automobiles. The suggested challenge is then formulated as a bi-objective mixed integer programming model with the goal of decreasing the transport cost and risk.
2. Secondly, it provides a new loading-dependent transport systems risk model that takes into account the vehicles load, type of vehicles, and vehicle classification.
3. Finally, it creates a Pareto optimal solution using a hybrid intelligent model called constraint approach and an upgraded GA.
To begin, the optimum network decision was analysed by comparing the Auckland public transportation network to three separate options. The city of Auckland was selected as a case study because it aspires to be the world’s most lovable city, with intelligent residents and smart infrastructure. Auckland is a metropolis that uses cutting-edge techniques to enhance the lives of people. As just a smart city, Auckland might consider smart and innovative gadgets for making real-time data-driven judgments. IDC’s Asia Pacific Smart Cities Awards have shortlisted seven New Zealand initiatives. In order to make the things easier, the appropriate assumptions should be followed.
Assumption 1
WLAN, UMTS, and vehicle networks are the three network protocols that are investigated in the study. Just planned public transportation vehicles are used to provide additional data about the vehicular environment. WLAN and UMTS connections serve the entire region, whereas VANET only covers a limited number of bus stations. Furthermore, vehicle-to-vehicle communications is not taken into account.
Assumption 2
There is indeed a preset bandwidth for each network option, and range-defined network selection is really only feasible if those parameters are satisfied. Depending on their needs, each customer has different preferences. The requirements and desires of every user are examined using the AHP technique.
Auckland Central is selected, as depicted in Fig. 3, like a data management region and as a site to display the spread of vehicles between various bus stations. Each of these bus stations has storage space that can be used to upload or download the data to buses on the route. Moreover, all the identities of the users’ are evaluated in relation to the data transmission’s sending and receiving locations, and according to these situations, the buses are chosen.

Figure 3: Locations based on Auckland central
MAT-based simulations are used to assess the AHP theory’s functionality LAB, which is composed of various utility ratings for all characteristics. It is practiced in order to achieve the research aim of having optimal network choice depending on a number of factors and options choices of the user. In a heterogeneous network, they play a significant role in determining the optimum accessible network atmosphere. The approach is dependent on the main concept of AHP for detecting the preferences of the user.
Our services were divided into categories based on the information listed under. The first service was the set up between the data centre (DC1) and the data centre (DC2) (DC2). The aids of the controller in the selection of the ideal network based on user preferences for the many factors were listed above, including Efficiency of the Energy (EE), Bandwidth (B), Delivery Probability (DV), and Delay Tolerance (DT), Transportation Risks (R) and Transportation Cost (C).
It was presumed that in the Service 1 (S1), such a product is for non-real-time operations which were aggregated at the data centre and it could be postponed indefinitely for up to 13 h, such as security video information. UMTS, WLAN, and public transportation are indeed the 3 networks available. The particular strategy is applied whenever the end-user sends or receives the big information items in TB or PB, such as backup files or large volumes of data. Therefore, for instance, background download of e mails, data transmission with Google Grive, and data storage, and the technique is almost delay-tolerant. Energy consumption over the other features is valued in this scenario because we can live with latencies for these apps or operations as shown in Tables 1 and 2.


The next component is for transmission of data that is essential. The delay-tolerant indicator in this example is roughly 3 hrs, as well as the volume of information is 64Tb. Service 2 (S2), like Service 1, has the comparable characteristics but distinct inclinations. Real-time apps, including Video-on-Demand, are included in these services. Since all these operations are time-sensitive, they often interrupted for more than three hours. Therefore, due to the huge amount of information, Energy consumption and delay qualities were given higher priorities than the other characteristics. It was the services category with the greatest Qos parameters, and it was shifted between the networks based on the user identities such as telephonic speaking, VoIP, video calls, as well as the other actions. When a user’s WLAN link is broken, he or she may change to UMTS for better QoS as shown in Tables 3 and 4.


The following service is distinct from the two preceding ones. In this scenario, the data size is 32Tb and the delayed tolerance is 6 h. S3 has the same properties as S2 but differs in its features. In comparison to the others, this service has a higher data volume. As some services are time-sensitive, they cannot be postponed for further 6 h. The customer has had all 3 choices for disseminating the data in such situation. Initially, the controllers investigated all the networking choices, such as WLAN and UMTS, and whether the buses were able to take information inside the set timeline as shown in Tables 5 and 6.


Figs. 4–7 depict the criterion weights assigned to all the attributes for various types of services. Service 1, for instance, includes delay-tolerant characteristics and would be deemed as an energy-efficient data-dissemination network. As a result, the energy efficiency characteristics are weighted more heavily in the conditions.

Figure 4: Weight distribution for service 1 attributes

Figure 5: Weight distribution for service 2 attributes

Figure 6: Weight distribution for service 3 attributes

Figure 7: Priority vectors for services 1, 2 and 3
The overall evaluation among all services based on the choices with all characteristics is the AHP score. Because the data is delay-tolerant and may be delivered by automobiles for energy-efficient data distribution, the ranking order for service 1 is Vehicle > WLAN > UTMS. Therefore, service 2, that is delay-sensitive yet has a greater quantity than service 1, prioritizes the vehicle networks over WLAN and UMTS for transmitting data, with the ranking of Vehicle > WLAN > UTMS. By terms of maintaining QoS, the network ordering preferences for service 3 is WLAN > UMTS > Vehicle for urgent message transmission.
4.5 Evaluation of Costs and Risk During Transportation
Pareto Optimal solutions were used in all three services. Simultaneously, Pareto optimal vectors were calculated, and evaluated the values of risks and costs. The optimized solution produced from half open multi-depot heterogeneous VRP with the close multi-depot heterogeneous VRP to show whether the half open route is favorable for routing or not was evaluated. The close multi-depot heterogeneous VRP, as opposed to the partly open multi-depot heterogeneous VRP, was regarded as a unique condition. The bi-objective mixed integer programming model for the close multi-depot heterogeneous VRP was differed slightly from the suggested model in order to find Pareto optimal solutions. Table 7 shows the different pareto routes and the costs and risks of the transportation.

The research has suggested a new channel of communication, Packet Transfer Delay Differences (PTDD), a long-term data transmission via the use of public transportation networks to supplement the traditional wired and wireless networks. The strategy intends to leverage PTDD and the associated park places and bus stations with the internal storage to unload and upload the information for delay-tolerant data demands. The controllers have employed the MADM approach to choose the best network among the multiple networks and different services. The major element is specified i.e., the utility levels with all variables for user happiness, as well as the AHP methodology for networking rank. It is demonstrated that buses and public vehicles may be used as data carriers using Auckland’s public transportation system. For reducing the transportation risks and costs, Half Open Multi-Depot Heterogeneous Vehicle Routing Problem is used. To obtain an adequate balance between the transportation risks and the transportation expenses, a bi-objective mixed integer programming approach is suggested. A hybrid intelligent algorithm is created which combines the
Funding Statement: This work was supported by the National Research Foundation of Korea (NRF) Grant funded by the korea government (MSIT) (No. 2022H1D8A3038040) and the Soonchunhyang University Research Fund.
Conflicts of Interest: The authors declare that they have no conflicts of interest to report regarding the present study.
References
1. R. Munjal, W. Liu, X. Li, J. Gutierrez and P. H. J. Chong, “Multi-attribute decision making for energy-efficient public transport network selection in smart cities,” Future Internet, vol. 14, no. 2, pp. 42–53, 2022. [Google Scholar]
2. Z. Zhou, M. Ha, H. Hu and H. Ma, “Half-open multi-depot heterogeneous vehicle routing problem for hazardous materials transportation,” Sustainability, vol. 13, no. 3, pp. 1262, 2021. [Google Scholar]
3. R. Munjal, W. Liu, X. Li, J. Gutierrez and P. H. Chong, “Telco asks transp: Can you give me a ride in the era of big data?,” in Proc. IEEE Conf. on Computer Communications Workshops (INFOCOM WKSHPS), Atlanta, Newsercy, USA, pp. 1–4, 2017. [Google Scholar]
4. B. D. Deebak, “Cooperative mobile traffic offloading in mobile edge computing for 5G HetNet IoT applications,” Real-Time Intelligence for Heterogeneous Networks, vol. 13, no. 2, pp. 43–58, 2021. [Google Scholar]
5. M. Li, P. Si and Y. Zhang, “Delay tolerant data traffic to software-defined vehicular networks with mobile edge computing in smart city,” IEEE Transactions on Vehicular Technology, vol. 67, no. 10, pp. 9073–9086, 2018. [Google Scholar]
6. H. Hu, J. Li, X. Li and C. Shang, “Modeling and solving a multi-period inventory fulfilling and routing problem for hazardous materials,” Journal of Systems Science and Complexity, vol. 33, no. 3, pp. 760–782, 2020. [Google Scholar]
7. S. R. Kancharla and G. Ramadurai, “Multi-depot two-echelon fuel minimizing routing problem with heterogeneous fleets: Model and heuristic,” Networks and Spatial Economics, vol. 19, no. 3, pp. 969–1005, 2017. [Google Scholar]
8. X. Xu, J. Hao and Y. Zheng, “Multi-objective artificial bee colony algorithm for multi-stage resource leveling problem in sharing logistics network,” Computers & Industrial Engineering, vol. 142, no. 2, pp. 106338, 2020. [Google Scholar]
9. X. Xu, J. Hao, L. Yu and Y. Deng, “Fuzzy optimal allocation model for task resource assignment problem in a collaborative logistics network,” IEEE Transactions on Fuzzy Systems, vol. 27, no. 5, pp. 1112–1125, 2018. [Google Scholar]
10. L. Shen, F. Tao and S. Wang, “Multi-depot open vehicle routing problem with time windows based on carbon trading,” International Journal of Environmental Research and Public Health, vol. 15, no. 9, pp. 2025, 2018. [Google Scholar]
11. P. Matl, R. F. Hartl and T. Vidal, “Leveraging single-objective heuristics to solve bi-objective problems: Heuristic box splitting and its application to vehicle routing,” Networks, vol. 73, no. 4, pp. 382–400, 2017. [Google Scholar]
12. R. A. Garrido and A. C. Bronfman, “Equity and social acceptability in multiple hazardous materials routing through urban areas,” Transportation Research Part A: Policy and Practice, vol. 102, pp. 244–260, 2017. [Google Scholar]
13. X. Xu, Z. Lin and J. Zhu, “DVRP with limited supply and variable neighborhood region in refined oil distribution,” Annals of Operations Research, vol. 5, no. 5, pp. 1–25, 2020. [Google Scholar]
14. J. Du, X. Li, L. Yu, R. Dan and J. Zhou, “Multi depot vehicle routing problem for hazardous materials transportation: A fuzzy bilevel programming,” Information Sciences, vol. 399, no. 7, pp. 201–218, 2018. [Google Scholar]
15. C. Ma, B. Mao, Q. Xu, G. Hua and T. Zhang, “Multi depot vehicle routing optimization considering energy consumption for hazardous materials transportation,” Sustainability, vol. 10, no. 10, pp. 3519–3529, 2018. [Google Scholar]
16. G. A. Bula, C. Prodhon, F. A. Gonzalez, H. M. Afsar and N. Velasco, “Variable neighborhood search to solve the vehicle routing problem for hazardous materials transportation,” Journal of Hazardous Materials, vol. 324, no. 13, pp. 472–480, 2017. [Google Scholar]
17. G. A. Bula, H. M. Afsar, F. A. González, C. Prodhon and N. Velasco, “Biobjective vehicle routing problem for hazardous materials transportation,” Journal of Cleaner Production, vol. 206, no. 14, pp. 976–986, 2019. [Google Scholar]
18. G. Liang, X. Guo, G. Sun and J. Fang, “A user-oriented intelligent access selection algorithm in heterogeneous wireless networks,” Computational Intelligence and Neuroscience, vol. 2020, pp. 1–20, 2020. [Google Scholar]
19. H. Yu, Y. Ma and J. Yu, “Network selection algorithm for multiservice multimode terminals in heterogeneous wireless networks,” IEEE Access, vol. 7, pp. 46240–46260, 2019. [Google Scholar]
20. R. Munjal, W. Liu, X. J. Li and J. Gutierrez, “A neural network-based sustainable data dissemination through public transportation for smart cities,” Sustainability, vol. 12, no. 24, pp. 10327–10339, 2020. [Google Scholar]
21. X. Xu, Z. Wei, Q. Ji, C. Wang and G. Gao, “Global renewable energy development: Influencing factors, trend predictions and countermeasures,” Resources Policy, vol. 63, no. 2, pp. 101470–101487, 2017. [Google Scholar]
22. H. Hu, X. Li, Y. Zhang, C. Shang and S. Zhang, “Multi-objective location-routing model for hazardous material logistics with traffic restriction constraint in inter-city roads,” Computers & Industrial Engineering, vol. 128, no. 4, pp. 861–876, 2019. [Google Scholar]
23. R. K. Goyal, S. Kaushal and A. K. Sangaiah, “The utility based non-linear fuzzy AHP optimization model for network selection in heterogeneous wireless networks,” Applied Soft Computing, vol. 67, no. 3, pp. 800–811, 2018. [Google Scholar]
24. D. Jiang, L. Huo, Z. Lv, H. Song and W. Qin, “A joint multi-criteria utility-based network selection approach for vehicle-to-infrastructure networking,” IEEE Transactions on Intelligent Transportation Systems, vol. 19, no. 10, pp. 3305–3319, 2018. [Google Scholar]
25. V. Poirot, M. Ericson, M. Nordberg and K. Andersson, “Energy efficient multi-connectivity algorithms for ultra-dense 5G networks,” Wireless Networks, vol. 26, no. 3, pp. 2207–2222, 2020. [Google Scholar]
26. M. Abouhawwash and K. Deb, “Karush-kuhn-tucker proximity measure for multi-objective optimization based on numerical gradients,” in Proc. 2016 on Genetic and Evolutionary Computation Conf. Companion, ACM, Denver Colorado USA, pp. 525–532, 2016. [Google Scholar]
27. A. H. E. Bassiouny, M. Abouhawwash and H. S. Shahen, “New generalized extreme value distribution and its bivariate extension,” International Journal of Computer Applications, vol. 173, no. 3, pp. 1–10, 2017. [Google Scholar]
28. A. H. E. Bassiouny, M. Abouhawwash and H. S. Shahen, “Inverted exponentiated gamma and its bivariate extension,” International Journal of Computer Application, vol. 3, no. 8, pp. 13–39, 2018. [Google Scholar]
29. A. H. E. Bassiouny, H. S. Shahen and M. Abouhawwash, “A new bivariate modified weibull distribution and its extended distribution,” Journal of Statistics Applications & Probability, vol. 7, no. 2, pp. 217–231, 2018. [Google Scholar]
30. M. Abouhawwash and M. A. Jameel, “KKT proximity measure versus augmented achievement scalarization function,” International Journal of Computer Applications, vol. 182, no. 24, pp. 1–7, 2018. [Google Scholar]
31. H. S. Shahen, A. H. E. Bassiouny and M. Abouhawwash, “Bivariate exponentiated modified weibull distribution,” Journal of Statistics Applications & Probability, vol. 8, no. 1, pp. 27–39, 2019. [Google Scholar]
32. M. Abouhawwash and M. A. Jameel, “Evolutionary multi-objective optimization using benson’s karush-kuhn-tucker proximity measure,” in Proc. Int. Conf. on Evolutionary Multi-Criterion Optimization, East Lansing, Michigan, USA, pp. 27–38, 2019. [Google Scholar]
33. M. Abouhawwash, M. A. Jameel and K. Deb, “A smooth proximity measure for optimality in multi-objective optimization using benson’s method,” Computers & Operations Research, vol. 117, no. 2, pp. 104900–104911, 2020. [Google Scholar]
34. M. Abouhawwash, K. Deb and A. Alessio, “Exploration of multi-objective optimization with genetic algorithms for PET image reconstruction,” Journal of Nuclear Medicine, vol. 61, no. 1, pp. 572–572, 2020. [Google Scholar]
35. M. Abdel Basset, R. Mohamed, M. Elhoseny, M. Abouhawwash, Y. Nam et al., “Efficient MCDM model for evaluating the performance of commercial banks: A case study,” Computers, Materials & Continua, vol. 67, no. 3, pp. 2729–2746, 2021. [Google Scholar]
36. M. Kumar, K. Venkatachalam, M. Masud and M. Abouhawwash, “Novel dynamic scaling algorithm for energy efficient cloud computing, ” Intelligent Automation & Soft Computing, vol. 33, no. 3, pp. 1547–1559, 2022. [Google Scholar]
37. R. S. Ram, K. Venkatachalam, M. Masud and M. Abouhawwash, “Air pollution prediction using dual graph convolution LSTM technique,” Intelligent Automation & Soft Computing, vol. 33, no. 3, pp. 1639–1652, 2022. [Google Scholar]
38. A. J. Basha, N. Rajkumar, M. A. AlZain, M. Masud and M. Abouhawwash, “Fog-based self-sovereign identity with RSA in securing IoMT data,” Intelligent Automation & Soft Computing, vol. 34, no. 3, pp. 1693–1706, 2022. [Google Scholar]
39. G. Ravikumar, K. Venkatachalam, M. A. AlZain, M. Masud and M. Abouhawwash, “Neural cryptography with fog computing network for health monitoring using IoMT,” Computer Systems Science and Engineering, vol. 44, no. 1, pp. 945–959, 2023. [Google Scholar]
Cite This Article
Copyright © 2023 The Author(s). Published by Tech Science Press.This work is licensed under a Creative Commons Attribution 4.0 International License , which permits unrestricted use, distribution, and reproduction in any medium, provided the original work is properly cited.


Submit a Paper
Propose a Special lssue
View Full Text
Download PDF
Downloads
Citation Tools